| Скачать .docx | Скачать .pdf |
Дипломная работа: Управління розрахунковими операціями підприємства при здійсненні зовнішньоекономічної діяльності (на прикладі дочірнього підприємства ТОВ "АНТ" ВАТ "Янцівський гранітний кар'єр")
Міністерство освіти і науки України
Академія муніципального управління
Кафедра зовнішньоекономічної діяльності та маркетингу
ДИПЛОМНА РОБОТА
Управління розрахунковими операціями підприємства при здійсненні зовнішньоекономічної діяльності (на прикладі дочірнього підприємства ТОВ “АНТ” ВАТ “Янцівський гранітний кар'єр”)
Студента 5 курсу групи МЗД
спеціальності "Менеджмент зовнішньоекономічної діяльності"
Науковий керівник:
Допущено до захисту,
протокол засідання кафедри ЗЕД та маркетингу
№__________ від ______________________
Зав. кафедрою_________________________
Київ – 2005
Зміст
Вступ
1. Теоретико-методичні підходи до організації розрахункових операцій в зовнішній торгівлі підприємства
1.1 Механізм розрахунків в зовнішній торгівлі
1.2 Підходи до вибору способу, засобу та методу платежу в зовнішній торгівлі
1.3 Вплив системи розрахунків на зменшення рівнів ризиків та витрат в зовнішній торгівлі
2. Механізм та ефективність розрахунків по зовнішньоторгових операціях на дочірньому підприємстві ТОВ “АНТ” ВАТ “Янцівський гранітний кар'єр”
2.1 Організаційна структура підприємства
2.2 Ефективність зовнішньоекономічних операцій на підприємстві
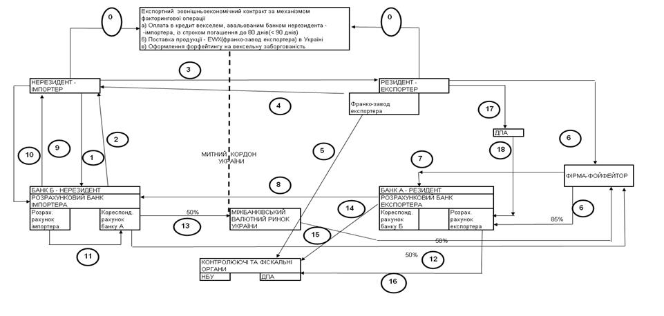
2.3 Аналіз схем розрахункових операцій та впливу механізму розрахунків на зовнішньоекономічні операції підприємства
3. Обґрунтування ефективності факторингових та форфейтингових розрахункових операцій в зовнішньоекономічній діяльності дочірнього ТОВ “АНТ” ВАТ “Янцівський гранітний кар'єр”
3.1 Економіко-математичні моделі “ризик-дохідність” різних видів розрахункових операцій в прийнятті управлінських рішень
3.2 Моделювання підвищення доходності підприємства при впровадженні факторингово-форфейтингових розрахункових операцій в зовнішньоекономічній діяльності
3.3 Прогноз удосконалення показників та ефективність впровадження факторинго-форфейтингових розрахункових операцій в зовнішньоекономічній діяльності підприємства
Висновки та пропозиції
Список використаної літератури
Додатки
Вступ
Сьогодні в Україні суб'єкти господарювання мають можливість активно брати участь в міжнародному економічному співробітництві.
Нормами Закону Україні від 16.04.91 № 959-ХІІ “Про зовнішньоекономічну діяльність” (далі – Закон №959) визначено, що зовнішньоекономічна діяльність – це діяльність суб'єктів господарської діяльності України та іноземних суб'єктів господарської діяльності, побудована на взаємовідносинах між ними, що має місце як на території України, так і за її межами.
Менеджмент зовнішньоекономічної діяльності - це складна сукупність управлінських відносин, що виникають у сфері зовнішньоекономічної діяльності у зв'язку з плануванням, організацією, керівництвом і контролем виконання конкретних міжнародних ділових операцій на різноманітних рівнях управління бізнесом, головним чином на підприємствах.
Процес входження України в систему світогосподарських зв'язків багато в чому залежить від якості прийняття управлінських рішень у сфері зовнішньоекономічної діяльності. Міжнародні ділові операції, як і внутрішні, є результатом визначених управлінських дій: прогнозування і планування, організації, мотивації, керівництва і контролю.
Менеджмент зовнішньоекономічної діяльності (ЗЕД) пов'язаний із застосуванням загальних ідей і концепцій менеджменту у всіх формах зовнішньоекономічної діяльності (експорті й імпорті товарів і послуг, лізингових операціях, прямому інвестуванні і т.д.). Сутність менеджменту зовнішньоекономічної діяльності полягає в комплексному дослідженні та моделюванні міжнародного середовища у поєднанні з налагодженою взаємодією всіх підрозділів і посадових осіб організації в інтересах продуктивного досягнення визначених зовнішньоекономічних стратегій, які мають три ключових моменту.
По-перше, менеджмент ЗЕД є визначеним процесом, що, насамперед, включає вивчення і проектування елементів міжнародного середовища: закордонних партнерів, рівня цін, митних правил, міжнародних норм і звичаїв та ін. У цій частині акцент робиться не тільки на аналіз та оцінку майбутніх міжнародних операцій, але і на проектування взаємовідносин з урахуванням визначених процедур.
По-друге, необхідно домагатися ефективної взаємодії не тільки між працівниками зовнішньоекономічних підрозділів, але і між усіма службами підприємства, що і визначає успіх на міжнародних ринках. Тому менеджмент ЗЕД, безумовно, включає і зусилля інших працівників у просуванні товарів фірми на зовнішні ринки.
По-третє, критерієм якості менеджменту ЗЕД є не тільки успіх сам по собі (досягнення цілей), але і ціна цього успіху (витрати ресурсів, продуктивність).
Актуальність досліджень дипломної роботи полягає:
- в необхідності аналізу існуючих схем міжнародних розрахункових операцій та побудови на основі фактичних даних оптимальних схем управління розрахунками з впровадженням ризик-орієнтовного підходу до вибору нових інструментів в розрахунках;
- в підтвердженні перспективності розвитку зовнішньоекономічної діяльності підприємства на основі оптимального вибору максимального прибутку та мінімального ризику розрахункових операцій;
- обґрунтованих пропозиціях розвитку факторинго-форфейтингових схем розрахунків при експорті - імпорті граніту, бартерному обміні граніту на нове закордонне полірувальне обладнання та обладнання з алмазними дисковими пилами, робота за схемами давальницької сировини з європейськими видами граніту;
- необхідності отриманні управлінських алгоритмів формування економічно оптимальних схем розрахунків при здійсненні зовнішньоекономічних операцій.
Мета досліджень дипломної роботи: вивчення закономірностей та принципів фінансового механізму діяльності підприємств у зовнішньоекономічних відносинах, оцінка конкуруючих схем розрахунків при зовнішньоекономічній діяльності підприємства, розробка економіко-математичної моделі та оцінка впливу схем розрахунків на економічну ефективність діяльності підприємства на зовнішньоекономічному ринку.
Об’єкт досліджень дипломної роботи : зовнішньоекономічна діяльність та впровадження оптимальних розрахункових операцій у дочірньому підприємстві ТОВ “АНТ”(Київська область) відкритого акціонерного товариства “ЯНЦІВСЬКИЙ ГРАНІТНИЙ КАР'ЄР” (Запорізька область) за 2002 - 2004 роки.
Предметом досліджень дипломної роботи є алгоритмізація схем розрахункових операцій в зовнішньоекономічній діяльності підприємства для створення оптимальних схем управління економічною ефективністю розрахунків в зовнішньоекономічних контрактах.
Основним завданням в першому розділі дипломної роботи було проведення аналізу існуючого механізму та інструментарію зовнішньоекономічних операцій.
Основним завданням в другому розділі дипломної роботи було проведення аналізу ефективності управління зовнішньоекономічними операціями в дочірньому ТОВ “АНТ” ВАТ “Янцівський гранітний кар’єр” у 2002 –2004 роках.
Основними завданнями в третьому розділі дипломної роботи була побудова алгоритмів управління доходністю різних схем розрахунків при експорт-но-імпортних операціях і реалізація їх у вигляді таблиць-програм розрахунків на ПЕОМ в середовищі “електронних ” таблиць EXCEL-2000, а також проведення чисельного моделювання та оцінки ефективності впровадження факторингових та форфейтингових схем розрахунків в зовнішньоекономічних операціях з моделюванням впливу нових схем розрахунків в зовнішньоекономічній діяльності на загальну ефективність діяльності підприємства.
Методичною та методологічною базою проведення дипломного дослідження були законодавчі та нормативні документи в області зовнішньоекономічної діяльності, а також монографії, учбова література та періодичні видання.
Інформаційно-методологічною базою досліджень дипломної роботи були звітні документи дочірнього підприємства ТОВ “АНТ” ВАТ “Янцівський гранітний кар’єр” за 2002-2004 роки.
Практичне значення отриманих результатів дипломної роботи – в наданні аналітичним групам Наглядової Ради акціонерів ВАТ “Янцівський гранітний кар”єр” нового методологічного підходу до побудови оптимальних схем зовнішньоекономічних розрахунків в діяльності дочірнього підприємства.
1. Теоретико-методичні підходи до організації розрахункових операцій в зовнішній торгівлі підприємства
1.1 Механізм розрахунків в зовнішній торгівлі
Міжнародні розрахунки проводяться перш за все у зовнішній торгівлі за надані послуги і продані товари та некомерційні операції при кредитуванні й русі капіталів між країнами, в тому числі пов'язаному з будівництвом об'єктів за кордоном при наданні різноманітних допомог, підтримок.
Стан міжнародних розрахунків залежить від умов зовнішньоторговельних контрактів, міжнародних правил та звичаїв, банківської практики, валютного законодавства та інших факторів.
Міжнародні розрахунки - це регулювання платежів за грошовими зобов'язаннями та вимогами, які виникають між юридичними особами та громадянами різних країн на підставі економічних, політичних, науково-технічних, культурних та інших відносин. Серед міжнародних розрахунків переважають платежі з зовнішньої торгівлі, кредитів та інвестицій. Міжнародні розрахунки в основному провадяться через банки за допомогою кореспондентських відносин, що обумовлюють ведення кредитними установами кореспондентських рахунків. Ці рахунки провадяться переважно у безготівковому порядку.
Кореспондентськими відносинами [38,c.6] називається традиційна форма банківських зв'язків, яка використовується в основному при обслуговуванні зовнішньої торгівлі і включає в себе сукупність усіх можливих форм співробітництва між банками. Встановлення кореспондентських відносин між двома банками припускає заключення кореспондентської угоди, що у свою чергу означає, що банки, обмінявшися контрольними документами (альбомами зразків підписів осіб, уповноважених підписувати банківську документацію і ключем для ідентифікації телеграфного переписування), виконують різні операції з доручення один одного в межах встановлених один одному лімітів на проведення тих чи інших операцій [42, c.158].
Кореспондентська угода містить у собі всі умови і порядки на підставі яких будуються взаємини банків. У рамках кореспондентської угоди виконуються акцепти тратт, акредитивні операції, виплата переказів, видача гарантій інкасування документів і т.п. Для зручності розрахунків банки-кореспонденти відкривають один одному кореспондентські рахунки в різних валютах. Для торгових партнерів наявність кореспондентських відносин між банками експортера й імпортера має велике значення, оскільки дозволяє здійснювати без затримок міжнародні розрахунки й уникати включення в них третіх банків (і тим самим уникати додаткових витрат ).
Кореспондентською угодою, що передбачає відкриття коррахунків банками друг у друга ( рахунки "Ностро" і "Лоро" ) чи відкриття рахунків в одному з банків , окреслюються:
а) вид і валюта рахунків, що відкриваються; порядок нарахування відсотків; можливість переказу коштів з рахунків в інші країни; право конверсії коштів на рахунках в іншу валюту; перелік надходжень і платежів, що можуть здійснюватися по рахунках; можливість одержання і надання кредиту у формі овердрафта чи іншій формі; ліміт такого кредиту і порядок погашення; захисне застереження до сальдо рахунків і ін.;
б) перелік установ і філій банку, яким надається право робити операції по рахунках із вказівкою їхньої точної адреси, номерів телексів і інших необхідних даних;
в) форми і порядок розрахунків (порядок відкриття, авізування, підтвердження і виконання акредитивів, умови рамбурсування, порядок здійснення інкасових, переказних і інших розрахункових операцій);
г) порядок стягування комісійної винагороди і відшкодування поштових, телеграфних і інших витрат, застосування переказного телеграфного ключа;
д) інші питання, що представляють взаємний інтерес.
Уповноважений банк України (банк який отримав відповідну ліцензію та дозволи Національного банку України,може здійснювати прямі міжбанківські розрахунки в іноземній валюті [1, c.12]:
а) з банками (резидентами та нерезидентами), установлюючи прямі кореспондентські відносини на підставі укладеного договору за допомогою:
- пошти, телеграфу, телекса, інших засобів зв'язку за умови забезпечення цілісності та конфіденційності інформації (при цьому виконання розрахункових документів, одержаних за допомогою факсимільного зв'язку, не дозволяється);
- міжнародних телекомунікаційних систем, зокрема S.W.I.F.T.;
- програмних та технічних засобів формування і передавання розрахункових документів та повідомлень у форматі платіжної системи банку-кореспондента (резидента та нерезидента), наданих цим банком, за умови забезпечення цілісності та конфіденційності інформації;
б) з банками-резидентами через систему електронних платежів Національного банку України в мультивалютному режимі [2, c.44].
Банк-резидент, який не має ліцензії на відкриття кореспондентських рахунків у банках-нерезидентах в іноземній валюті та здійснення операцій за ними, може виконувати міжнародні розрахунки за допомогою мережі кореспондентських рахунків іншого банку України, який уповноважений на здійснення таких розрахунків.
Розрахункові документи, які передаються за допомогою телеграфу, телекса або інших засобів зв'язку, мають бути структуровані з метою спрощення їх подальшої автоматизованої обробки, при цьому доцільно використовувати формати, наближені до форматів міжнародної системи S.W.I.F.T.(Додаток Б).
SWIFT (Society for World-Wide Interbank Financial Telecommunications) - співтовариство всесвітніх міжбанківських фінансових телекомунікацій є ведучою міжнародною організацією в сфері фінансових телекомунікацій. Основним напрямком діяльності SWIFT є надання оперативного, надійного, ефективного, конфіденційного і захищеного від несанкціонованого доступу телекомунікаційного обслуговування для банків і проведення робіт зі стандартизації форм і методів обміну фінансовою інформацією [64, c.74 ].
Один з основних напрямків діяльності суспільства SWIFT полягає в розробці уніфікованих засобів обміну фінансовою інформацією. Формати стандартизованих машинних повідомлень розроблені таким чином, щоб зробити їх найбільш незалежними від національних особливостей банківської сфери в кожній конкретній країні. У той же час уніфіковані формати повідомлень, використовувані для передачі інформації в мережі SWIFT, поряд із привласнюваними суспільством банківськими ідентифікаційними кодами (восьмизначный код, що є унікальною адресою банківських і інших фінансових інститутів) рекомендовані ISO як міжнародні стандарти. Стандарти SWIFT стали стандартами де факто для фінансових повідомлень, роблячи усе більший вплив на банківську справа різних країн.
Уніфікація машинних форматів значно полегшує контроль коректності повідомлень, що відправляються, що, з одного боку, забезпечує захист від випадкових помилок, і, з іншого боку, підвищує пропускну здатність системи для правильно сформульованих повідомлень. Процеси підготовки й обробки повідомлень цілком піддаються автоматизації, що значно підвищує ефективність і рентабельність банківської діяльності.
В даний час використовується 11 категорій, що охоплюють більш 130 типів повідомлень (Message Transaction - MT), побудованих таким чином, щоб забезпечувати виконання фінансових операцій з великою точністю .
Повідомлення, як правило, передаються від одного користувача до іншого, але існує категорія системних повідомлень, що дають можливість користувачу взаємодіяти з мережею (категорія 0). Системні повідомлення використовуються для запиту визначених дій і одержання спеціальних звітів, пошуку повідомлень у базі даних, для навчальних і тренувальних цілей. Користувач може одержувати від мережі запити, чи вона може інформувати його про свій поточний стан, відновлення, нові послуги і т.д.
Існують три основних системних повідомлення:
LOG-IN/OUT - системне повідомлення для входу/виходу в систему;
RETRIEVAL - по цьому запиті система надсилає копію збереженого повідомлення;
REPORTS - дає можливість одержання різного виду рахунків.
Системні повідомлення користаються найвищим пріоритетом, оскільки містять інформацію, що стосується функціонування мережі.
Банківські повідомлення поділяють на термінові і звичайні, причому за відправлення термінових повідомлень стягується спеціальний тариф.
Всім іншим типам повідомлень, що відноситься до категорій 1-9 і n, привласнені тризначні цифрові коди, причому перша цифра відповідає категорії операції.
Категорія n - повідомлення загальної групи. Кожне повідомлення з загальної групи може використовуватися в кожній з категорій 1-9, Коди повідомлень загальної групи виглядають як n9М, де n заміняється номером тієї категорії, що щонайкраще відповідає мети повідомлення, 9 указує на особливий характер повідомлення в кожній з категорій, М визначає конкретний тип повідомлення (наприклад, 0 - повідомлення, 2 - вимоги про анулювання, 5 і 6 - відповідно запити і відповіді).
Формати текстових полів для банківських переказів [64, c.25] :
1. Тип повідомлення MT 100 - Клієнтський переказ (Customer transfer): платник та/або бенефіціар - клієнт банку;
2. Тип повідомлення MT 200 - Банківський переказ на власний рахунок (Bank transfer for own account): платник та бенефіціар - той самий банк;
3. Тип повідомлення MT 202 - Загальний банківський переказ (General financial institution transfer): платник і бенефіціар - банки.
4. Тип повідомлення MT 900 - Підтвердження дебету (Confirmation of Debit): надсилається банком, який обслуговує кореспондентський рахунок, банку - власнику рахунку для підтвердження дебету рахунку.
5. Тип повідомлення MT 910 - Підтвердження кредиту (Confirmation of Credit): надсилається банком, який обслуговує кореспондентський рахунок, банку - власнику рахунку для підтвердження кредиту рахунку.
6. Тип повідомлення MT 950 - Виписка за рахунком (Statement Message)
Умови зовнішньоекономічного контракту визначають конкретну схему взаємодії торгових партнерів, тобто, з одного боку - руху товару, з іншого боку - руху грошей. Основою цієї схеми є механізм міжнародних розрахунків, що регулює сам процес торгівлі. У зв'язку з цим, розгляд різних умов і форм міжнародних розрахунків піднімає питання визначення найбільш вигідних умов з погляду фірми (Додаток А).
До форм розрахунків, які використовуються у міжнародній торгівлі, належать такі :
100%-ний авансовий платіж;
оплата після відвантаження;
оплата після отримання товару(торгівля по відкритому рахунку)
документарний акредитив;
документарне інкасо;
міжнародний факторинг;
міжнародний форфейтинг;
Одержання повної (100%) оплати авансом перед відвантаженням є найбільш безпечним варіантом для експортера. У цьому випадку експортер не підданий ризику відмови іноземного покупця від платежу за товар. Авансовий платіж означає також, що експортер, не надаючи покупцю товарного кредиту, не повинен сам фінансувати цей продаж, тобто вкладати грошові кошти в оборотний капітал для експортної торгівлі.
Очевидним же недоліком авансового платежу для покупця є небезпека того, що експортер не виконає доставку товарів чи вони надійдуть не в належному стані і не відповідно до вимог специфікацій. Роблячи авансовий платіж, покупець фінансує продаж за якийсь час до надходження товару в його розпорядження. У тому випадку, якщо експортер не виконає своєї частини зобов'язань за контрактом, імпортер зможе застосувати лише юридичний вплив через суд, якщо це виправдає його витрати часу, зусиль і грошей, адже судовий орган може, у тому числі, знаходитися в країні експортера чи в третій країні.
У міжнародній торгівлі широко використовується часткова передплата, при якій друга частина ціни товару оплачується за допомогою іншого методу. Цей варіант одержав поширення незважаючи на те, що стосовно залишку платежу експортер повинний погодитися на один з менш безпечних з його погляду способів платежу.
У випадку оплати після відвантаження відповідно до контракту продавець сплачує вартість товару тільки після того, як буде зроблене відвантаження. За цією схемою експортер повинний послати телеграму чи телекс покупцю, сповіщаючи його про відвантаження, і указати всі подробиці відвантаження. Після цього продавець очікує негайного виконання платежу покупцем. Якщо імпортер не виконає платіж після відвантаження, то експортер усе ще має право власності на товар, оскільки тримає в себе документи на право власності.
Для імпортера даний спосіб трохи безпечніший авансового платежу. Для експортера ж виникає питання про те, що робити на місці призначення з товаром у випадку відмови від оплати, адже товар вже на шляху доставки.
Оплата після одержання товару (торгівля по відкритому рахунку) являє собою продаж у кредит, при якій в експортера немає ніякої гарантії, що покупець розрахується зі своїм боргом у передбачений термін.
Експортер відправляє товар покупцю разом з відвантажувальними документами, отже, він втрачає контроль над товаром, а також своє юридичне право власності на нього. При цьому імпортер, даючи згоду сплатити товари в обговорений термін у майбутньому, може розпоряджатися товарами за своїм розсудом.
На відміну від авансового платежу, оплата після одержання товарів забезпечує експортеру найменший ступінь безпеки, імпортеру ж навпаки - найбільшу ступінь волі.
Даний спосіб розрахунків припускає велику довіру до імпортера, що виникає, як правило, у процесі регулярних ділових відносин між торговими партнерами.
Згідно з «Положенням про оформлення та подання клієнтами платіжних доручень в іноземній валюті або банківських металах, заяв про купівлю або продаж іноземної валюти або банківських металів до уповноважених банків і інших фінансових установ та порядок їх виконання» [37, c.5] наведені нижче терміни в операціях банківського переказу вживаються в такому значенні:
- бенефіціар - кінцевий отримувач коштів або банківських металів, на рахунок якого зараховуються кошти в іноземній валюті або банківські метали, переказ яких був ініційований за допомогою платіжного доручення в іноземній валюті або банківських металах;
- внутрішньобанківське повідомлення - документ на переказ коштів, складений відокремленим структурним підрозділом банку, що не має статусу юридичної особи (філією банку), на підставі поданих клієнтами платіжних доручень в іноземній валюті, який надсилається до уповноваженого банку та на підставі якого формується повідомлення до іноземного банку про перерахування коштів в іноземній валюті на користь бенефіціара;
- день валютування транскордонного переказу (далі - день валютування) - день, починаючи з якого переказані клієнтом кошти в іноземній валюті переходять у власність бенефіціара, який визначається уповноваженим банком, що обслуговує клієнта, і узгоджується з ним в договорі про розрахунково-касове обслуговування. До настання дня валютування сума переказу обліковується в уповноваженому банку, що обслуговує клієнта;
- переказ у межах України (далі - переказ коштів в іноземній валюті або банківських металів) - рух коштів в іноземній валюті або банківських металів, який проводиться за ініціативою клієнта уповноваженим банком, що його обслуговує, з метою зарахування коштів в іноземній валюті або банківських металів на рахунок бенефіціара, розташованого в Україні. Клієнт, ініціатор цієї операції та бенефіціар можуть бути однією і тією самою особою;
- платіжне доручення в іноземній валюті або банківських металах – розрахунковий документ, який містить доручення клієнта уповноваженому банку, що його обслуговує, виконати переказ коштів в іноземній валюті або банківських металів на користь бенефіціара;
- транскордонний переказ (далі - переказ коштів в іноземній валюті) - рух коштів в іноземній валюті, який здійснюється за ініціативою клієнта уповноваженим банком, що його обслуговує, з метою зарахування коштів в іноземній валюті на рахунок бенефіціара, розташованого в іншій державі. Клієнт, ініціатор цієї операції та бенефіціар можуть бути однією і тією самою особою.
Оформлення оформлення платіжних доручень в іноземній валюті виконується у вигляді структурованих документів згідно положенням Національного банку України [37, c.4] :
1. Платіжне доручення в іноземній валюті (Додаток Д) заповнюється латинськими літерами. Разом з тим сума іноземної валюти, зазначена словами, заповнюється українською мовою (кирилицею). Назва (для фізичної особи - прізвище, ім'я та по батькові) та місцезнаходження клієнта, найменування та місцезнаходження уповноваженого банку, що його обслуговує, та назва іноземної валюти можуть заповнюватися латинськими літерами або українською мовою (кирилицею). Під час переказу коштів у валютах країн СНД та Балтії дозволяється заповнювати платіжне доручення в іноземній валюті російською мовою.
Допускається використання англомовних аналогів назв текстових елементів бланків, але тільки разом з їх українською назвою.
2. Платіжні доручення в іноземній валюті або банківських металах приймаються уповноваженим банком до виконання протягом 10 днів, починаючи з дня їх оформлення (день оформлення не враховується).
3. Платіжні доручення в іноземній валюті або банківських металах обов'язково мають містити такі реквізити:
- код платіжного доручення в іноземній валюті або банківських металах відповідно до Державного класифікатора управлінської документації, затвердженого наказом Держстандарту України від 31.12.98 N 1024;
- назву документа - "Платіжне доручення в іноземній валюті" або "Платіжне доручення в іноземній валюті або банківських металах";
- номер платіжного доручення в іноземній валюті або банківських металах (може включати цифри та слова);
- дату складання платіжного доручення в іноземній валюті або банківських металах (число - цифрами, місяць - цифрами або словами, рік - цифрами);
- найменування та місцезнаходження уповноваженого банку, що обслуговує клієнта (назва країни, міста);
- повну або скорочену назву клієнта, що збігається з назвою клієнта, яка заявлена ним у картці зі зразками підписів та відбитком печатки (для фізичної особи - прізвище, ім'я, по батькові та документ, що її засвідчує (серія, номер, дата, ким виданий, адреса за місцем проживання), його місцезнаходження (назва країни, місто);
- номер рахунку клієнта в іноземній валюті або банківських металах, з якого здійснюється переказ коштів або банківських металів;
- цифровий або літерний код іноземної валюти відповідно до Класифікатора іноземних валют та банківських металів, затвердженого постановою Правління Національного банку України від 02.10.2002 N 378;
- суму переказу цифрами (ціла частина числа відокремлюється комою);
- суму переказу та назва іноземної валюти словами;
- назву бенефіціара (для бенефіціара - фізичної особи - прізвище, ім'я, по батькові), його місцезнаходження або проживання (за наявності такої інформації) та номер рахунку, на який перераховуються кошти (для бенефіціара - фізичної особи, яка не має рахунку, цей реквізит може не заповнюватися);
- найменування та місцезнаходження банку бенефіціара;
- призначення платежу;
- комісійні - зазначається порядок сплати комісійних витрат уповноваженого банку й інших банків за переказ коштів в іноземній валюті за рахунок клієнта уповноваженого банку (OUR) або бенефіціара (BEN), або клієнта та бенефіціара (SHA) та надання права уповноваженому банку утримувати комісійну винагороду без платіжного доручення клієнта;
- код операції (чотири символи) за стандартною класифікацією платіжного балансу (заповнюється уповноваженим банком, що обслуговує клієнта);
- код країни бенефіціара (три символи) відповідно до його місцезнаходження або країни реєстрації (заповнюється уповноваженим банком, що обслуговує клієнта);
- ідентифікаційний код клієнта - для юридичних осіб зазначається код за Єдиним державним реєстром підприємств та організацій України, для фізичних осіб зазначається ідентифікаційний номер платника податків;
- відбиток печатки та підписи відповідальних осіб клієнта, які заявлені ним у картці зі зразками підписів та відбитком печатки (для фізичної особи, яка її не має проставляється лише її підпис).
Платіжні доручення в іноземній валюті або банківських металах можуть містити такі допоміжні реквізити:
- код уповноваженого банку, що обслуговує клієнта;
- SWIFT-код (BIC kod) банку бенефіціара, IBAN банку бенефіціара;
- найменування та інші реквізити банку-посередника (заповнюється за потребою);
- номер рахунку клієнта, з якого здійснюється списання комісійної винагороди;
- строки виконання переказу: "терміновий" - сьогодні, "строковий" - наступного робочого дня уповноваженого банку, що обслуговує клієнта, або "звичайний" - на третій робочий день уповноваженого банку, що обслуговує клієнта, ураховуючи день надходження платіжного доручення до уповноваженого банку, що обслуговує клієнта;
4. Найменування та місцезнаходження банку бенефіціара, назва бенефіціара, номер його рахунку в платіжному дорученні в іноземній валюті мають відповідати реквізитам, що зазначені в документах, які подаються до уповноваженого банку разом з платіжним дорученням в іноземній валюті для здійснення уповноваженим банком валютного контролю за правомірністю перерахування іноземної валюти з рахунку клієнта.
5. Клієнт заповнює реквізит "Призначення платежу" платіжного доручення в іноземній валюті таким чином, щоб надавати повну інформацію про платіж в іноземній валюті та документи, на підставі яких здійснюється перерахування коштів бенефіціару.
У реквізиті платіжного доручення в іноземній валюті або банківських металах "Призначення платежу" зазначаються назва, номер і дата документа, на підставі якого здійснюється переказ коштів в іноземній валюті або банківських металів.
Частка акредитивної форми (документарний акредитив) в міжнародних розрахунках значно скромніше в порівнянні з іншими формами, одначе, саме акредитив найбільш повно забезпечує своєчасність одержання експортного виторгу, тобто максимально відповідає інтересам експортера.
Використання акредитивів у міжнародних розрахунках регулюється спеціальним документом - "Уніфіковані правила і звичаї для документарних акредитивів", що розроблений Міжнародної Торгової Палатою (ICC) [20, c.5] . Ці правила періодично доповнюються і змінюються виходячи з тенденцій розвитку міжнародної торгівлі і розрахунків. У сьогоденній час діє редакція Правил від 1993 р.
Документальний акредитив являє собою грошове зобов'язання банку, що виставляється на підставі доручення його клієнта - імпортера, на користь експортера. Банк, що видає зобов'язання, повинний здійснити платіж експортеру чи забезпечити здійснення платежу іншим банком (тратта - документ, що містить наказ продавця (експортера) покупцю (імпортеру) здійснити платіж визначеної суми в зазначений термін).
Зобов'язання банку є умовним, тому що його реалізація зв'язана з виконанням експортером визначеної вимоги - пред'явлення в банк передбачених акредитивом документів, що підтверджують виконання всіх умов акредитива (Додаток В).
Відповідно до Уніфікованих правил, у кожнім акредитиві повинний бути чітко обговорений спосіб його виконання шляхом:
платежу по пред'явленні документів;
шляхом платежу з розстрочкою по пред'явленні документів;
негоціації (покупки) тратт (переказних векселів) бенефіціара (одержувача платежу).
У всіх інструкціях у контракті по відкриттю акредитива чи зміні його умов повинний бути зазначений чіткий перелік документів, проти яких виконується платіж з акредитива.
Від бенефіціара (експортера) за умовами акредитива може вимагатися надання таких документів:
1) Комерційний рахунок. Обов'язковий до складання документ, що містить інформацію про умови акредитива, про порядок відвантаження і про самий товар.
2) Транспортні документи. Вони виписуються вантажоперевізником у посвідчення того, що товар прийнятий їм до перевезення. Як транспортні документи виступають: при залізничних перевезеннях - залізнична накладна; при авіаперевезеннях - авіа накладна; при автодорожніх - автодорожня накладна; при морських - коносамент.
3) Комерційні документи. До їхнього числа відносяться документи, що дають якісну і кількісну характеристику товару. Комерційними документами є: специфікація, пакувальний аркуш, сертифікат якості, свідчення походження, страховий поліс і деякі інші документи.
Акредитивна форма розрахунків найбільш вигідна експортеру, тому що являє собою тверде і надійне забезпечення платежу. Здійснення платежу по акредитиві не зв'язано зі згодою покупця на оплату товару. Крім того, експортер має можливість одержати платіж по акредитиву максимально швидко, часто до прибуття товару в пункт призначення.
З погляду імпортера акредитив зручний тим, що можна бути впевненим, що оплатити товар необхідно буде лише в тому випадку, якщо надані експортером документи збігаються у всіх відносинах з умовами акредитива.
При укладанні імпортних контрактів, що передбачають проведення розрахунків по акредитивах, для імпортера безпечніше обмовляти в контракті відкриття акредитива тільки на суму конкретного постачання, і домагатися проведення остаточних розрахунків банківським переказом з оплатою після постачання та після кількісного і якісного приймання товару.
У той же час акредитив вважається найбільш складною формою розрахунків особливо для експортера, оскільки одержання платежу зв'язане з правильним оформленням документів і своєчасним наданням їх у банк. Пред'являючи тверді вимоги до оформлення документів з погляду відповідності їх умовам акредитива, банки захищають інтереси імпортерів, тому що діють на підставі їхніх інструкцій.
Основними недоліками акредитивної форми розрахунків для контрагентів є :
по-перше, визначена затримка пробігу документів через банки і,
по-друге, висока вартість акредитива.
За проведення операцій (відкриття, авізування, підтвердження, прийом і перевірку документів по акредитиву) банки стягують комісію в залежності від суми акредитива (тарифи на акредитивні операції наведені в Додатку Е). Тому при відкритті акредитива його наказодатель повинний чітко вказати, за чий рахунок відповідно до контракту повинні бути оплачені ті чи інші витрати по акредитиві - за рахунок наказодателя чи за рахунок бенефіціара. Звичайно в міжнародної торгівлі використовується практика поділу банківських витрат між партнерами, кожний з який оплачує банківські комісії на території своєї країни.
Документарне інкасо можна спрощено визначити як доручення експортера своєму банку одержати від імпортера через інший банк визначену суму чи підтвердження (у формі акцепту імпортером тратти (векселя), виписаної експортером на нього) того, що ця сума буде виплачена у встановлений термін.
Застосування інкасової форми розрахунків регулюється спеціальним документом - "Уніфіковані правила по інкасо", що розроблений Міжнародною Торговельною Палатою (ICC) [21, c.5] . В теперішній час діє редакція Правил 1978 р.
Згідно Уніфікованим правилам, інкасо означає операцію з документами, здійснювану банком на підставі отриманих інструкцій, з метою:
- одержання акцепту чи платежу;
- видачі документів проти акцепту чи платежу.
Документи, з якими виконуються операції по інкасо розділяються на дві групи: фінансові документи (переказні і прості векселі, чеки й інші документи, використовувані для одержання платежу грошима) і комерційні документи.
Розрахунки за товари у формі інкасо, відповідно до контракту можуть вимагати оформлення наступних комерційних документів:
- рахунок-фактура, що виписується експортером і містить інформацію про товар;
- відвантажувальні документи;
- страхові поліси;
- сертифікати, специфікації, свідчення, що визначають кількість і якість товару.
Таким чином, інкасо комерційних документів, іноді супроводжуваних фінансовими документами, чи інкасо тільки комерційних документів і являє собою документарне інкасо.
Інкасова форма розрахунків деякою мірою вигідна експортеру тим, що банки захищають його право на товар до моменту оплати документів чи акцепту тратт (письмової згоди на оплату тратти). Право на товар імпортеру дають товаророзпорядчі документи, у володіння якими він вступає після їхньої оплати (акцепту тратт), якщо експортер не дав банкам розпорядження про видачу документів без оплати.
У міжнародній практиці можливі два варіанти оплати інкасових документів:
- інкасо з негайним платежем (документи проти платежу);
- інкасо на умовах відстрочки платежу (документи проти акцепту).
У випадку використання інкасо в розрахунках, експортеру необхідно домагатися, де це можливо, застосування інкасо з платежем проти телекса уповноваженого банку, що підтверджує виставляння документів на інкасо.
Імпортеру ж при інкасовій формі розрахунків необхідно настоювати на варіанті оплати документів проти акцепту з максимально можливою відстрочкою платежу. До настання терміну платежу по інкасо імпортер має право ознайомитися в банку з інкасовими документами. Однак, ці документи залишаються в розпорядженні банку до моменту їхньої оплати (акцепту тратт) і у випадку несплати повертаються банку експортера з вказівкою причин несплати (неакцепту). Проте, ця перевага не завжди реалізується на практиці. Так, імпортер може одержати товар (наприклад, по одному з оригіналів коносамента, висланому експортером разом з товаром) до моменту представлення йому документів. Тоді підвищується ризик необґрунтованої затримки платежу покупцем.
Інкасова форма розрахунків особливо вигідна імпортеру, оскільки вона має на увазі оплату дійсно поставленого товару, а витрати по проведенню інкасової операції відносно невеликі.
Розрахунки у формі інкасо дозволяють банкам здійснювати контроль за своєчасністю здійснення платежів, хоча банки не мають реальних важелів впливу на імпортера з метою прискорення оплати чи акцепту документів.
Основним недоліком інкасової форми розрахунків є тривалість пробігу документів через банки і, відповідно, періоду їхніх оплат, що може займати від декількох тижнів до місяця і більше. Крім того, імпортер вправі відмовитися від оплати представлених документів.
У цьому випадку експортер понесе витрати, пов'язані зі збереженням вантажу, продажем його третій особі чи транспортуванням назад у свою країну.
У цьому зв'язку, у розрахунках по інкасо можуть використовуватися різні способи прискорення і забезпечення платежів. У розрахунках, що передбачають відстрочку платежу, інкасо документів часто супроводжується виставлянням на прохання імпортера банківської гарантії платежу на користь експортера, що забезпечує платіж у випадку несплати імпортером документів в обумовлений термін. Експортеру варто прагнути до одержання банківської гарантії платежу від імпортера, у той час як для імпортера звертання в банк за гарантією пов'язано з додатковими витратами.
Факторинг – це придбання права на стягнення боргів, на перепродаж товарів і послуг з наступним одержанням платежів по них. При цьому мова йде, як правило, про короткострокові вимоги. Іншими словами, факторинг є різновидом посередницької діяльності, при якій фірма-посередник (факторингова компанія) за визначену плату одержує від підприємства право стягувати і зараховувати на його рахунок належні йому від покупців суми грошей (право інкасувати дебіторську заборгованість). Одночасно з цим посередник кредитує оборотний капітал клієнта і приймає на себе його кредитний і валютний ризики.
Предметом поступки, під яку надається фінансування, може бути як грошова вимога, термін платежу по який уже наступив (існуюча вимогу), так і право на одержання коштів, що виникне в майбутньому (майбутня вимога). Грошова вимога, що є предметом поступки, повинна бути визначена в договорі клієнта з фінансовим агентом таким чином, який дозволяє ідентифікувати існуючу вимогу в момент висновку договору, а майбутню вимогу - не пізніше ніж у момент її виникнення. Цей тип договору широко застосовується в міжнародній практиці під назвою "факторинг".
Особливістю використання в схемі розрахунків зовнішньоторговельного факторингу в цілому є його завжди відкритий характер, а також відсутність права регресу до постачальника на експорт. Останнє обумовлено тим, що основною причиною факторингового обслуговування експортера виступає звичайно захист експортера від кредитного ризику. Обслуговування всього товарообігу, що передбачається при операціях усередині країни, зустрічається при факторинговому обслуговуванні зовнішньоторговельних операцій набагато рідше, факторингові компанії в більшості випадків спеціалізуються на обслуговуванні ринку однієї країни чи ринку визначеної продукції.
Міжнародний факторинг дозволяє імпортеру на постійній основі одержувати товар з відстрочкою платежу (звичайно до трьох місяців). Зобов'язання оплати покладається на імпортера після приймання товарного постачання по якості і кількості. Факторинг відкриває унікальні можливості для підприємств, що імпортують товари , будучи не чим іншим, як товарним кредитом.
Відповідно до Конвенції про міжнародний факторинг, прийнятої в 1988 Міжнародним інститутом уніфікації приватного права, операція вважається факторингом у тому випадку, якщо вона задовольняє як мінімум двом з чотирьох ознак [56, c.22]:
1) наявність кредитування у формі попередньої оплати боргових вимог;
2) ведення бухгалтерського обліку постачальника, насамперед обліку реалізації;
3) інкасування його заборгованості;
4) страхування постачальника від кредитного ризику.
Можна виділити головні економічні достоїнства факторингу:
- збільшення ліквідності, рентабельності і прибутку;
- перетворення дебіторської заборгованості в готівку;
- можливість одержувати знижку при негайній оплаті всіх рахунків постачальників;
- незалежність і воля від дотримання термінів платежів з боку дебіторів;
- можливість розширення обсягів обороту;
- підвищення прибутковості;
- економія власного капіталу;
- поліпшення фінансового планування.
При експорті продукції значно зростає кредитний ризик експортера (унаслідок труднощів оцінки кредитоспроможності потенційних іноземних клієнтів; надання комерційного кредиту на більш тривалий термін, з урахуванням часу, необхідного для доставки товарів на іноземні ринки; а також через такі фактори, як політична нестабільність у країні імпортера, низький рівень її економічного розвитку і т.д.) [59, c.34]. Крім того, оскільки угода про зовнішньоторговельний факторинг може передбачати використання двох і більш валют, виникає також валютний ризик — небезпека валютних втрат у зв'язку зі зміною курсу іноземної валюти стосовно національного. У зв'язку зі збільшенням ступеня ризику факторингова компанія пред'являє до експортера більш тверді вимоги, ніж до постачальників на внутрішньому ринку. При обслуговуванні експортера факторингова компанія, як правило, укладає договір з факторинговою компанією країни - імпортера і передає їй частину обсягу робіт. У такий спосіб учасниками міжнародних факторингових угод є постачальник, покупець, імпорт-фактор ( банк чи імпортна фактор- фірма ) і експорт-фактор ( банк чи експортна фактор-фірма).
У міжнародній торгівлі застосовуються чотири моделі факторингу:
- двухфакторний;
- прямий імпортний;
- прямий експортний;
- "бэк-ту-бэк" (back-to-back).
Двухфакторна модель дозволяє розділити функції і ризики між імпорт-фактором, розташованим у країні імпортера, і експорт-фактором, розташованим у країні експортера. Головна мета цієї моделі -- забезпечити фінансування до 100% і зменшити накладні витрати в адміністративній сфері.
Класична двуфакторна схема складається з наступних етапів:
запит ліміту / забезпечення ризиків;
постачання / розсилання фактури;
фінансування;
оплата.
На першому етапі експортер запитує у свого експорт-фактора суму, що підлягає забезпеченню. Експорт-фактор запитує в імпорт-фактора необхідний ліміт. Імпорт-фактор перевіряє імпортера і надає експорт-фактору гарантії. Далі експорт-фактор дає експортеру дозвіл на ліміт, після чого здійснюється продаж документів.
На другому етапі експортер поставляє товар чи послугу і передає копію рахунка експорт-фактору, а той посилає її імпорт-фактору. Одночасно з товаром експортер направляє імпортеру рахунок з позначками про переуступку.
На третьому етапі, після постачання товару чи послуги, експорт-фактор фінансує експортера в межах 70--90% повної первісної фактурної ціни.
На четвертому етапі імпортер здійснює 100%-ний платіж імпорт-фактору, а той перелічує отриману суму експорт-фактору. Нарешті, експорт-фактор переводить експортеру не профінансовану частину вимог (10%-30%) за винятком вартості факторингових послуг.
Якщо терміни платежу не дотримуються, імпорт-фактор направляє імпортеру нагадування-попередження. Якщо після двох-трьох нагадувань вимоги не оплачуються, імпорт-фактор приймає необхідні правові міри.
Імпорт-фактор приймає на себе ризики імпортера, перевіряє його платоспроможність і гарантує експорт-фактору оплату товару, що поставляється експортером. Якщо імпортер не оплачує товар, імпорт-фактор платить за нього.
Експорт-фактор приймає на себе ризики, зв'язані з постачанням товару експортером і при необхідності кредитує експортера, не чекаючи одержання оплати від імпортера чи імпорт-фактора.
Перевага двухфакторного факторингу полягає в тім, що для компанії, що обслуговує імпортера, боргові вимоги є внутрішніми, а не зовнішніми, як для факторингової компанії експортера. Разом з тим він досить громіздкий і припускає високі витрати сторін.
Друга модель міжнародного факторингу -- прямий імпортний факторинг. Його головна мета -- забезпечення платежів. Схема прямого імпортного факторингу складається з наступних етапів:
запит ліміту / забезпечення ризиків;
постачання / розсилання фактури;
оплата.
Прямий імпортний факторинг має сенс лише в тому випадку, коли експорт виконується в одну чи дві країни. Якщо експортер має контрагентів у багатьох країнах, то заключення однієї угоди з факторинговою компанією своєї країни буде більш зручним, ніж більшої кількості прямих угод з факторинговими компаніями інших держав.
У випадку прямого імпортного факторингу фактор – фірма країни – імпортера укладає угоду з експортером про переуступку їй боргових вимог по даній країні, здійснюючи страхування кредитного ризику, облік і інкасування вимог, які є для факторингової компанії внутрішніми. Разом з тим кредитування закордонного експортера в іноземній для факторингової компанії валюті досить важке, і умова про попередню оплату зустрічається в подібних угодах надзвичайно рідко.
У такий спосіб прямий імпортний факторинг може становити інтерес для фірм, яким не потрібно негайне фінансування під переуступлені вимоги.
Третя модель міжнародних факторингових операцій -- прямий експортний факторинг. При прямому експортному факторингу не потрібно підключення факторингової фірми в країні імпортера. Основні етапи прямого експортного факторингу такі:
запит ліміту/забезпечення ризику;
постачання/розсилання фактури;
фінансування;
оплата.
При цьому факторингова компанія зіштовхується зі значними труднощами в оцінці кредитоспроможності іноземних клієнтів і інкасуванні вимог.
Для оцінки ризику чи для перестрахування експорт-фактор може підключити товариство по страхуванню кредитів у країні імпортера чи підстрахувати себе гарантіями відповідної державної організації. При використанні цього варіанта факторингу можна одержати вигідні умови фінансування експортних постачань при покритті з боку державної страхової компанії.
Останній тип міжнародного факторингу -- "бэк-ту-бэк". У трьох перших моделях міжнародних факторингових операцій фінансування вимог концернів не передбачається. Цю функцію виконує факторинг "бэк-ту-бэк". Реалізація угоди при цій технології схожа на комбінацію двухфакторної схеми і звичайного внутрішнього факторингу.
Форфейтингові операції [56,c.62] - це покупка боргу, вираженого в оборотному документі, у кредитора на безобіговій основі. Це означає, що покупець боргу (форфейтер) приймає на себе зобов'язання про відмовлення – форфейтингу - від звертання регресивної вимоги до кредитора при неможливості одержання задоволення в боржника. Купівля оборотного зобов'язання відбувається, природно, зі знижкою.
Механізм форфейтінга використовується в двох видах угод:
- у фінансових угодах - з метою швидкої реалізації довгострокових фінансових зобов'язань;
- в експортних угодах - для сприяння надходженню готівки експортеру, що надав кредит іноземному покупцю.
Основними оборотними документами, використовуваними в якості фор-фейтингових інструментів, є векселі [62, c.46].
Переваги для експортера :
Надання форфейтінгових послуг на основі фіксованої ставки.
Фінансування за рахунок форфейтера без права регресу на експортера.
Можливість одержання готівки відразу після постачання продукції чи надання послуг, що благотворно відбивається на загальній ліквідності, знижує обсяг банківських позик, дає можливість реінвестування коштів.
Відсутність витрат часу і грошей на керування боргом чи на організацію його погашення.
Відсутність ризиків (усі валютні ризики, ризики зміни процентних ставок, а також ризик банкрутства гаранта несе форфейтер).
Простота документації і можливість швидкого оформлення вексельних боргових інструментів.
Конфіденційний характер даних операцій.
Можливість швидко упевнитися в тім, що форфейтер готовий фінансувати угоду, оперативно погодити умови угоди.
Можливість заздалегідь одержати від форфейтера опціон на фінансування угоди по фіксованій ставці, що дозволяє експортеру заздалегідь підрахувати свої витрати і включити їх у контрактну ціну, розрахувати інші підсумкові цифри.
Недоліки для експортера :
Необхідність підготувати документи таким чином, щоб на самого експортера не було регресу у випадку банкрутства гаранта, а також необхідність знати законодавство країни імпортера, що визначає форму векселів, гарантій і авалю.
Можливість виникнення забруднень у випадку, якщо імпортер пропонує гаранта, що не влаштовує форфейтера.
Більш висока, чим при звичайному комерційному кредитуванні, маржа форфейтера.
Переваги для імпортера:
Простота і швидкість оформлення документації.
Можливість одержання подовженого кредиту по фіксованій процентній ставці.
Можливість скористатися кредитною лінією в банку.
Недоліки для імпортера:
Зменшення можливості одержати банківський кредит при користуванні банківською гарантією.
Необхідність платити комісію за гарантію.
Більш висока маржа форфейтера.
Можливість виникнення труднощів з оплатою векселя як абстрактного зобов'язання у випадку постачання некондиційних товарів чи невиконання експортером яких-небудь інших умов контракту.
Переваги для форфейтера :
Простота і швидкість оформлення документації.
Можливість легко реалізувати куплені активи на вторинному ринку.
3) Більш висока маржа, ніж при операціях кредитування.
1.2 Підходи до вибору способу, засобу та методу платежу в зовнішній торгівлі
Міжнародними розрахунками називається здійснення платежів за грошовими вимогами і зобов'язаннями, що виникають у зв'язку з економічними відносинами між юридичними особами і громадянами різних країн. Вони охоплюють розрахунки із зовнішньої торгівлі товарами і послугами, а також із некомерційних операцій, кредитів, руху капіталу між країнами.
Міжнародні розрахунки включають, з одного боку, умови і порядок здійснення платежів, вироблені практикою і закріплені міжнародними документами і звичаями, з іншого боку - щоденну практичну діяльність банків щодо їх проведення. Більшість розрахунків провадиться безготівковим способом за допомогою записів на рахунках банків.
Найскладнішими і такими, що вимагають високої кваліфікації учасників угоди, є розрахунки за міжнародними торговельними контрактами. Від вибору форм і умов розрахунків залежать швидкість і гарантія одержання платежу, сума витрат, пов'язаних із проведенням операцій через банки.
Сьогодні у зовнішньоторговельних операціях використовується ціла система способів, засобів і форм платежів, що створюють цілісний, гнучкий і динамічний механізм розрахунків.
а) Способи платежу
Способи платежу визначаються залежно від механізму оплати товару відносно моменту його фактичної поставки. У зовнішньоторговельних операціях існують три способи платежу: платіж готівкою, авансовий платіж і платіж у кредит.
Платіж готівкою у міжнародному платіжному обороті не означає, що розрахунки ведуться готівковими грошовими знаками (банкнотами). Вони практично тут не застосовуються. У цьому разі поняття "готівковий платіж" використовується як протиставлення авансовому і кредитному способам платежу.
Готівковий платіж, залежно від обраної сторонами в контракті форми розрахунків, здійснюється, якщо дотримано одну з таких умов: імпортер одержав від експортера повідомлення про готовність товару до відвантаження; імпортер одержав телеграфне повідомлення про закінчення відвантаження товару; імпортер отримав комплект документів, передбачених у контракті; імпортер отримав комплект документів і право відстрочки оплати на кілька годин або днів, якщо перед цим імпортер надав банківську гарантію, що він заплатить проти приймання товару. Природно, що для експортера найвигіднішою буде перша умова, а для імпортера - остання.
Платіж готівкою здійснюється через банк за угодами типу "спот" до чи при переданні продавцем товаророзпорядчих документів або самого товару покупцю.
Авансовий платіж передбачає виплату покупцем обговорених у контракті сум до передання товаророзпорядчих документів і самого товару в розпорядження покупця, а найчастіше - під час і навіть до початку виконання замовлення. Авансовий платіж відіграє подвійну роль. З одного боку, авансом імпортер кредитує експортера, з іншого - забезпечує виконання зобов'язань, узятих імпортером за контрактом, і, якщо після виконання замовлення покупець відмовляється від приймання замовленого товару, експортер може використовувати аванс для відшкодування своїх збитків.
Аванс може надаватися у грошовій і товарній формах. Аванс у товарній формі передбачає надання замовником-імпортером сировини і комплектуючих, необхідних для виконання замовлення (давальницька сировина). Аванс у грошовій формі визначається у відсотках від контрактної вартості замовлення.
Розмір авансу залежить від цілей авансу, характеру і новизни товару, його вартості, строку виготовлення й інших умов. Найчастіше аванс становить 15-20% від вартості замовлення, виплачується після підписання контракту. Як правило, покупець, виплачуючи аванс, вимагає від продавця банківської гарантії на випадок, якщо експортер не виконає умов замовлення, або ж у контракті робиться застереження, що у разі невиконання експортером своїх контрактних зобов'язань аванс повертається імпортеру в повному розмірі.
У міжнародній торгівлі аванси звичайно даються солідним фірмам, котрі добре себе зарекомендували при поставках товарів, що потребують тривалого терміну виготовлення, виконуються за індивідуальними специфікаціями, а також при поставках дефіцитних товарів, коли аванс виконує роль застави.
Платіж у кредит передбачає, що покупець оплачує суму, обумовлену в контракті через якийсь час після поставки товару. Таким чином, продавець надає покупцеві комерційний (товарний) кредит. Оскільки одна фірма дає кредит іншій, такий кредит називається ще й фірмовим товарним кредитом. Межа кредиту, тобто максимальний розмір кредиту, наданий покупцю одноразово, звичайно не перевищує 10% від капіталу покупця. Щоб визначити таку "межу", продавець повинен поцікавитися фінансовим станом покупця.
Кредит надається не на всю суму контракту, а на 80- 85%, іншу частину покупець виплачує авансом, що дає змогу продавцю відшкодувати свої витрати, якщо покупець порушить свої зобов'язання за контрактом.
За термінами комерційні кредити поділяються на короткострокові (до одного року), середньострокові(від року до п'яти років) і довгострокові (від п'яти до десяти років і більше). У контракті обумовлюються вартість кредиту, виражена у процентах річних, термін використання кредиту, термін погашення кредиту, пільговий період, протягом якого не відбувається погашення процентів за кредит, та інші умови.
При наданні комерційного кредиту виникає питання про гарантії платежу. Серед способів запобігання неплатежу або затримки платежу основними є гарантійні листи першокласних банків, підтверджені (резервні) акредитиви першокласних банків, векселі, банківський акцепт і аваль векселів, аваль чеків.
Гарантії бувають платіжні й договірні. Платіжні гарантії захищають інтереси продавця, договірні - покупця.
б) Засоби платежу
Поширення в зовнішній торгівлі комерційного кредиту зумовлює використання кредитних засобів платежу - чеків і векселів.
Чек являє собою безумовну пропозицію чекодавця платнику здійснити платіж зазначеної на чеку грошової суми чекодержателеві готівкою чи перерахуванням на рахунок власника чека в банку. Ілюстрації механізму розрахунків за допомогою чека наведена на схемі рис. 1.В Додатку В.
Чек дуже зручний для розрахунків тоді, коли платник боїться віддати гроші до того, як одержить товар, а постачальник не хоче передати товар до одержання гарантій платежу. До того ж, застосування чека як засобу платежу дає змогу економити витрати обігу справжніх грошей і прискорює платежі, оскільки всі чеки оплачуються після подання.
Документ, виписаний чекодавцем, повинен мати покриття, причому законодавство багатьох країн передбачає кримінальну відповідальність за виставляння чека без покриття. Чеки, що виписуються клієнтом банку, видаються в межах суми, що є на його поточному та інших рахунках, включаючи суми, що надійшли на ці рахунки в результаті надання банками кредиту.
Як засіб платежу в міжнародному обороті чек використовується в розрахунках за поставлений товар при остаточному розрахунку за товар і надані послуги, урегулюванні рекламацій і штрафних санкцій, при погашенні боргу, а також у розрахунках за неторговельними операціями. Відповідно до міжнародного права при вирішенні спорів, пов'язаних із формою чеків та їх обігом, застосовується право тієї країни, де чек був виписаний.
Чек має строго визначену форму письмового документа і виписується на спеціальному бланку, що видає чекодавцю банк або подібна кредитна установа.
Текст чека повинен містити такі основні елементи:
1. Найменування "чек" (чекова помітка), виражене тією мовою, якою виписаний чек.
2. Просте і нічим не обумовлене розпорядження платнику сплатити зазначену на чеку суму, яке не повинно містити жодних умов платежу. За "Положенням про чек" сума чека також повинна бути вказана прописом від руки.
3. Найменування платника, яким є банк (інша кредитна інституція), де чекодавець має свій поточний та інші рахунки. За "Положенням про чек" чекодавець зобов'язаний вказати на чеку свій рахунок у банку, з якого має бути здійснений платіж. Англійські норми права передбачають банківську помітку на чеку, яка означає, що на поточному рахункові чекодавця є достатньо коштів для оплати чека.
4. Місце платежу, яке здебільшого збігається з місцезнаходженням банку-платника.
5. Дата та місце складання (виписування) чека. За "Положенням про чек" необхідно вписати число, місяць і рік видачі чека. Причому місяць видачі слід вказати прописом. Якщо місце складання чека не зазначено, ним прийнято вважати місцезнаходження чекодавця.
6. Підпис чекодавця.
Ніякі поправки чи виправлення в чеку не допускаються. Відсутність у ньому якогось із перелічених елементів позбавляє цей документ сили чека.
Відповідно до Женевської конвенції строк подання чека до оплати в країні його видачі дорівнює восьми дням, у платіжному обороті між країнами Західної Європи, Східної Європи і Середземномор'я - 20-ти дням, а в міжконтинентальному платіжному обороті - 70-ти дням. Ці терміни діють із дня, вказаного у чеку, як дата виставлення чека.
Чек може передаватися однією особою іншій шляхом внесення в нього передавального надпису (індосаменту). Індосамент здійснюється на зворотному боці чека і підписується особою, що зробила такий надпис (індосантом).
Передавальний надпис має бути простим і нічим не обумовленим. Він засвідчує передання прав щодо чека іншій особі, а також визначає відповідальність індосанта перед усіма наступними держателями чека.
Умови передання чека від однієї особи іншій визначає вид чека і характер його використання в обігу як засобу платежу.
Розрізняють такі види чеків:
а) іменний, або чек на користь-певної особи. Такий документ не може бути переданий за допомогою звичайного індосаменту. Тут передання здійснюється цесією, тобто через передавальний надпис із застереженням "Не наказу" завіреним у нотаріальному порядку відповідно до норм цивільного права;
б) ордерний, тобто чек, виписаний на користь певної особи або за його наказом. Передається такий чек за допомогою індосаменту з застереженням "Наказу" або без нього. Цей вид чека широко застосовується в міжнародному платіжному обороті. Зразок такого чека показано вище при переліку елементів чека;
в) чек на пред'явника виписується пред'явникові і може бути переданий іншій особі, як з індосаментом, так і без нього. Як правило, цей чек виставляється клієнтам на свій банк.
Чекодавець висилає його своєму партнеру за кордоном, котрий при одержанні чека виставляє його своєму банку для кредитування свого рахунку. Таким чином, за допомогою чека на пред'явника чекодавець здійснює платіж прямо своєму партнерові. Цей платіж виконується швидше, ніж платіж через банківський переказ. Тому чеки на пред'явника також широко застосовуються в міжнародному платіжному обороті.
Чеки ще поділяються на фірмові і банківські.
Банківський чек - це чек, виписаний банком на свій банк-кореспондент. У тексті таких чеків немає найменування фірми-чекодавця, а чекодавцем є банк боржника. Оплата за цими чеками здійснюється за рахунок коштів банку чекодавця на його рахунку у банку-кореспонденті за кордоном. У міжнародному платіжному обороті найчастіше використовуються банківські ордерні чеки.
Фірмовий чек - це чек, виписаний фірмою на одержувача. Переважно такі документи виписуються в національній або іноземній валюті на пред'явника і виставляються фірмою на свій банк. Оплата за ним здійснюється за рахунок коштів чекодавця.
Вексель - це цінний папір, що оформлений у строгій відповідності з вимогами закону і містить у собі безумовне абстрактне грошове зобов'язання.
При розрахунках за зовнішньоторговельними операціями використовуються простий і переказний вексель (тратта). Частіше застосовується переказний вексель, що являє собою безумовну пропозицію трасанта (кредитора), адресовану трасату (боржнику), сплатити третій особі (ремітенту) у встановлений термін вказану у векселі суму. При виникненні такого грошового зобов'язання трасант виступає і кредитором відносно боржника (трасату), і боржником відносно ремітента.
Визначення терміна «вексель» наведено у статті 21 Закону України «Про цінні папери та фондову біржу» від 18 червня 1991 року № 1201-XII . У ньому зазначено, що вексель – це цінний папір, який підтверджує безумовне грошове зобов'язання векселедавця сплатити після настання строку певну суму грошей власнику векселя (векселедержателю).
По-перше, вексель віднесено до цінних паперів, що накладає певні обмеження на проведення окремих операцій з його використанням.
По-друге, вексельне зобов'язання є грошовим, тобто має погашатися грошима (причому тільки в безготівковій формі).
По-третє, вексельне зобов'язання є безумовним.
Новий Закон України „Про обіг векселів” [11, c.3] додатково впровадив особливості вексельного обігу в Україні :
1. Заборонено видачу безтоварних векселів (ст. 4). Прості та переказні векселі тепер можна видавати (первинна емісія – не плутати з купівлею-продажем векселя) лише для оформлення грошового боргу за фактично поставлені товари (раніше була продукція), виконані роботи, надані послуги.
2. Забороняється використовувати вексель як внесок до статутного фонду господарського товариства (ст. 12).
3. Платіж за векселем може здійснюватись лише у безготівковій форм (ст. 6). Судячи з усього, це унеможливлює i проведення погашення векселів взаємозаліками у прямій формі (ст. 217 ЦК), втім зберігаються можливості зустрічного індосаменту-викупу векселів без їхнього погашення.
4. Вексель опротестований нотаріусом (виконавчий напис), стає виконавчим документом . Це положення звільняє векселедержателя, інших кредиторів за векселем від необхідності звертатись до арбітражного суду для задоволення своїх вимог, тобто звільняє від довготривалої складної процедури з непередбачуваним результатом.
5. Вексельна форма розрахунків та їх умови обов’язково повинні оформлятись відповідними договорами або передбачатись ними (статті 4, 9).
При виконанні розрахункових операцій з використанням векселів [12, c.4] вживається наступна термінологія оформлення векселів та дій осіб, які приймають участь у вексельному обігу:
аваліст – юридична або фізична особа, яка гарантує оплату векселя;
аваль – вексельне поручительство, за яким особа (аваліст), яка його здійснює, бере на себе відповідальність перед власником векселя за виконання векселедавцем, акцептантом або індосантом зобов`язань щодо оплати цього векселя. Аваль виражається словами “вважати за аваль” або будь-яким іншим рівнозначним формулюванням, оформляється на векселі або на алонжі, підписується авалістом;
авалювання – оформлення юридичною або фізичною особою авалю за векселем, тобто прийняття зобов`язання оплатити вексель повністю або частково за одну із зобов`язаних за векселем осіб у разі не оплати векселя платником у строк або, якщо немає змоги одержати платіж за векселем у строк;
акцепт векселя – напис платника на переказному векселі (тратті) про згоду на оплату;
акцептант векселя – юридична або фізична особа, яка акцептує (підписує) вексель (тратту), беручи на себе зобов`язання здійснити платіж за переказним векселем під час настання строку платежу;
алонж – аркуш паперу, що додається до векселя для додаткових індосаментів (передатних записів), якщо на зворотному боці векселя вони не вміщуються. Перший передатний запис на алонжі робиться впоперек з`єднання векселя і додаткового аркуша, тобто таким чином, щоб він починався на векселі й закінчувався на алонжі. На алонжі можна також оформляти аваль;
банк інкасувальний – будь-який банк, крім банку-ремітента, який бере участь в операції з інкасування векселя;
банк-пред`явник – інкасувальний банк, який здійснює пред`явлення векселів і супровідних документів платнику;
банк-ремітент – банк, якому комітент доручив операцію з інкасування векселя;
безперервність ряду індосаментів – послідовний ряд індосаментів, через який кожний індосат отримує вексель за індосаментом на власне ім`я, бланковим індосаментом або індосаментом на пред`явника;
бенефіціар – юридична або фізична особа, на користь якої здійснюють довірчі функції та яка є одержувачем доходу чи платежу за векселем;
векселедавець – юридична або фізична особа, яка видала простий або переказний вексель;
векселедержатель – юридична або фізична особа, яка володіє векселем, що виданий або індосований цій особі чи її наказу, або індосований на пред`явника, або шляхом бланкового індосаменту, чи на підставі інших законних прав;
векселедержатель перший – особа, на ім`я якої виписано переказний вексель і за наказом якої слід сплатити певну суму грошей за цим векселем;
вексель – цінний папір, який засвідчує безумовне грошове зобов`язання векселедавця сплатити у визначений строк визначену суму грошей власнику векселя (векселедержателю);
вексель доміцильований – вексель, у якому зазначене місце оплати не збігається з місцем проживання векселедержателя;
вексель іногородній – вексель, який підлягає оплаті в іншому населеному пункті ніж місцезнаходження векселедержателя;
вексель місцевий – вексель, який підлягає оплаті в місцезнаходженні векселедержателя;
вексель опротестований – вексель, щодо якого векселедержатель нотаріально засвідчив відмову боржника від оплати або акцепту цього векселя;
вексель переказний – вексель, який містить письмовий наказ однієї особи (юридичної або фізичної) іншій особі сплатити у зазначений строк визначену суму грошей третій особі;
вексель простий – вексель, який містить зобов`язання векселедавця сплатити у зазначений строк визначену суму грошей власнику векселя (векселедержателю);
врахування векселя – придбання банком векселя до настання строку платежу за ним у векселедержателя за грошові кошти з дисконтом;
врахування векселя безоборотне – різновид врахування, за якого пред`явник векселя вибуває з числа зобов`язаних за векселем осіб, що здійснюється шляхом вчинення пред`явником у тексті індосаменту безоборотного застереження (здійснення безоборотного індосаменту) або шляхом передавання банку векселя пред`явником без вчинення індосаменту, якщо останній індосамент бланковий або на пред`явника;
врахування векселя з реверсом – різновид врахування, за якого пред`явник векселя дає банку позавексельне зобов`язання викупити враховані векселі до настання строку їх оплати та/або в разі настання/ненастання певних обставин. Із технічного боку врахування векселів з реверсом подібне до кредиту, забезпеченого векселями, і є операцією репо з відкладальними та/або скасувальними умовами. Від звичайного врахування з реверсом відрізняється тим, що платіж за векселем виконує не безпосередньо зобов`язана за векселем особа-платник, а пред`явник, який підписує реверс і викуповує вексель;
дисконт – винагорода, що беруть банки під час врахування векселів та купівлі векселів у векселедержателів до закінчення терміну їх сплати;
довіритель – юридична або фізична особа, яка передає банку повноваження власника щодо належних їй векселів відповідно до умов договору, укладеного між ними;
доміциліант – платник за векселем, який уповноважує доміциліата здійснити платіж за векселем у місці доміциляції – місцезнаходженні доміциліата. Місцезнаходження платника і доміциліата різні. Право доміцилювати вексель, тобто визначати особливе місце платежу (населений пункт, відмінний від місцезнаходження особи, яка зазначена як платник за векселем), належить виключно векселедавцю як у простих, так і в переказних векселях;
доміциліат – особа, яка є особливим платником за векселем за дорученням і за рахунок доміциліанта. Місцезнаходження такої особи і доміциліанта різні;
доміциляційна формула – напис на векселі, що обумовлює особливе місце платежу, яке відрізняється від місцезнаходження особи, яка зазначена як платник за векселем. Учиняється векселедавцем;
доміциляція векселя – призначення за векселем особливого місця платежу, що відрізняється від місцезнаходження особи, яка зазначена як платник за векселем, шляхом проставлення доміциляційної формули. Під час складання векселя векселедавець може зазначити не лише особливе місце платежу, а й особу, яка оплатить вексель у місці доміциляції. Якщо така особа не зазначена, то її може зазначити трасат під час акцепту. Якщо він цього не зробить, то вважається, що акцептант сам виконає платіж у місці доміциляції;
зберігання векселів – здійснення банком за дорученням, від імені та за рахунок векселедержателя операцій з векселями на підставі одержаних від векселедержателя інструкцій;
зберігання векселів відкрите – зберігання векселів шляхом подання в банк супровідного векселя доручення на зберігання з точними і повними інструкціями щодо дій банку з векселями;
зберігання векселів закрите – зберігання векселів шляхом надання векселедержателю депозитного вічка у сховищі (сейфі) банку без будь-яких інструкцій щодо дій банку з векселями;
індосамент, передатний напис, жиро – особливий (спеціальний) передатний запис на звороті векселя або на додатковому аркуші (алонжі), що засвідчує перехід права за цим документом до іншої особи;
індосамент векселя безоборотний – форма індосаменту, за якої індосант перед своїм підписом робить напис: “без обороту на мене” або інше рівнозначне застереження. Це дає індосанту змогу уникнути пред`явлення до нього претензій у разі не оплати векселя зобов`язаною за ним особою;
індосамент векселя бланковий – форма передавання векселя, за якої юридична або фізична особа, яка передає вексель, ставить підпис без зазначення особи, яка стає власником векселя. У цьому разі вексель стає цінним папером на пред`явника. Бланковий індосамент стає передатним індосаментом, виконаним на ім`я визначеної особи завдяки такому запису над індосаментом: “заплатити за наказом такої-то особи” або здійсненню іншого рівнозначного напису;
індосамент векселя, виконаний на ім`я визначеної особи (іменний індосамент), – форма індосаменту, за якої індосант, який передає вексель, зазначає перед своїм підписом юридичну або фізичну особу, якій належатимуть усі права за векселем та застереження “не наказу”;
індосамент векселя заставний – форма індосаменту, за якої забороняється подальше передавання векселя, що видається під заставу;
індосант – юридична або фізична особа, яка володіє векселем і здійснює передатний напис (індосамент);
інкасо документарне – інкасування векселів із супровідними документами;
інкасування (інкасо) векселя – здійснення банком за дорученням векселедержателя операції з векселем з метою одержання платежу;
інкасо чисте – інкасування векселів без супровідних документів.
комітент – юридична або фізична особа, яка доручає банку здійснити операцію з векселем на підставі укладеної угоди з банком;
копія векселя – письмове відтворення векселя з усіма його частинами і подробицями як з лицьового, так і зі зворотного боків. Копія виготовляється і засвідчується векселедержателем;
платіж за векселем – операція, за якої оплату векселя здійснює платник або інша уповноважена особа або в порядку регресу, або в порядку посередництва, або в порядку поручительства;
платник (трасат) – юридична або фізична особа (боржник, платник), яка зобов`язана(ий) сплатити за переказним векселем (траттою);
платник особливий – юридична або фізична особа, яка має здійснити платіж за векселем за дорученням, за рахунок і від імені іншої особи – платника за векселем;
погашення векселя – здійснення платежу за векселем векселедавцем (платником);
порто – сума для відшкодування поштово-телеграфних видатків банку за пересилання векселя, яка стягується з векселедавця за векселем з платежем не за місцем його врахування;
право регресу – право зворотної вимоги. Законний векселедержатель має право в разі неможливості отримати платіж за векселем у строк притягнути кожного, хто поставив свій підпис на векселі, до відповідальності та вимагати сплати вексельної суми від кожного з них;
пред`явлення векселя для платежу – дія, під час якої векселедержатель (особа з вексельними повноваженнями) пред`являє векселедавцю (акцептанту) вексель до платежу (оплати);
придбання векселя – одержання векселя у власність через купівлю, врахування, заставу (заклад), видачу або дарування, спадщину або іншу угоду, результат якої – майнове право на вексель;
примірник векселя – один з векселів, які в сукупності становлять комплект переказного векселя. Усі примірники мають ідентичний зміст і самостійний обіг, разом з тим усі примірники становлять одне вексельне зобов'язання. У тексті примірника векселя зазначається його порядковий номер: перший (прима), другий (секунда), третій (терція) тощо; в іншому разі кожний примірник є самостійним векселем. Примірники виготовляються трасантом;
принципал – основна особа (боржник) у борговому зобов`язанні;
протест – офіційно засвідчена вимога щодо здійснення встановлених законодавством про вексельний обіг дій за векселем і свідчення про їх невиконання. Протест є фактом, що свідчить про ухиляння від законодавчо встановленого порядку обігу векселя і про настання певних правових наслідків;
реверс – це письмове зобов`язання пред`явника викупити векселі до настання їх строку та/або в разі настання (ненастання) певних обставин. За допомогою реверсу векселі відчужуються і тимчасово передаються банку;
регресант – юридична або фізична особа, яка пред`являє зворотну вимогу до іншої особи щодо відшкодування збитків, яких перша особа зазнала на користь другої (наприклад, здійснила оплату векселя);
реквізити векселя – обов`язкові відомості, що має містити вексель відповідно до Уніфікованого закону про переказні векселі та прості векселі;
ремітент – перший векселедержатель переказного векселя, особа, на користь якої виданий переказний вексель;
сума векселя повна – сума, яка підлягає сплаті за векселем, з врахуванням обумовлених у тексті векселя відсотків;
трасант – векселедавець переказного векселя;
трасування – видача переказного векселя на трасата;
цесія – поступка вимоги або передавання вимоги в зобов`язанні іншій особі.
Вексель складається за строго установленою формою. Його форма і вид визначаються національним законодавством. У країнах СНД форма і вид векселів, а також їх обіг регламентуються "Положенням про перекладний і простий вексель" (Постанова ЦВК і РНК СРСР від 7 серпня 1937 p.).
У сфері міжнародного платіжного обороту застосовуються норми і національного, і міжнародного права. Так, у 1930 р. у Женеві ряд країн прийняли "Однотипний вексельний закон" [12, c.2]. На його основі держави - учасники угоди, у тому числі й СРСР, уніфікували національне вексельне законодавство, їх стали називати країнами Женевської угоди. Третю, самостійну групу утворюють країни, чиє вексельне законодавство не належить до двох інших систем. Тому в міжнародних розрахунках необхідно враховувати нормативні акти, що є у вексельному законодавстві різних країн, і передбачати в контрактах, який із чинних нормативних актів регулюватиме фінансові відносини за угодою.
Відповідно до "Однотипного вексельного закону” вексель складається в письмовому вигляді і містить певний перелік обов'язкових реквізитів.
Реквізити простого векселя:
1. "Вексельна помітка".
2. Просте і нічим не обумовлене зобов'язання сплатити певну суму грошей.
3. Зазначення терміну платежу.
4. Місце платежу.
5. Найменування одержувача.
6. Зазначення дати і місця упорядкування платежу.
7. Підпис векселедавця.
Без якогось із цих реквізитів документ не має сили простого векселя.
Відповідно до "Однотипного вексельного закону", переказний вексель (тратта) повинен містити:
1. Найменування "вексель", включене в сам текст документа.
2. Просту і нічим не обумовлену пропозицію сплатити певну суму грошей.
3. Найменування трасата (боржника).
4. Зазначення терміну платежу.
5. Місце платежу.
6. Найменування особи (ремітента, одержувача), котрому чи за чиїм наказом, має бути здійснений платіж.
7. Зазначення дати і місця складання векселя.
8. Підпис особи (векселедавця, трасанта, кредитора), що видає вексель.
Документ без будь-якого з цих реквізитів не має сили перекладного векселя.
Оскільки переказний вексель сам по собі не має сили законного платіжного засобу, а є лише представником справжніх грошей, у міжнародній практиці заведено, що боржник-трасат зобов'язаний письмово підтвердити свою згоду здійснити платіж за векселем у визначений термін, тобто здійснити акцепт тратти. Акцепт відбувається у вигляді надпису на лицьовому боці векселя і підписується акцептантом.
Печатка під акцептом не ставиться. Акцепт тратти може бути загальним або обмеженим. Обмежений (частковий) акцепт - це письмова згода боржника сплатити тільки частину суми, зазначеної на тратті. Необхідність акцепту тратти викликана тим, що обов'язок трасату оплатити її виникає тільки після акцепту.
Тому для належного виконання трасатом своїх зобов'язань експортер, передаючи в банк з інкасовим листом товаровідвантажувальні документи, додає до них тратту. В інкасовому дорученні експортер вказує, що товаровідвантажувальні документи, за якими імпортер може отримати товар, мають бути передані інкасуючим банком імпортеру проти акцепту виставленої на нього тратти (схема міжнародної вексельної операції наведена на рис.В.2 додатку В).
У тому разі, коли тратта підлягає акцепту до поставки товару, експортер пересилає тратту імпортеру, імпортер акцептує її і передає акцептовану тратту банку з дорученням видати її експортеру тільки після одержання трасатом товаророзпорядчих документів, що засвідчують поставку товару.
Акцепт тратти може здійснювати і банк. Такий банківський акцепт застосовується для дострокового обліку тратти. Облік (або негоціація) тратти - це продаж векселя векселедержателем банку до настання терміну платежу за векселем. Але при цьому векселедержатель отримує не повну суму векселя, а тільки її частину, яка залишилася після відрахування облікового процента і банківського збору. Після цього банк може в зазначений термін пред'явити трасату вексель до оплати.
Надійнішою гарантією порівняно з акцептом за траттами і простими векселями у міжнародній торгівлі є їх авалювання (підтвердження) банками. Аваль є вексельним поручительством, до якого застосовується вексельне право. Це поручительство означає гарантію платежу за траттою або простим векселем (повністю чи частково) з боку банку, якщо боржник не виконав у строк зобов'язання за векселем.
У міжнародному платіжному обігу вексель є оборотним фінансовим документом. Це означає, що з переданням векселя іншій особі до нього переходять усі права, вимоги та ризики за цим документом. Передання векселя здійснюється шляхом простого вручення або за допомогою передавального напису (індосаменту). Такий напис ставиться на зворотному боці векселя і підписується індосантом.
Індосаменти бувають таких видів:
1. Бланковий індосамент. Це передавальний Анапи зроблений на зворотному боці векселя, у якому не зазначено, за наказом якої особи необхідно здійснити платіж. Він являє собою найменування індосанта і його підпис.
2. Іменний (повний) індосамент. За його допомогою індосант передає усі права і вимогу за векселем іншій особі, чиє найменування або ім'я вказується в індосаменті.
3. Перепоручительський індосамент. Такий передавальний напис робиться держателем векселя при переданні цього документа на інкасо банку з проханням отримати за ним платіж і забезпечити виконання останнім усіх вимог за векселем.
Індосамент можна здійснити у вигляді передавального напису з умовою відмови взяти на себе відповідальність, що випливає з тратти. Тоді робиться напис "Без обороту на мене", а передавальний напис називається безоборотним індосаментом.
Борг трасата вважається погашеним при оплаті векселя готівкою, перерахуванням зазначеної в його тексті суми на банківський рахунок пред'явника чеком чи переказом. Після оплати пред'явник цього документа мусить повернути трасату вексель з оцінкою про оплату, яка ставиться на зворотному боці векселя.
Третім засобом платежу, використовуваним у міжнародній торгівлі, є банківський переказ. Це розрахункова банківська операція, що полягає у пересиланні платіжного доручення одного банку іншому. Платіжне доручення являє собою наказ банку, складений на основі вказівок переказодавача - клієнта банку, адресований своєму банку-кореспонденту, про виплату певної суми грошей переказоодержувачу (бенефіціару). Платіжними дорученнями розраховуються з постачальниками і підрядниками у разі "передоплати ними за узгодженням із різними кредиторами. Платіжні доручення приймаються банками тільки за наявності грошей на рахунках платників.
При розрахунку дорученнями скорочується час і документообіг операції, що ілюструє наведена нижче схема (рис.В.3 Додатку В).
Документальний акредитив являє собою грошове зобов'язання банку, що виставляється на підставі доручення його клієнта - імпортера, на користь експортера. Банк, що видає зобов'язання, повинний здійснити платіж експортеру чи забезпечити здійснення платежу іншим банком (тратта - документ, що містить наказ продавця (експортера) покупцю (імпортеру) здійснити платіж визначеної суми в зазначений термін).
Зобов'язання банку є умовним, тому що його реалізація зв'язана з виконанням експортером визначеної вимоги - пред'явлення в банк передбачених акредитивом документів, що підтверджують виконання всіх умов акредитива.
Відповідно до Уніфікованих правил, у кожнім акредитиві повинний бути чітко обговорений спосіб його виконання шляхом:
платежу по пред'явленні документів;
шляхом платежу з розстрочкою по пред'явленні документів;
негоціації (покупки) тратт (переказних векселів) бенефіціара (одержувача платежу).
У всіх інструкціях у контракті по відкриттю акредитива чи зміні його умов повинний бути зазначений чіткий перелік документів, проти яких виконується платіж з акредитива.
Від бенефіціара (експортера) за умовами акредитива може вимагатися надання таких документів:
1) Комерційний рахунок. Обов'язковий до складання документ, що містить інформацію про умови акредитива, про порядок відвантаження і про самий товар.
2) Транспортні документи. Вони виписуються вантажоперевізником у посвідчення того, що товар прийнятий їм до перевезення. Як транспортні документи виступають: при залізничних перевезеннях - залізнична накладна; при авіаперевезеннях - авіа накладна; при автодорожніх - автодорожня накладна; при морських - коносамент.
3) Комерційні документи. До їхнього числа відносяться документи, що дають якісну і кількісну характеристику товару. Комерційними документами є: специфікація, пакувальний аркуш, сертифікат якості, свідчення походження, страховий поліс і деякі інші документи.
На рис. В.4 Додатку В наведений загальний механізм проведення акредитивної операції, який може змінюватись в залежності від виду акредитива [57, c.36].
1.3 Вплив системи розрахунків на зменшення рівнів ризиків та витрат в зовнішній торгівлі
Вплив системи розрахунків на результативність зовнішньої торгівлі оцінюється за трьома основними параметрами :
рівень ризику непоставки товарів чи відсутності своєчасного розрахунку коштами;
рівень витрат експортера та імпортера на проведення розрахунків;
рівень штрафних санкцій держави за порушення строків чи механізму зовнішньоекономічних розрахунків;
В Додатку Г наведені основні складові витрат при проведенні міжнародних розрахунків за тарифами АППБ „Аваль” .
При проведенні міжнародних розрахунків неможливо уникнути ризиків. Ризик існує як для імпортера, так і для експортера (кредитора і позичальника, агента і контрагента).
Ризики, пов'язані з контрагентами розподіляються на :
а) дебіторський ризик (ризик делькреде), який з погляду експортера пов’язаний з неплатоспроможністю, небажанням боржника платити, затримкою платежів з боку покупця; з погляду імпортера пов’язаний з неспроможністю чи небажанням експортера повернути завдаток
б) Виробничий ризик (ризик невиконання угоди/договору), який з погляду експортера пов’язаний з анулюванням чи односторонньою модифікацією заказу імпортером, неприйняття товару, виготовленого на замовлення імпортера;
- з погляду імпортера пов’язаний з неспроможністю експортера виконати угоду за виробничими чи фінансовими причинами, небажанням експортера виконувати угоду за вимогами імпортера.
Ризики, пов’язані з економічною або політичною ситуацією в країні партнера чи угодою в інших країнах розподіляються на:
а) політичний ризик, який з погляду експортера пов’язаний з політичними подіями чи заходами, що перешкоджають виконанню договору імпортером (війна, революція, заборона чи конфіскація імпорту); з погляду імпортера пов’язаний з політичними подіями чи заходами, що перешкоджають виконанню договору експортером (війна, революція, ембарго на експорт);
б) ризик затримки переказу належних сум, який з погляду експортера пов’язаний з відмовою чи неспроможністю держав чи інших правових організацій провести платежі в узгодженій валюті (мораторій); з погляду імпортера пов’язаний з перешкодами платежу за гарантіями чи поверненням завдатку;
в) валютний ризик, який з погляду експортера пов’язаний з девальвацією валюти угоди щодо валюти експортера; з погляду імпортера пов’язаний з девальвація валюти угоди щодо валюти імпортера;
Ризик або небезпека зазнати втрат може залежати як від самого контрагента за контрактом, так і від політичної та економічної ситуації в країні чи в інших державах. За наявності, в принципі, однакових видів ризиків, причини їх виникнення для продавця і покупця різні.
Одними з найпоширеніших ризиків при міжнародних розрахунках є ризики, пов'язані з несподіваними коливаннями обмінних курсів.
Є три типи ризиків обмінних курсів: операційний, бухгалтерський (ризик переоцінок) і економічний. У цій частині йтиметься про зменшення або навіть повне усунення першого зі згаданих ризиків.
Операційний валютний ризик - це такий ризик, якому піддаються ділові кола або приватні особи, коли майбутні платежі або отримання коштів повинні бути зроблені в іноземній валюті, майбутня ціна якої не визначена. Цей ризик може бути усунено використанням контрактів, які фіксують відносини, за якими повинні відбуватися передбачені в майбутньому платежі або надходження в іноземній валюті. Оскільки завжди є обставини, які можуть перешкоджати сторонам виконувати свої зобов'язання за такими контрактами, то було розроблено багато варіантів угод, що запобігають несприятливим результатам.
Найлегше усунути або істотно зменшити короткострокові операційні валютні ризики. Угоди з хеджування включають операції на форвардному, ф'ючерсному та опціонних ринках та ринках короткострокового капіталу. У випадках, коли таких ринків не існує, іноді звертаються до перехресного хеджування, використовуючи контракти у валютах, вартості яких тяжіють до взаємозалежності. Валютні ризики, пов'язані з переоцінкою, - другий тип валютних ризиків, під які підпадають підприємства і приватні особи при несподіваних змінах обмінних курсів. Переоцінка належить до операцій перерахунку фінансових звітів компанії з однієї валюти в іншу. При цьому валютний ризик переоцінки пов'язаний із зміною зареєстрованих даних про фінансовий стан компанії, викликаний змінами обмінного курсу, який використовується для переоцінки фінансових звітів.
Економічний валютний ризик пов'язаний зі змінами вартості компанії, які залежать від змін обмінних курсів. Вартістю компанії вважається ринкова ціна акції, помножена на кількість таких акцій, випущених в обіг. Ринкова ціна акції - це ціна, при якій попит і пропозиція дорівнюють один одному. При такому стані ринку ніхто не вважає, що акція коштує більше, і ніхто не готовий сплачувати за неї вищу ціну. Аналогічно ніхто і не думає, що ця акція коштує дешевше, і ніхто не буде продавати її за нижчою ціною.
Методики для зниження економічного валютного ризику включають вирівнювання валют платежів компанії з валютами, в яких відбуваються надходження коштів у компанію; диверсифікацію і використання відповідних стратегій для фінансування своєї діяльності закордоном. Проте, оскільки неможливо точно виміряти чинники, які пов'язують зміни обмінного курсу із змінами ринкової вартості компанії, то неможливо і точно провести хеджування економічного валютного ризику.
Згідно з Законом № 959 [9,c.32] суб'єкти зовнішньоекономічної діяльності за порушення правил виконання зовнішньоекономічних операцій несуть карну, адміністративну і фінансову відповідальність в порядку, встановленому чинним законодавством України. Крім того, статтею 37 Закону № 959 передбачені спеціальні санкції - санкції економічного характеру.
Спеціальні санкції застосовуються Міністерством економіки України до суб'єктів ЗЕД України і іноземних суб'єктів господарської діяльності у разі порушення ними валютного, митного, податкового, іншого законодавства, а також у випадку, коли зроблені такими суб'єктами дії торкаються інтереси національної економічної безпеки. До спеціальних санкцій відносяться: індивідуальний режим ліцензування, припинення зовнішньоекономічної діяльності.
Карна відповідальність передбачена статтями 201, 207 і 208 КК [16, c.347]. У відповідності зі статтею 201 КК за контрабанду товарів у великих розмірах, а також історичних і культурних цінностей, отруйливих, сильнодіючих, радіоактивних або вибухових речовин, зброї і боєприпасів; стратегічно важливих сировинних товарів передбачена відповідальність у вигляді позбавлення свободи на термін від 3 до 7 років з конфіскацією предметів контрабанди.
Контрабанда товарів вважається довершеною у великих розмірах, якщо їх вартість в тисячу і більше за рази перевищує 1 НМДГ.
Статтею 207 КК передбачена відповідальність посадових осіб підприємств, установ, організацій незалежно від форми власності і осіб, які здійснюють господарську діяльність без створення юридичної особи, за ухилення від повернення виручки у іноземній валюті у встановлені законодавством терміни. Покарання передбачене у вигляді штрафу в розмірі від 600 до 1 000 НМДГ або виправних робіт до 2 років або у вигляді обмеження свободи на термін до 3 років. За повторне таке порушення (або у великих розмірах) - у вигляді обмеження свободи на термін від 3 до 5 років або позбавлення свободи на термін до 3 років. За ті ж дії, якщо вони класифіковані як довершені в особливо великих розмірах, винні особи караються позбавленням свободи на термін від 3 до 7 років.
Особливо великі розміри - сума в 3 000 раз перевищує 1 НМДГ.
Статтею 208 КК передбачена відповідальність громадян України, а також посадових осіб підприємств за незаконне відкриття або використання за межами України валютних рахунків. Відповідальність передбачена у вигляді штрафу в розмірі від 500 до 1 000 НМДГ або виправних робіт на термін до двох років або у вигляді обмеження свободи на термін від 2 до 4 років з конфіскацією валютних цінностей, які знаходяться на рахунках цих осіб. За ті ж самі дії, довершені повторно, - у вигляді позбавлення свободи на термін від 3 до 5 років з позбавленням права займати певні посади або займатися певною діяльністю на термін до 3 років з конфіскацією валютних цінностей.
Адміністративна відповідальність передбачена статтею 162 КуоАП [15, c.103] за незаконну скупку, продаж, обмін, використання валютних цінностей як засобу платежу або як застави. Такі дії спричиняють попередження або накладення штрафу від 30 до 44 НМДГ (на сьогоднішній день - відповідно від 510 до 748 грн.) з конфіскацією валютних цінностей.
Крім того, адміністративна відповідальність передбачена за порушення митного законодавства статтями 103 - 120 Митного кодексу України.
Фінансова відповідальність. Якщо карна і адміністративна відповідальність розповсюджується тільки на фізичних облич, то до фінансової відповідальності можуть притягуватися як фізичні, так і юридичні особи. Види порушень, за які суб'єкти ЗЕД можуть бути притягнуті до фінансової відповідальності, і розміри фінансових санкцій передбачені в різних нормативних актах .
Право застосовувати перераховані в таблиці фінансові санкції мають:
- Національний банк України - відносно банків і інших фінансово-кредитних установ;
- органи державної податкової служби - до інших суб'єктів ЗЕД - резидентам і нерезидентам.
Для контролю уповноваженими банками, митною службою та податковими інспекціями міжнародних розрахунків в Україні встановлені наступні норми:
а) при експорті товарів та послуг надходження валютної виручки на рахунок уповноваженого банка експортера повинно бути не пізніше ніж за 90 днів після оформлення експортної вантажно митної декларації;
б) для імпортерів – надходження сплачених авансом товарів та послуг через митний кордон України повинно бути не пізніше ніж за 90 днів після оплати;
До резидентів, винних у порушенні правил валютного регулювання і валютного контролю, застосовуються такі міри відповідальності (фінансові санкції) за порушення резидентами порядку розрахунків, установленого Декретом, - штраф у розмірі, еквівалентному сумі валютних цінностей, що використовувалися при розрахунках, перерахованій у валюту України за обмінним курсом Національного банку України на день здійснення таких розрахунків [13, c.12];
Таким чином, представлений аналіз правового та економічного існуючого механізму та інструментарію зовнішньоекономічних операцій підприємств дозволяє зробити наступні узагальнення.
Міжнародні розрахунки можна розглядати, як механізм регулювання платежів по зобов'язаннях, що виникають в результаті економічної взаємодії фірм різних держав. Розрахунки виконуються безготівковим шляхом на рахунках банків, що відіграють найважливішу роль у системі міжнародних розрахунків .
Під час укладання торгового контракту експортер і імпортер визначають умови розрахунків, а саме засоби платежу і спосіб платежу.
Як технологічні засоби безготівкового платежу можна виділити:
банківські телексні перекази (використовуються тільки в СНД);
інструкції системи віддаленого керування коррахунками в банках - кореспондентах (нерезидентах) SWIFT (у основному числі банків світу, що є учасниками системи).
клієнтські пластикові карти керування корпоративними рахунками
через систему коррахунків банків і міжнародні центри авторизації операцій банків-членів пластикових платіжних систем;
документальні (акредитиви, інкасо, чеки, переказні векселі) системи віддаленого керування коштами банків на кореспондентських рахунках в банках-нерезидентах.
Основою технологічних міжнародних платіжних систем між банками країни-резидента і нерезидентів є системи взаємних кореспондентських рахунків банків-резидентів і банків-нерезидентів, за допомогою яких відбувається керування платіжними активами при проплаті експортно-імпортних контрактів.
Вибір способу платежу - важлива задача, оскільки він визначає схему руху коштів і товару . Кожний зі способів платежу має свої переваги і може бути найбільш вигідний кому-небудь з партнерів.
Міжнародні торгівельні розрахунки, ліцензування валютних операцій, купівля-продаж валюти для проведення розрахунків та застосування банківських валютних розрахунково-платіжних інструментів в Україні регулюється двома основними Законами та десятками інструкцій Національного банку України.
2. Механізм та ефективність розрахунків по зовнішньоторгових операціях на дочірньому підприємстві ТОВ “АНТ” ВАТ “Янцівський гранітний кар'єр”
2.1 Організаційна структура підприємства
Товариство з обмеженою відповідальністю ТОВ “АНТ” є дочірнім територіальним (по Київській області) підрозділом – самостійним підприємством відкритого акціонерного товариства ВАТ "Янцівський гранітний кар'єр" – одного з крупних на Україні підприємств по видобутку та обробці граніту. Завдяки високій якості граніту підприємство є одним із небагатьох, де виробляються заготовки для мукомольної, фарфоро-фаянсової та паперової промисловості.
Добра блочність, виняткова світлота та декоративність янцівського граніту, робить його унікальним матеріалом для архетиктурних споруд, пам'ятників. Використання підйомних механізмів дозволяє відколювати та відвантажувати камені вагою до 60 тон. Граніт піддається усім видам механічної та термічної обробці, добре колеться і полірується.
Статутний фонд ТОВ “АНТ” становить 57 070 грн. та розподілений на 5707000 простих іменних акцій номіналом по 0,01 гривні(1 коп).
Форма власності – колективна(20),Код ЄДРПОУ – 05467607,Код діяльності ПО КВЕД – 14.11.0., основні реєстраційні дані наведені в Додатку Д.
Основний вид діяльності – обробка граніту, добутого на кар’єрах основного підприємства ВАТ “Янцівський гранітний кар’єр». Янцівські граніти – це сірі граніти з кварцовими білими прожилками – відносяться до груп відносно дешевих гранітів (вартість 1 м2 полірованої плитки 10 мм товщини не вище 21$/м2 при вартості червоно-чорних гранітів Криворізького басейну відповідної товщини не менше 30$/м2)
Перші гірничі роботи на Янцівському родовищі були організовані у 1886 році. У 1893 була відкрита станція Янцево. У кар'єрі виготовляли мозаїку для мостів, ферми, сходи. У 1922 році була створена артель "Кам'янотес", яка виготовляла камені до жернову, підферми, сходи, борт. З 1961 року кар'єр став мати назву "Янцівський гранітний кар'єр".
Основні види діяльності ВАТ “Янцівський гранітний кар’єр”:
- виробництво нерудних будівельних матеріалів;
- видобуток та обробка облицувальних матеріалів.
Дочірнє підприємство ТОВ “АНТ” є повнофункціональним підприємством по обробці гранітних облицювальних матеріалів з блоків ( 3-8 м3), в основному добутих в Янцівського кар’єрі, та з блоків інших кар’єрів (давальницька сировина).
Виробничо-управлінська структура дочірнього підприємства ТОВ “АНТ” складається з таких підрозділів:
а) основних виробничих цехів:
- каменеобробний цех;
- цех по виробництву щебеню.
б) допоміжних цехів та ділянок:
- виробничо-вантажна ділянка;
- автотранспортний цех;
- ремонтно-механічний цех;
- ремонтно-будівельний цех;
- електроцех;
- паросилове господарство;
в) Адміністративно-керівний апарат :
- керівництво;
- відділ головного інженера;
- відділ головного технолога;
- бухгалтерія;
- планово-фінансовий відділ;
- відділ маркетингу та збуту продукції;
Номенклатура продукції, що виробляється підприємством, різноманітна:
- плити облицювальні різної фактури обробки;
- архітектурно-будівельні вироби: плити, сходи, карнизи, колони та ін.
- заготівлі гранітні для деталей машин: вали, вальці, катки, поди, плити повірочні;
- деталі пам'ятників намогильних;
- щебінь;
- блоки із природного каменю;
- брусчатка.
Блоки гранітні Янцівського родовища мають форму чотиригранника, використовуються для розпилювання на облицювальні та архітектурно-будівельні вироби, а також для виконання скульптурних робіт та постаментів.
Плита облицювальна - із природного каменю, товщиною 30-450 мм сірого та червоного кольору. Фактура лицевої поверхні:
- полірована;
- шліфована;
- термооброблена.
Використовуються для облицювання будівель, підлог, сходів, тротуарів та інших видів будівництва.
Плити цокольні: використовуються для облицювання фундаментів, будівництва заборів, парапетних загороджень, тротуарних бордюрів. Види:
- під "скелю";
- під "скелю" в рамку.
Брущатка розміром 10х10, 10х20, 5Х5 та ін., використовуються для покриття доріг, майданів, тротуарів, для возведення фундаментів, для оформлення території біля офісів.
Щебінь будівельний, фракцій 5х10, 10х20, 20х40.Використовуються для будівництва доріг, для фундаментів будинків та споруд.
Технічні вироби для промислового будівництва (вали, вальці, катки, жернова, плити).
Деталі намогильних пам'ятників різних груп складності та конфігурацій - плити надгробні, тумби, шпилі, обрамлення, стовбчики, хрести. Фактура обробки: полірована, термооброблена, під "шубу". Можливе виготовлення за індивідуальними замовленнями.
Архітектурно-будівельні вироби: вази, постаменти, парапети, в'їздні знаки у населенні пункти. Використовується для благоустрою парків, набережних, оформлення братських могил.
Основні ринки збуту:
- Україна - 60,2% від загального збуту;
- країни СНД та Балтії - 39,8% від загального збуту.
Основними конкурентами підприємства є:
1. "Коростишевський кар'єр" (блоки, вироби із граніту).
2. "Головинський кар'єр" (блоки гранітні).
3. "Беличи" (вироби із граніту).
4. ЧП "Беютага" (вироби гранітні Токовського кар’єру).
5. "Капустинський кар'єр" (блоки гранитні).
Низькі ціни та висока якість продукції дозволяє бути їй конкурентно-спроможною не тільки на українському ринку, а й на ринках Росії, Білорусі, країнах Балтії.
В той же час на українському ринку низька платоспроможність споживачів продукції призвели до зростанню питомої ваги бартерних поставок з 50% до 62,3%.
Аналіз привабливості попиту та формування цін і збуту продукції на зовнішньоекономічному ринку виконує відділ маркетингу та збуту.
В Додатку Е наведений прайс-лист російської фірми ТОВ "ГАЛАТР" (м. Москва, Росія) на модульні гранітні плити з Росії і СНД для будівельних фірм Москви і Підмосков'я в USD/м2 з урахуванням ПДВ, тари і навантаження (розміри гранітних плиток: 300х300, 300х400, 300х600, 400х400, 400х600 мм).
В Додатку Е наведений прайс-лист аналізуємої в дипломному проекті української фірми – дочірнього підприємства ООО "АНТ" (Україна, Київ-73, вул. Вербова, 8-а) ВАТ “Янцівський гранітний кар’єр”, яка пропонує продукцію з гранітів українських родовищ, зроблену на устаткуванні фірм: "Pedrini", "Barsanti" (Італія) - плитка лицювальна розміром: 300x300, 300x600, 400x400, 400x600, 500x500, 600x600 мм.
Аналіз даних Додатку Е, наведений на рис.Е.1 – Е.3 Додатку Е, по порівняльному ціновому аналізу вартості гранітної полірованої плитки (прямих та альтернативних конкурентів по кольору для “Янцівського” граніту) на ринках Росії та України показує, що вартість українських сортів граніту на ринках Росії на 40 – 60 % вище, ніж ціна на вітчизняному ринку. При цьому слід зауважити, що для південних країн архітектори надають перевагу червоних кольорам текстури граніту, а у північних країнах архітектори більш схильні до сірого (сталевого) кольору текстури граніту. Так, набережна Москва-ріки облицьована “Янцівським” гранітом ще за часи СРСР.
2.2 Ефективність зовнішньоекономічних операцій на підприємстві
Виділити в чистому вигляді менеджмент зовнішньоекономічної діяльності із загального функціонування підприємства неможливо, оскільки плани зовнішньоекономічної діяльності органічно пов'язані з планами випуску продукції на внутрішньому ринку. Тому для аналізу ефективності зовнішньоекономічних операцій на підприємстві аналізується його загальний фінансово-економічний стан, відносний обсяг зовнішньоекономічних операцій та оцінка ефекту підвищення (зниження) структурної долі зовнішньоекономічних операцій в діяльності підприємства.
Аналіз фінансово-економічного стану підприємства і керування його фінансами проводиться на основі його фінансових звітів [32,c.5]. Метою фінансових звітів є структурована економічна інформація про фінансовий стан, результати діяльності і зміни у фінансовому стані підприємства, що є корисної для менеджменту підприємства у прийнятті ними економічних рішень.
З 1 січня 2000 р. на підприємствах України незалежно від форм власності (крім банків і бюджетних установ) впроваджені основні форми фінансової звітності, що відповідають міжнародним стандартам, і використовуються при розрахунках фінансового стану підприємства й акціонерного капіталу :
Форма №1 “Баланс” – звіт про фінансовий стан, що відображає активи, зобов'язання і капітал підприємства на встановлену дату [33, c.3].
Форма №2 “Звіт про фінансові результати”, що містить дані про доходи, витрати і фінансові результати діяльності підприємства за звітний і попередній періоди [34, c.3].
У табл. Ж.1, Ж.2 Додатку Е приведена динаміка статей балансу ТОВ “АНТ” за 2002 - 2004 роки та динаміка статей звітів про фінансові результати за 2002 - 2004 роки.
Як видно з аналізу графіків рис.2.1 – 2.2 :
статутний капітал займає долю 0,54%(2002) – 1,07%(2004) в структурі джерел (пасивів) та не відіграє суттєвої ролі в діяльності підприємства;
основним джерелом в пасивах є додатковий накопичений за роки роботи капітал, який займає долю:
а) 85,93% пасивів в 2002 році, покриваючи необоротні активи – доля 76% в балансі активів;
б) 73,6% пасивів в 2003 році, покриваючи необоротні активи – доля 62,4% в балансі активів;
в) 58,9% пасивів в 2004 році, що разом з довгостроковими коштами 20,4% покривають необоротні активи – доля 70% в балансі активів
У табл.З.1, З.2 Додатку Ж представлені результати вертикального і горизонтального аналізу балансів дочірнього підприємства ТОВ «АНТ» за 2002 - 2004 роки , що дозволяють аналізувати як динаміку зміни сум статей балансу підприємства протягом року по кварталах, так і досліджувати зміну внутрішньої структури статей балансу [32, c.5].
Порівняльний аналіз динаміки змін агрегатів пасиву балансів ТОВ “АНТ” у 2002 – 2004 роках (рис.2.3) дає наступні результати
у 2002 –2003 роках при загальному падінні валюти балансу на -32,6 % (з 10,437 млн.грн. до 7,033 млн.грн.), власний капітал зменшився на - 41,7 % за рахунок зменшення раніше створеного фонду додаткового капіталу на - 42,4% ( на – 3,878 млн.грн.);
у 2003 –2004 при продовженні загального падіння валюти балансу на - 24,0 % (з 7,033 млн.грн. до 5,348 млн.грн.), власний капітал зменшився на -37,5 % за рахунок зменшення раніше створеного фонду додаткового капіталу на – 40,3% ( на –2,124 млн.грн.);
у 2002 –2003 роках структурна доля власного капіталу зменшилась з 87,15% в валюті пасивів балансу до 75,3 %, у 2004 році структурна доля знизилась до 58,7%, але в валюті балансу з ' явилися додаткові кошти, які прирівнюються до власного капіталу, по розділу ІІ “Забезпечення наступних виплат” в долі – 25,09% від валюти балансу ( + 1,5 млн.грн);
у 2002 –2003 кредиторська заборгованість незначно впала на -0,75 %, але становить долю 10,77%(2003) в валюті балансу замість 7,5%(2002), у 2004 році кредиторська заборгованість впала на 30,3 % відносно рівня 2003 року і становить структурну долю 10,1% в валюті балансу ;
структурна доля векселів виданих, які становили в 2002 році долю 0,28% в валюті балансу, в 2003 році різко підвищилась та становила долю 8,9 % в валюті балансу, а в2004 році знизилась до нуля.
Рис.2.3 Динаміка основних статей балансу та фінансових результатів в дочірньому ТОВ “АНТ” 2002 –2004 роки
У такий спосіб дочірнє підприємство ТОВ “АНТ” ВАТ “Янцівський гранітний кар'єр” в 2002 – 2004 роках практично не впроваджує у своїй діяльності механізми фінансових важелів банківських позичкових коштів, а доля комерційних позичок (видані векселі та кредиторська заборгованість) – різко зменшилася у звітному періоді відносно базового.
Порівняльний аналіз динаміки змін агрегатів активу балансів ТОВ “АНТ” у 2002 – 2004 роках (рис.2.3) дає наступні результати:
в 2003 році необоротні активи зменшилися на –68,37% відносно рівня 2002 року за рахунок руху основних фондів, в 2004 році необоротні активи відносно рівня 2003 році додатково зменшилися на – 14,7%;
в 2003 році доля необоротних фондів в валюті балансу активів зменшилась з 76,51 % (2002) до 61,8% (2003) при падінні фактичної суми необоротних активів з 7,984 млн.грн.(2002) до 4,454 млн.грн. (2003) ;
в 2004 році доля необоротних фондів в валюті балансу активів зросла з 61,8 % (2003 - базовий період) до 71,23% при падінні фактичної суми необоротних активів з 4,454 млн.грн.(2003 - базовий період) до 3,809 млн.грн. (2004) ;
в 2003 році загальна доля оборотних активів в валюті балансу зросла з 23,32%(2002 - базовий період) до 38,2% при зростанні суми оборотних активів на + 13,1% ( з 2,434 млн.грн. до 2,753 млн.грн.), в 2004 році загальна доля оборотних активів в валюті балансу впала з 38,2%(2003 -базовий період) до 28,7 % при падінні суми оборотних активів на – 40,3 % ( з 2,578 млн.грн. до 1,538 млн.грн.);
в 2003 році доля виробничих запасів в валюті балансу активів зросла з 6,95%(2002 - базовий період) до 11,45% при зростанні суми виробни-чих запасів на + 13,76% (з 0,725 млн.грн. до 0,825 млн.грн.), в 2004 році доля виробничих запасів в валюті балансу активів впала на
– 23, 7% (з 0,825 млн.грн. до 0,634 млн.грн.);
в 2003 році доля готової продукції в валюті балансу активів зросла з 2,04%(2002 - базовий період) до 8,35% при зростанні суми готової продукції на + 182,2% (з 0,213 млн.грн. до 0,601 млн.грн.), в 2004 році доля готової продукції в валюті балансу активів впала на – 22, 08% (з 0,6 млн.грн. до 0,47 млн.грн.);;
в 2003 році доля дебіторської заборгованості за відпущену продукцію зросла в валюті балансу активів з 10,16%(2002 - базовий період) до 10,91% при падінні суми дебіторської заборгованості на – 25,85% (з 1,061 млн.грн. до 0,787 млн.грн.), в 2004 році доля дебіторської заборгованості за відпущену продукцію впала на – 70,4 % (з 0,786 млн.грн. до 0,232 млн.грн.);
Таким чином, проведений аналіз активів валюти балансу свідчить про падіння активів балансу за рахунок різкого зменшення (ліквідації) основних фондів і зносу основних фондів та за рахунок різкого зменшення виробничих запасів і дебіторської заборгованості.
Оскільки , відповідно, при аналізі пасивів балансу відмічається падіння долі поточних зобов'язань, для детального аналізу треба провести дослідження звіту про фінансові результати.
При аналізі фінансових результатів діяльності використані Положення (стандарт) бухгалтерського обліку "Звіт про фінансові результати" (Форма 2), що обумовлюють зміст і форму Звіту , а також загальні вимоги до розкриття його статей [34, c.4].
Результати вертикально-горизонтального аналізу звіту про фінансові результати за 2003 рік та , відповідно, за 2002 рік (базовий) наведені в табл.І.1 Додатку І, результати 2004 року та , відповідно, за 2003 рік (базовий) – в табл. І.2 Додатку І. Характер динаміки зміни показників доходів та витрат у 2002 – 2004 роках наведений в діаграмах рис.2.4,2.5.
Як показує аналіз графіків рис.2.4,2.5 у 2002 – 2004 роках , при загальному зменшенні валюти балансу у підприємства зафіксоване зростання обсягів реалізації продукції та різке підвищення доходності акцій, що є позитивним ефектом розвитку дочірнього підприємства ТОВ “АНТ” ВАТ “Янцівський гранітний кар’єр”.
В Додатку К наведені алгоритми розрахунків показників діяльності підприємства [51, c.26] з використанням форм фінансової звітності – Форма 1 “Баланс” та Форма 2 “Звіт про результати фінансової діяльності”.
Результати розрахунків коефіцієнтів – показників фінансового стану дочірнього ТОВ “АНТ” ВАТ “Янцівський гранітний кар’єр” за 2002 –2004 роки згідно алгоритмів табл.К.1 –К.4 Додатку К наведені в табл. Л.1 – Л.5 Додатку Л та на рис.2.6 – 2.11.
Динаміка стану виконання нормативів ліквідності в дочірньому ТОВ “АНТ” ВАТ “Янцівський гранітний кар’єр” за 2002 –2004 роки (Рис.2.6) характеризується :
- значним запасом коефіцієнта загальної ліквідності відносно нормативу;
- невиконанням з 2003 року нормативу строкової ліквідності, що у 2004 році набуло загрозливої тенденції втрати ліквідності;
- постійного невиконання нормативу абсолютної ліквідності, тобто нестачею готівкових коштів для виконання строкових платежів;
Динаміка стану виконання нормативів фінансової стійкості в дочірньому ТОВ “АНТ” ВАТ “Янцівський гранітний кар’єр” за 2002 –2004 роки (Рис.2.7) характеризується :
- зниженням запасу коефіцієнту фінансової незалежності до нижньої границі нормативу;
- невиконання нормативу фінансової стійкості на 10-12%;
- нестачею з 2003 року власних оборотних коштів, оскільки весь власний капітал є забезпеченням необоротних активів;
Динаміка рентабельності активів та власного капіталу в дочірньому ТОВ “АНТ” ВАТ “Янцівський гранітний кар’єр” за 2002 –2004 роки (Рис.2.8) характеризується зниженням рентабельності у 2003 році та різким підняттям рентабельності власного капіталу у 2004 році по реалізаційному прибутку за рахунок різкого зниження собівартості виготовлення продукції.
Динаміка стану показників ділової активності в дочірньому ТОВ “АНТ” ВАТ “Янцівський гранітний кар’єр” за 2002 –2004 роки (Рис.2.9 ) характеризується :
- сталою тенденцією підвищення коефіцієнтів оборотності оборотних коштів по всім статтям;
- реалізацією у 2004 році більш швидкої оборотності дебіторської заборгованості відносно циклу оборотності кредиторської заборгованості, що піднімає рівень платоспроможності підприємства;
Динаміка показників використання активів та основних засобів в дочірньому ТОВ “АНТ” ВАТ “Янцівський гранітний кар’єр” за 2002 –2004 роки (Рис.2.10) характеризується:
- підвищенням фондовіддачі основних засобів на фоні скорочення рівня основних засобів та підвищення рівня доходів від реалізації продукції;
- підвищенням рівня трансформації активів у виручку від реалізації продукції з рівня 0,75(2002 рік) до 1,6 (2004 рік), що характеризує інтенсивний шлях розвитку підприємства.
Характеристики фінансової стійкості по покриттю запасів в дочірньому ТОВ “АНТ” ВАТ “Янцівський гранітний кар’єр” за 2002 –2004 роки (Рис.2.11) свідчать про сталу нестачу власного капіталу для покриття запасів, що загрожує кризовим фінансовим станом при збоях в реалізації продукції.
Таким чином, вихід у 2004 році підприємства на прибуткову діяльність повинен супроводжуватися :
- підвищенням доходності операційної діяльності ;
- нарощенням власного капіталу за рахунок підвищення прибутковості при переході на експортний варіант діяльності;
Отримані характеристики ділової активності , що свідчать про розвиток підприємства, можуть бути використані при бюджетному прогнозуванні плану наступного року.
2.3 Аналіз схем розрахункових операцій та впливу механізму розрахунків на зовнішньоекономічні операції підприємства
На підприємстві ТОВ “АНТ” виконується повний цикл операцій зовнішньої торгівлі :
експортні операції;
імпортні операції;
операції з давальницькою сировиною;
бартерні операції;
В табл. 2.3 – 2.4 наведені основні типові зовнішньоекономічні умови експортних та імпортних контрактів ТОВ “АНТ” у 2004 році.
Таблиця 2.3
Основні характеристики типових видів зовнішньоекономічних імпортних контрактів ТОВ “АНТ” у 2004 році
| Назва експортеру та країна |
Умови поставки |
Обсяги поставки |
Ціна в контракті |
Умови оплати |
| SIMED LABORATORIES INC. (Edmonton, Canada) |
CІР, аеропорт Бориспіль, Через 30 днів після оплати |
Шліфовальна паста U34/2 600 кг (в бочках по 60 кг) |
75 $/кг |
100% передоплата банківським переказом |
Для мінімізації витрат експортно-імпортні операції ТОВ “АНТ” проводяться , в основному, з Росією та Білорусією, з якими у України погоджені “Угоди про вільну торгівлю”, що передбачають відсутність митних тарифів на імпорт та експорт між державами;
Таблиця 2.4
Основні характеристики типових зовнішньоекономічних експортних контрактів ТОВ “АНТ” у 2004 році
| Назва імпортеру та країна |
Умови поставки |
Обсяги поставки |
Ціна в контракті |
Умови оплати |
| Управління будівництва метрополітену (м. Москва, Росія) |
CIP (ж\д митн/кордон Україна-Росія) |
Плітка гранітна полірована 300*300*15 ( 12 750 м2) |
23,7 $/m2 |
Оплата банківським переводом через 70 днів після поставки + банківська гарантія імпортера |
| ЗАО “Котедж-2” (м. Курськ, Росія) |
CIP (авт\д митн/кордон Україна – Росія) |
Плітка гранітна полірована 600*300*20 ( 350 м2) |
32 $/m2 |
Передоплата 50% + оплата банківським переводом через 60 днів після поставки |
| Управління будівництва № 4 (м. Мінськ, Білорусія) |
CIP (ж\д кордон Україна – Білорусія) |
Плітка гранітна полірована 600*300*20 ( 3 350 м2) |
30 $/m2 |
Бартерна поставка дискових пил фірми “Pedrini” (Італія) через 30 днів після поставки |
| Управління будівництва № 2 (м. Мінськ, Білорусія) |
CIP (ж\д кордон Україна – Білорусія) |
Плітка гранітна полірована 600*300*20 ( 1 250 м2) |
29,5 $/m2 |
Бартерна поставка шліфовальних станків фірми “Pedrini” (Італія) через 30 днів після поставки |
Як показує аналіз типових експортних та імпортних контрактів ТОВ “АНТ” вони полягають на умовах комерційного кредитування експортера чи імпортера з боку підприємства на 30 –70 днів. За цей час для поповнення обігових коштів, ТОВ “АНТ” повинно використовувати короткострокові комерційні кредити банків під надходження коштів по експортним договорам, чи реалізацію продукції по імпортним договорам.
Оскільки схеми оплати, використовуємі ТОВ “АНТ” в умовах жорсткої конкуренції та бажання пробитися на зовнішньоекономічний ринок, для чого необхідно імпортувати якісну західну технологію та обладнання обробки граніту, мають самий високий зовнішньоекономічний ризик, комерційні банки відмовляються кредитувати ці операції чи кредитують під підвищені кредитні ставки.
Вказані недоліки потрібно “вилікувати” впровадженням схем факторингу та форфейтингу :
- замінити умови оплати банківським переводом експортера через 60-70 днів на видачу авальованого векселя зі строком погашення 60-70 днів;
- використати авальовані векселі для рефінансування підприємства на умовах факторингової чи форфейтингової операції;
- замінити передоплату у імпортних контрактах на видачу підприємством авальованого векселя експортеру-нерезиденту, що дозволить компенсувати недостачу оборотних коштів до моменту реалізації імпортної продукції та отримання коштів для оплати векселя, навіть і з додатковими витратами на вексельний обіг.
Таким чином, проведений аналіз діяльності та привабливості розвитку зовнішньоекономічних операцій в дочірньому ТОВ “АНТ” ВАТ “Янцівський гранітний кар’єр” у 2002 –2004 роках показав, що недостатній рівень розвитку експортних операцій при природному переповненні ринку пропозицій граніту українських кар’єрів на українському внутрішньому ринку стримує можливості розвитку підприємства та приводить до нестабільності показників його фінансової стійкості :
а) динаміка стану виконання нормативів ліквідності в дочірньому ТОВ “АНТ” ВАТ “Янцівський гранітний кар’єр” за 2002 –2004 роки характеризується :
- значним запасом коефіцієнта загальної ліквідності відносно нормативу;
- невиконанням з 2003 року нормативу строкової ліквідності, що у 2004 році набуло загрозливої тенденції втрати ліквідності;
- постійного невиконання нормативу абсолютної ліквідності, тобто нестачею готівкових коштів для виконання строкових платежів;
б) динаміка стану виконання нормативів фінансової стійкості в дочірньому ТОВ “АНТ” ВАТ “Янцівський гранітний кар’єр” за 2002 –2004 роки характеризується :
- зниженням запасу коефіцієнту фінансової незалежності до нижньої границі нормативу;
- невиконання нормативу фінансової стійкості на 10-12%;
- нестачею з 2003 року власних оборотних коштів, оскільки весь власний капітал є забезпеченням необоротних активів;
в) динаміка рентабельності активів та власного капіталу в дочірньому ТОВ “АНТ” ВАТ “Янцівський гранітний кар’єр” за 2002 –2004 роки характеризується зниженням рентабельності у 2003 році та різким підняттям рентабельності власного капіталу в 2004 році по реалізаційному прибутку за рахунок різкого зниження собівартості виготовлення продукції.
г) динаміка стану показників ділової активності в дочірньому ТОВ “АНТ” ВАТ “Янцівський гранітний кар’єр” за 2002 –2004 роки характеризується :
- сталою тенденцією підвищення коефіцієнтів оборотності оборотних коштів по всім статтям;
- реалізацією у 2004 році більш швидкої оборотності дебіторської заборгованості відносно циклу оборотності кредиторської заборгованості, що піднімає рівень платоспроможності підприємства;
д) динаміка показників використання активів та основних засобів в дочірньому ТОВ “АНТ” ВАТ “Янцівський гранітний кар’єр” за 2002 –2004 роки характеризується:
- підвищенням фондовіддачі основних засобів на фоні скорочення рівня основних засобів та підвищення рівня доходів від реалізаціх продукції;
- підвищенням рівня трансформації активів у виручку від реалізації продукції з рівня 0,75(2002 рік) до 1,6 (2004 рік), що характеризує інтенсивний шлях розвитку підприємства.
е) характеристики фінансової стійкості по покриттю запасів в дочірньому ТОВ “АНТ” ВАТ “Янцівський гранітний кар’єр” за 2002 –2004 роки свідчать про сталу нестачу власного капіталу дя покриття запасів, що загрожує кризовим фінансовим станом при сбоях в реалізації продукції.
ж) як показує аналіз типових експортних та імпортних контрактів ТОВ “АНТ” вони заключаються на умовах комерційного кредитування експортера чи імпортера з боку підприємства на 30 –70 днів. За цей час для поповнення обігових коштів, ТОВ “АНТ” повинно використовувати короткострокові комерційні кредити банків під надходження коштів по експортним договорам, чи реалізацію продукції по імпортним договорам.
Але, оскільки схеми оплати, використовуємі ТОВ “АНТ” в умовах жорсткої конкуренції та бажання пробитися на зовнішньоекономічний ринок, для чого необхідно імпортувати якісну західну технологію та обладнання обробки граніту, мають самий високий зовнішньоекономічний ризик, комерційні банки відмовляються кредитувати ці операції чи кредитують під підвищені кредитні ставки.
Вказані недоліки потрібно “вилікувати” впровадженням схем факторингу та форфейтингу :
- замінити умови оплати банківським переводом експортера через 60-70 днів на видачу авальованого векселя зі строком погашення 60-70 днів;
- використати авальовані векселі для рефінансування підприємства на умовах факторингової чи форфейтингової операції;
- замінити передоплату у імпортних контрактах на видачу підприємством авальованого векселя експортеру-нерезиденту, що дозволить компенсувати недостачу оборотних коштів до моменту реалізації імпортної продукції та отримання коштів для оплати векселя, навіть і з додатковими витратами на вексельний обіг.
3. Обґрунтування ефективності факторингових та форфейтингових розрахункових операцій в зовнішньоекономічній діяльності підприємства ТОВ “АНТ” ВАТ “Янцівський гранітний кар'єр”
3.1 Економіко-математичні моделі “ризик-дохідність” різних видів розрахункових операцій в прийнятті управлінських рішень
Менеджмент зовнішньоекономічної діяльності (ЗЕД) пов'язаний із застосуванням загальних ідей і концепцій менеджменту у всіх формах зовнішньоекономічної діяльності (експорті й імпорті товарів і послуг, лізингових операціях, прямому інвестуванні і т.д.). Сутність менеджменту зовнішньоекономічної діяльності полягає в комплексному дослідженні та моделюванні міжнародного середовища у поєднанні з налагодженою взаємодією всіх підрозділів і посадових осіб організації/установи в інтересах продуктивного досягнення визначених зовнішньоекономічних стратегій.
Основним ключовим моментом, менеджменту ЗЕД є визначеність процесів, що, насамперед, включає вивчення і проектування елементів міжнародного середовища: закордонних партнерів, рівня цін, митних правил, міжнародних норм і звичаїв та ін. У цій частині акцент робиться не тільки на аналіз та оцінку майбутніх міжнародних операцій, але і на проектування взаємовідносин з урахуванням визначених процедур. Цей елемент менеджменту становить майже половину чинників успіху в міжнародному бізнесі.
Враховуючи це, в дипломній роботі побудовані алгоритми схем зовнішньоторгових операцій для управління мінімізацією витрат та оптимізацією доходів при застосовуванні нових видів міжнародних розрахунків.
Алгоритм програми розрахунку на ПЕОМ витрат та доходів при розрахунках в зовнішньоекономічних операціях імпорту за механізмом передоплати банківським переказом (максимальний ризик імпортера) наведений на схемі рис. О.1 Додатку О при наступних умовах контракту :
надання експортером банківської гарантії платоспроможності імпортеру (страхування переказу);
100% передоплата банківським переказом;
поставка продукції на умовах DAF – митний склад на кордоні України;
кредитування імпортера в банку для фінансування банківського переказу імпортера;
оформлення гарантії оптовим покупцем майбутньої покупки імпортуємого товару перед банком імпортера для отримання кредиту імпортером;
1) Етап 0 - Заключення зовнішньоекономічного договору (100% передоплата перерахуванням коштів в банк нерезидента-експортера);
2) Етап 1,2,3 – отримання експортером документальної гарантії свого банку по платоспроможності на суму контракту та надання гарантії імпортеру;
2) Етап 4,5,6,7 - Заключення договору з комерційним банком (під заставу партії імпортуємих товарів(гарантійний лист банку імпортера) + гарантію оптового покупця за підприємство-імпортер ще на одну суму партії імпорту, яку оптовий покупець-резидент покупає по угоді у імпортера) на видачу кредиту та перерахування суми в банк нерезидента (час Т0).
3) Етап 8 - Поставка імпортного контракту на облік в комерційному банку ( виконання терміну поставки товару на митний кордон України – не більше 90 днів з дня переоплати);
4) Етап 9,10,11 – Перерахування коштів банківським переказом на коррахунок банку імпортера в банку експортера, перерахування коштів на розрахунковий рахунок експортера та повідомлення банку експортеру про надходження коштів;
5) Етап 12,13 - Фактична поставка товару на митний кордон України
Тпост=Т0+ΔТ
де DТ1<=90 днів, повідомлення про надходження продукції в фіскальні органи;
6) Етап 14 – Розмитнення та доставка товару на склад підприємства з митного поста та підготовка до продажу
Тпрод=Тпост+DТ2, де DТ2<=2 днів
7) Етап 15,16 - Оптовий продаж партії товару за заздалегідь підготовленими контрактами для роздрібного продажу з дебіторською заборгованістю, тобто строк отримання коштів за проданий товар :
Тгрош=Тпрод +DТ3, де DТ3<=15 днів
8) Етап 17 - Повернення комерційному банку кредита, сплата процентів за кредит та комісійних за валютообмінну операцію (отримані гривні на валюту кредиту):
![]()
![]()
9) Етап 18 – Сплата можливих штрафів за порушення строків контракту
10) Доход від імпортної операції становитиме

11) Основні ризики схеми контракту для імпортера :
а) непоставка продукції експортером чи поставка неповної партії продукції та фінансові претензії всіх ланок гарантерів та кредиторів;
б) фальсифікація гарантійного листа банка експортера та відсутність страхового захисту від непоставки продукції експортером;
в) поставка продукції експортером в строки більше нормативу в 90 днів та штрафні санкції фіскальних органів України;
г) зміна попиту на ринку (зниження внутрішньої ціни на імпортовану
продукцію) та перевищення строків надходження виручки за
продану імпортовану продукцію;
д) зміна курсу національної валюти та додаткові витрати на конвертації виручки в національній валюті на погашення банківського кредиту в іноземній валюті;
Алгоритм витрат та доходів при розрахунках в зовнішньоекономічних операціях експорту за механізмом вексельної відстрочки оплати банківським переказом (максимальний ризик експортера) наведений схемами на рис.О.2 додатку О при наступних умовах контракту:
надання імпортером авальованого банком імпортера простого векселя
зі строком пред'явлення до погашення до 80 днів (не більше контрольного строку в 90 днів);
поставка продукції на умовах EWX – франко-склад експортера на заводі (складі) в Україні;
1) Етап 0 - Заключення зовнішньоекономічного експортного договору;
2) Етапи 1,2 – Авалювання нерезидентом – імпортером у своєму банку векселя на суму контракту;
3) Етапи 3,4 – Поставка „франко-завод” продукції в обмін на авальований вексель (час Т0);
4) Етап 5 - Поставка експортного контракта на облік в комерційному банку (виконання терміну надходження коштів на рахунок – не більше 90 днів з дня відгрузки продукції);
5) Етап 6 – Заключення з банком А – резидентом договору на інкасування векселю через банк Б – нерезидент ( Тінкас=Т0+ΔТ1), де DТ1<= 70 днів;
6) Етап 7 – направлення банком А інкасової вимоги (з додатком – векселем) в банк Б – нерезидент на сплату коштів за векселем по строку
Твимог=Тінкас+ΔТ2,
де DТ2<= 10 днів;
7) Етап 8,9 – направлення банком Б-нерезидентом повідомлення імпортеру про надходження векселя на оплату та отримання акцепту – згоди імпортера на перерахування коштів з його розрахункового рахунку в банк експортера;
8) Етап 10 – банківський переказ коштів з розрахункового рахунку імпортера в банку Б –нерезиденті на кореспондентський рахунок банку А – резидента в банку Б – нерезиденті
Ткошти=Твимог+ΔТ3,
де DТ3<= 5 днів;
9) Етап 11, 12 – перерахування 50% валютних коштів на розрахунковий рахунок експортера та 50% на транзитний рахунок продажу валютної виручки на міжбанківському валютному ринку України
9) Етап 13 – повідомлення в фіскальні органи фактичного строку виконання експортного контракту та обов'язкового продажу 50% валютної виручки на міжбанківському валютному ринку України
10) Етап 14 – Перерахування гривневого еквіваленту 50% проданої валютної виручки на розрахунковий рахунок експортера
Текспорт=Ткошти+ΔТ4
де DТ4<= 3 днів;
11) Етап 15 - Сплата можливих штрафів за порушення строків контракту
12) Етап 16,17 – Надання документі в податкові органи та отримання експортного відшкодування ПДВ (20% від суми експортного контракту)
13) Основні ризики схеми контракту для експортера :
а) ненадходження коштів від імпортера (процедура опротестування векселю) експортером чи надходження неповної суми контракту за причиною зміни цін на ринку нерезидента;
б) фальсифікація авалю векселя банком імпортера та відсутність страхового захисту від ненадходження коштів за поставлену продукцію;
в) перерахування коштів імпортером в строки більше нормативу в 90 днів та штрафні санкції фіскальних органів України;
д) зміна курсу національної валюти та додаткові витрати на конвертацію 50% виручки в національну валюту ;
Алгоритм витрат та доходів при розрахунках в зовнішньоекономічних операціях імпорту за механізмом факторингової операції (розподіл ризику імпортера з фактор-компанією) наведений на схемах рис. О.3 Додатку О при наступних умовах контракту:
надання експортером банківської гарантії платоспроможності імпортеру (страхування переказу);
кредитування імпортера в банку для фінансування банківського переказу імпортера;
оформлення гарантії фактор – фірмою перед банком імпортера для отримання кредиту імпортером;
100% передоплата банківським переказом;
оформлення факторингової угоди на дебіторську заборгованість по поставці продукції та її продажу по контракту (на 70% суми контракту);
погашення банківського кредиту (можливо часткове);
поставка продукції на умовах DAF – митний склад на кордоні України;
1) Етап 0 - Заключення зовнішньоекономічного договору (100% передоплата перерахуванням коштів в банк нерезидента-експортера);
2) Етап 1,2,3 – отримання експортером документальної гарантії свого банку по платоспроможності на суму контракту та надання гарантіїімпортеру;
3) Етап 4,5,6,7 - Заключення договору з комерційним банком (під заставу партії імпортуємих товарів(гарантійний лист банку імпортера) + гарантію фактор-фірми ще на одну суму партії імпорту, якуоптовий покупець-резидент покупає по угоді у імпортера) на видачу кредиту та перерахування суми в банк нерезидента (час Т0).
4) Етап 8 - Оформлення факторингової угоди продажу дебіторської заборгованості та отримання 70% коштів негайно і 20% після реалізації товарів імпорту
3) Етап 9 - Поставка імпортного контракта на облік в комерційному банку ( виконання терміну поставки товару на митний кордон України – не більше 90 днів з дня переоплати);
4) Етап 10,11,12 – Перерахування коштів банківським переказом на коррахунок банку імпортера в банку експортера, перерахування коштів на розрахунковий рахунок експортера та повідомлення банку експортеру про надходження коштів;
5) Етап 13,14 - Фактична поставка товару на митний кордон України
Тпост=Т0+ΔТ1
де DТ1<=90 днів, повідомлення про надходження продукції в фіскальні органи;
6) Етап 15 – Розмитнення та доставка товару на склад фактор-фірми з митного поста та підготовка до продажу
Тпрод=Тпост+DТ2)
де DТ2<=2 днів
7) Етап 17,18 - Оптовий продаж партії товару фактор-фірмою за заздалегідь підготовленими контрактами для рознічного продажу з дебіторською заборгованістю, тобто строк отримання коштів за проданий товар:
Тгрош=Тпрод +DТ3, де DТ3<=15 днів
8) Етап 19 - Повернення фактор-фірмою 20% суми після реалізації товару;
9) Основні ризики схеми контракту для імпортера за факторинговою схемою:
а) непоставка продукції експортером чи поставка неповної партії продукції та фінансові претензії фактор - фірми;
б) фальсифікація гарантійного листа банка експортера та відсутність страхового захисту від непоставки продукції експортером;
в) поставка продукції експортером в строки більше нормативу в 90 днів та штрафні санкції фіскальних органів України;
г) зміна попиту на ринку (зниження внутрішньої ціни на імпортовану продукцію) та перевищення строків надходження 20 % виручки за продану імпортовану продукцію;
д) зміна курсу національної валюти та додаткові витрати на конвертації виручки в національній валюті на погашення банківського кредиту в іноземній валюті;
Алгоритм витрат та доходів при розрахунках в зовнішньоекономічних операціях експорту за механізмом форфейтингової операції (мінімальний ризик експортера) наведений на схемах рис.О.4 Додатку О при наступних умовах контракту :
надання імпортером авальованого банком імпортера простого векселя зі строком пред”явлення до погашення до 80 днів (не більше контрольного строку в 90 днів);
поставка продукції на умовах EWX [19,c.23] – франко-склад експортера на заводі (складі) в Україні;
форфейтинг (продаж) векселя форфейтинг-фірмі за 80 % від суми на право отримання коштів по строку погашення векселя
1) Етап 0 - Заключення зовнішньоекономічного експортного договору;
2) Етапи 1,2 – Авалювання нерезидентом – імпортером у своєму банку векселя на суму контракту;
3) Етапи 3,4 – Поставка „франко-завод” продукції в обмін на авальований вексель (час Т0);
4) Етап 5 - Поставка експортного контракта на облік в комерційному банку (виконання терміну надходження коштів на рахунок – не більше 90 днів з дня відгрузки продукції);
5) Етап 6 – продаж експортером векселя по форфейтинговій угоді фірмі-форейтору та перерахування 80% суми на розрахунковий рахунок експортера;
5) Етап 7 – Заключення фактор –фірмою з банком А – резидентом договору на інкасування векселю через банк Б – нерезидент
Тінкас=Т0+ΔТ1
де DТ1<= 70 днів;
6) Етап 8 – направлення банком А інкасової вимоги (з додатком – векселем) в банк Б – нерезидент на сплату коштів за векселем по строку
Твимог=Тінкас+ΔТ2
де DТ2<= 10 днів;
7) Етап 9,10 – направлення банком Б-нерезидентом повідомлення імпортеру про надходження векселя на оплату та отримання акцепту – згоди імпортера на перерахування коштів з його розрахункового рахунку в банк експортера;
8) Етап 11 – банківський переказ коштів з розрахункового рахунку імпортера в банку Б –нерезиденті на кореспондентський рахунок банку А – резидента в банку Б – нерезиденті
Ткошти=Твимог+ΔТ3
де DТ3<= 5 днів;
9) Етап 12, 13 – перерахування 50% валютних коштів на розрахунковий рахунок фактор-фірми та 50% на транзитний рахунок продажу валютної виручки на міжбанківському валютному ринку України
9) Етап 14 – повідомлення в фіскальні органи фактичного строку виконання експортного контракту та обов”язкового продажу 50% валютної виручки на міжбанківському валютному ринку України
10) Етап 15 – Перерахування гривневого еквіваленту 50% проданої валютної виручки на розрахунковий рахунок експортера
Текспорт=Ткошти+ΔТ4
де DТ4<= 3 днів;
11) Етап 16 - Сплата можливих штрафів за порушення строків контракту
12) Етап 17,18 – Надання документі в податкові органи та отримання експортного відшкодування ПДВ (20% від суми експортного контракту)
11) Основні ризики форфейтингової схеми контракту для експортера :
а) перерахування коштів імпортером в строки більше нормативу в 90 днів та штрафні санкції фіскальних органів України;
На основі розроблених алгоритмів в середовищі “електронних таблиць” EXCEL –2000 реалізовані програми моделювання (управління) вихідних параметрів зовнішньоекономічних розрахунків в залежності від комплексу вхідних параметрів зовнішньоекономічних контрактів.
3.2 Моделювання підвищення доходності підприємства при впровадженні факторингово-форфейтингових розрахункових операцій в зовнішньоекономічній діяльності
Для якісного управління ефективністю розрахункових операцій при проведенні зовнішньоекономічної торгівлі необхідно розробити моделі планування менеджером параметрів зовнішньоекономічних контрактів при можливих варіаціях параметрів операцій.
Моделювання алгоритмів розрахунків, наведених в розділі 3.1 на ПЕОМ виконано в середовищі “електронних таблиць” EXCEL-2000 (програмування табличними розрахунками).
При моделюванні імпортного контракту в якості вихідних даних були вибрані наступні параметри реального контракту ТОВ “АНТ” :
а) Митна ціна контракту імпорту на кордоні – 100 000 $;
б) Попередня ціна продажу імпортної партії резидентам – від 130 000$ до 150 000$;
в) Витрати на банківський переказ – 2% від суми контракту;
г) Витрати на розмитнення (без ПДВ) – 7% від суми контракту;
д) Витрати на транспортування по Україні з митного складу – 5% від суми контракту;
е) Витрати на конвертування виручки від продажу в долари США для погашення кредиту – 1,5% від суми контракту;
ж) Ставка процентів за кредит – від 20% до 28% річних;
з) Суми штрафів за перевищення строків поставки – 3%(10 днів) та 6%(30днів) від суми контракту;
и) Варіація строків поставки продукції на митний кордон після банківського переказу – від 30 до 120 днів;
к) Строк розмитнення та транспортування продукції по Україні – 2 дні;
л) Строк реалізації продукції (погашення дебіторської заборгованості) – від 5 до 45 днів;
м) Витрати на гарантію у оптового покупця під кредит в банку – 6% від суми контракту;
н) Перевищення суми кредиту над сумою контракту (для сплати інших витрат ) – 21,5%
и) Факторинг реалізується схемою аванса (від 80000$ до 95000$) та сумами розрахунків після реалізації партії (від 55000$ до 40000$), тобто при продажній сумі контракта 150000$ дисконт за послуги факторинга становить 15000$ (10%);
к) авансована сума фактор-операції витрачається на дострокове погашення частини кредиту банка та відповідне зменшення суми нарахованих процентів;
л) при факторинговій схемі витрати на розмитнення, транспортировку та гарантії (від фактор –фірми) - відсутні
м) Форфейтинг-схема – продажа безоборотного векселя за 130000$
На рис.П.1 - П.6 Додатку П наведені результати варіаційних розрахунків по застосуванню факторингу та форфейтингу при імпорті.
При моделюванні експортного контракту в якості вихідних даних були вибрані наступні параметри реального контракту ТОВ “АНТ”:
а) Митна ціна контракту експорту на франко-заводі – 150 000 $;
б) Собівартість експортної партії – 100000$, які необхідні для продовження виробничого процесу на період надходження коштів заекспортовану продукцію;
в) Витрати на облік векселя в банку з ціллю отримання обігових до строку надходження коштів по векселю :
- банк видає вексельний кредит на суму 75 000$ (під 20% річних) на строк до погашення векселя чи 100 000$ (під 35% річних) на строк до погашення векселю;
г) Суми штрафів за перевищення строків надходження коштів експортного контракту – 3%(10 днів) та 6%(30днів) від суми контракту;
д) Варіація строків надходження коштів за експортовану продукцію – від 30 до 120 днів;
и) Форфейтинг реалізується продажею авальованого векселя на безоборотній основі (від 120000$ до 130000$);
к) Після відгрузки товару виникає відшкодування ПДВ на суму експортного відшкодування
На рис.П.8 Додатку П наведені результати варіаційних розрахунків по застосуванню форфейтингу при експорті.
Як показує аналіз результатів розрахунків, наведених на рис.П.1 – П.8 Додатку П, при впровадженні факторингових та форфейтингових схем :
- впровадження факторингових та форфейтингових схем суттєво знижує ризик можливих втрат за рахунок авансового отримання коштів на початку імпортної операції та дострокового часткового чи повного погашення кредиту, або направлення отриманих коштів на інші короткострокові фінансові операції;
суттєвий виграш підприємства очікується при ризику затягування строків поставки продукції при 100% передоплаті (індекс виграшу фактор-схеми імпорту підвищується з 1,26 при 30 днях до 1,62 при 90 днях);
форфейтингова схема з безоборотною продажем векселя характеризується виграшем перед факторинговою схемою особливо при зриву строків поставки продукції вище 90 днів, коли додатковими витратами є штрафи за порушення правил розрахунків при зовнішньоекономічних операціях в Україні (індекс виграшу форфейтингової схеми при 120 днях становить 2,63 у порівнянні з індексом 2,22 для факторингової схеми);
основний виграш факторингової та форфейтингової схеми включає дострокове погашення банківського кредиту за рахунок надання фактор-фірмой (форфейтор-фірмой) часткового(чи повного) платежу за перекупку дебіторської заборгованості, що дає виграш на процентах за кредит, а також витратах на розмитнення та транспортування продукції за рахунок фактор-фірми (форфейтер-фірми);
вплив підвищення ставки кредитування особливо відчувається при зниженні коефіцієнту проектного виторгу (сума продажу імпортної продукції відносно ціни контракту на імпорт з 1,5 до 1,3), коли затягування строків поставки продукції з 30 до 90 днів та строків реалізації з 5 до 45 днів приводить до збиткових результатів імпортної операції, захистом від чого є форфейтинг при продажу з більшим, ніж при факторингу, дисконтом векселя на дебіторську заборгованість на умовах безоборотності векселя.
Таким чином, проведений в дипломному проекті аналіз показує практичні управлінські рішення менеджера по зовнішньоекономічній діяльності підпри-ємства ТОВ “АНТ” при імпортних контрактах:
- при прогнозуванні середніх строків поставки продукції при імпорті найбільш вигідною є схема імпортного факторингу (виграш від 25% до 60% по підвищенню рівня рентабельності імпортної операції), яка на 10
– 15% краща ніж форфейтингова схема з більшим початковим дисконтом перекупки дебіторської заборгованості;
- при прогнозуванні граничних строків поставки імпортної продукції (до 90 днів та вище) більш вигідною є схема імпортного форфейтингу, яка в цій зоні строків дає більший виграш (на 30 – 40%) по підвищенню рівня рентабельності імпортної операції , ніж факторингова схема;
Аналогічний аналіз проектування схем експортних контрактів з впровадженням дисконтних форфейтингових схем показує, що прийняття управлінського рішення про вигідність форфейтинга (рис.П.8) наступає при наближенні до граничних строків надходження коштів від експортної поставки ( 90 днів) :
- штрафні санкції за перевищення строків надходження виручки перевищують збитки на дисконтному продажі векселів форфейтеру;
- форфейтинг при дисконті менше 10% буде невигідний для форфейтинг-фірми;
- форфейтинг при дисконтах вище 15% буде невигідний експортеру
навіть при гранічних строках надходження коштів;
виграш фірми-експортера при проведенні форфейтингової операції – це зниження частки прибутку за рахунок перекладання ризику несвоєчасного надходження коштів від імпортера;
основний виграш фірми – експортера – це 20% відшкодування ПДВ з повної суми експортної поставки, оскільки права форфейтора на відшкодування ПДВ не переходять;
3.3 Прогноз удосконалення показників та ефективності впровадження факторинго-форфейтингових розрахункових операцій в зовнішньоекономічній діяльності підприємства
В аналізі діяльності ТОВ “АНТ” на зовнішньоекономічному ринку (розділ 2 дипломного проекту) показано, що :
основні експортно-імпортні операції проводяться на основі комерційного кредиту з відстрочкою платежів до 60 –70 днів після фактичної поставки товарів, тобто підприємство працює в зоні ризику порушення строків зовнішньоекономічних розрахунків по законодавству України (до 90 днів);
підприємство не використовує банківські кредити, оскільки кредитування під зовнішньоекономічні контракти з комерційним кредитом для банків є неприйнятним;
в результаті підприємство має нестачу коштів для розрахунків і не виконує нормативи строкової та абсолютної ліквідності, а також норматив покриття запасів власними коштами та довгостроковими кредитами;
- для мінімізації витрат експортно-імпортні операції проводяться , в основному, з Росією та Білорусією, з якими у України погоджені “Угоди про вільну торгівлю”, що передбачають відсутність митних тарифів на імпорт та експорт між державами;
Враховуючи вищенаведене та результати моделювання розділу 3.2, в дипломній роботі виконане прогнозування результатів діяльності ТОВ “АНТ” при впровадженні факторингово-форфейтингових схем, тобто отримання коштів часткового рефінансування на період виконання розрахунків за зовнішньоекономічними контрактами.
В Додатку Н наведені результати розрахунків прогнозних балансів та фінансових звітів ТОВ “АНТ” при впровадженні факторинго-форфейтингових схем розрахунків у зовнішньоекономічних контрактах.
Прогнозування виконано на базі фактичної звітності за 2004 рік при введенні отриманих в розділі 3.2 параметрів впливу форфейтинго-факторингових операцій на фінансові результати (скорочення витрат на сплату процентів за банківський кредит) та балансові агрегати (підвищення агрегату готівки за рахунок форфейтинго-факторингового кредитування та підвищення власного капіталу за рахунок зростання чистого прибутку).
Рис.3.3 Зростання прогнозованого рівня рентабельності в ТОВ “АНТ”
На рис.3.3 –3.5 наведені результати прогнозування (Додаток Н), які констатують рівень прогнозованого позитивного впливу впровадження факторингових та форфейтингових розрахунків в зовнішньоекономічній діяльності ТОВ “АНТ” на підвищення прибутковості діяльності та рівня ліквідності, ділової активності та фінансової стійкості підприємства.
Проведене прогнозування на ПЕОМ підвищення характеристик діяльності дочірнього ТОВ “АНТ” при впровадженні факторингових та форфейтингових схем розрахунків на базі фактичних матеріалів 2004 року показало, що впровадження запропонованих моделей факторингових та форфейтингових розрахунків позитивно впливає на прогнозовані результати діяльності :
прогнозована рентабельність активів по валовому реалізаційному прибутку підвищується з фактичного рівня 2004 року – 29% до рівней 37-39,8%;
прогнозована рентабельність власного капіталу по чистому прибутку після оподаткування підвищується з фактичного рівня 2004 року – 4,4% до рівней 20 –24,3 %;
прогнозована рентабельність реалізованої продукції по чистому доходу після оподаткування підвищується з фактичного рівня 2004 року – 1,76% до рівней 9 –11,3 %;
Рис. 3.4 Зростання показників ділової активності (зниження періодів оборотів агрегатів балансу) в прогнозах ТОВ “АНТ”
прогнозований період одного обороту запасів скорочується з фактичного рівня 2004 року – 59,9 днів/оборот до рівней 49 – 52,6 днів /оборот;
прогнозований період одного обороту(погашення) дебіторської заборгованості скорочується з фактичного рівня 2004 року – 10,2 днів/ оборот до рівней 8 – 8,46 днів /оборот;
прогнозований період одного обороту (погашення) кредиторської заборгованості скорочується з фактичного рівня 2004 року – 29,1 днів/ оборот до рівней 16,3 – 20,2 днів /оборот;
прогнозоване співвідношення поточної дебіторської заборгованості до поточної кредиторської заборгованості підвищується з фактичного рівня 2004 року – 0,43 до рівней 0,52- 0,65, що з врахуванням більшої ніж в 2 рази швидкості обертання дебіторської заборгованості ніж кредитроської, забезпечує стійкий графік платоспроможності підприємства;
![]()
Рис. 3.5 Прогнозовані рівні підвищення ліквідності ТОВ “АНТ”
прогнозований рівень загальної ліквідності підприємства підвищується з фактичного рівня 2004 року – 1,653 до рівней 2,17 – 2,44, що при нормативному значенні цього показника не менше 1,0 свідчить про стійкий запас ліквідності підприємства;
прогнозований рівень швидкої (строкової) ліквідності підприємства підвищується з фактичного рівня 2004 року – 0,369 до рівней 0,78 – 1,00, що при нормативному значенні цього показника 0,7 – 0,8 свід-чить про перехід підприємства в зону стійкої строкової ліквідності;
прогнозований рівень моментальної ліквідності підприємства підвищується з фактичного рівня 2004 року – 0,119 до рівней 0,53 – 0,72, що при нормативному значенні цього показника 0,2-0,35 свідчить про перехід підприємства в зону стійкого запасу моментальної ліквідності ;
Таким чином при проектному дослідженні в дипломній роботі були:
побудовані алгоритми розрахунку доходності різних схем реалізації розрахунків при експортно-імпортних операціях та реалізовані у вигляді таблиць-програм розрахунків на ПЕОМ в середовищі “електронних” таблиць EXCEL-2000;
проведене чисельне моделювання та оцінки ефективності впровадження факторингових та форфейтингових схем розрахунків на підвищення результативності ЗЕД та загальні характеристики підприємства.
Як показує аналіз результатів розрахунків при впровадженні факторингових та форфейтингових схем :
- впровадження факторингових та форфейтингових схем суттєво знижує ризик можливих втрат за рахунок авансового отримання коштів на початку імпортної операції та дострокового часткового чи повного погашення кредиту, або направлення отриманих коштів на інші короткострокові фінансові операції;
суттєвий виграш підприємства очікується при ризику затягування строків поставки продукції при 100% передоплаті (індекс виграшу фактор-схеми імпорту підвищується з 1,26 при 30 днях до 1,62 при 90 днях);
форфейтингова схема з безоборотною продажею векселя характеризується виграшем перед факторинговою схемою особливо при зриву строків поставки продукції вище 90 днів, коли додатковими витратами є штрафи за порушення правил розрахунків при зовнішньоекономічних операціях в Україні (індекс виграшу форфейтингової схеми при 120 днях становить 2,63 у порівнянні з індексом 2,22 для факторингової схеми);
основний виграш факторингової та форфейтингової схеми включає дострокове погашення банківського кредиту за рахунок надання фактор-фірмой (форфейтор-фірмой) часткового(чи повного) платежу за перекупку дебіторської заборгованості, що дає виграш на процентах за кредит, а також витратах на розтаможуванні та транспортирові продукції за рахунок фактор-фірми (форфейтер-фірми);
вплив підвищення ставки кредитування особливо відчувається при зниженні коефіцієнту проектного виторгу (сума продажу імпортної продукції відносно ціни контракту на імпорт з 1,5 до 1,3), коли затягування строків поставки продукції з 30 до 90 днів та строків реалізації з 5 до 45 днів приводить до збиткових результатів імпортної операції, захистом від чого є форфейтинг при продажу з більшим, ніж при факторингу, дисконтом векселя на дебіторську заборгованість на умовах безоборотності векселя.
Проведений в дипломному проекті аналіз показує практичні управлінські рішення для менеджерів підприємства при імпортних контрактах:
- при прогнозуванні середніх строків поставки продукції при імпорті найбільш вигідною є схема імпортного факторингу (виграш від 25% до 60% по підвищенню рівня рентабельності імпортної операції), яка на 10
– 15% краща ніж форфейтингова схема з більшим початковим дисконтом перекупки дебіторської заборгованості;
- при прогнозуванні граничних строків поставки імпортної продукції (до 90 днів та вище) більш вигідною є схема імпортного форфейтингу, яка в цій зоні строків дає більший виграш (на 30 – 40%) по підвищенню рівня рентабельності імпортної операції , ніж факторингова схема;
Аналогічний аналіз проектування схем експортних контрактів з впровадженням дисконтних форфейтингових схем показує, що доцільність прийняття управлінського рішення про вигідність форфейтинга наступає при граничних строках надходження коштів від експортної поставки ( 60 - 90 днів) :
- штрафні санкції за перевищення строків надходження виручки
перевищують збитки на дисконтному продажі векселів форфейтеру;
- форфейтинг при дисконті менше 10% буде невигідний для форфейтинг-фірми;
- форфейтинг при дисконтах вище 15% буде невигідний експортеру навіть при гранічних строках надходження коштів;
виграш фірми-експортера при проведенні форфейтингової операції – це зниження частки прибутку за рахунок перекладання ризику несвоєчасного надходження коштів від імпортера;
основний виграш фірми – експортера – це 20% відшкодування ПДВ з повної суми експортної поставки, оскільки права форфейтора на відшкодування ПДВ не переходять;
Проведене прогнозування на ПЕОМ підвищення характеристик діяльнос-ті дочірнього ТОВ “АНТ” при впровадженні факторингових та форфейтинго-вих схем розрахунків в ЗЕД на базі фактичних матеріалів 2004 року показало, що впровадження запропонованих моделей факторингових та форфейтингових розрахунків позитивно впливає на прогнозовані результати діяльності :
прогнозована рентабельність активів по валовому реалізаційному прибутку підвищується з фактичного рівня 2004 року – 29% до рівней 37-39,8%;
прогнозована рентабельність власного капіталу по чистому прибутку після оподаткування підвищується з фактичного рівня 2004 року – 4,4% до рівней 20 –24,3 %;
прогнозована рентабельність реалізованої продукції по чистому доходу після оподаткування підвищується з фактичного рівня 2004 року – 1,76% до рівней 9 –11,3 %;
прогнозований рівень дивідендної прибутковості 1 грн. статутного фонду товариства підвищується з фактичного рівня 2004 року – 46 % до рівней 249 –320 % річних;
прогнозований період одного обороту запасів зкорочується з фактичного рівня 2004 року – 59,9 днів/оборот до рівней 49 – 52,6 днів /оборот;
прогнозований період одного обороту(погашення) дебіторської забор-гованості зкорочується з фактичного рівня 2004 року – 10,2 днів/ оборот до рівней 8 – 8,46 днів /оборот;
прогнозований період одного обороту (погашення) кредиторської за-боргованості зкорочується з фактичного рівня 2004 року – 29,1 днів/ оборот до рівней 16,3 – 20,2 днів /оборот;
прогнозоване співвідношення поточної дебіторської заборгованості до поточної кредиторської заборгованості підвищується з фактичного рівня 2004 року – 0,43 до рівней 0,52- 0,65, що з врахуванням більшої ніж в 2 рази швидкості обертання дебіторської заборгованості ніж кредитроської, забезпечує стійкий графік платоспроможності підприємства;
прогнозований рівень загальної ліквідності підприємства підвищується з фактичного рівня 2004 року – 1,653 до рівней 2,17 – 2,44, що при нормативному значенні цього показника не менше 1,0 свідчить про стійкий запас ліквідності підприємства;
прогнозований рівень швидкої (строкової) ліквідності підприємства підвищується з фактичного рівня 2004 року – 0,369 до рівней 0,78 – 1,00, що при нормативному значенні цього показника 0,7 – 0,8 свід-чить про перехід підприємства в зону стійкої строкової ліквідності;
прогнозований рівень моментальної ліквідності підприємства підвищується з фактичного рівня 2004 року – 0,119 до рівней 0,53 – 0,72, що при нормативному значенні цього показника 0,2-0,35 свідчить про перехід підприємства в зону стійкого запасу моментальної ліквідності ;
Висновки та пропозиції
Результати дослідження дійсної дипломної роботи включають:
аналіз існуючого механізму та інструментарію зовнішньоекономічних операцій;
аналіз діяльності та привабливості розвитку зовнішньоекономічних операцій в дочірньому підприємстві ТОВ “АНТ” ВАТ “Янцівський гранітний кар’єр” у 2002 –2004 роках ;
побудовані алгоритми розрахунку доходності різних схем реалізації розрахунків при експортно-імпортних операціях та реалізації їх у вигляді таблиць-програм розрахунків на ПЕОМ в середовищі “електронних” таблиць EXCEL-2000;
результати проведення чисельного моделювання та оцінки ефективності впровадження факторингових та форфейтингових схем розрахунків.
Міжнародні розрахунки можна розглядати, як механізм регулювання платежів по зобов'язаннях, що виникають в результаті економічної взаємодії фірм різних держав. Розрахунки виконуються безготівковим шляхом на рахунках банків, що відіграють найважливішу роль у системі міжнародних розрахунків .
Під час укладання торгового контракту експортер і імпортер визначають умови розрахунків, а саме засоби платежу і спосіб платежу.
Як технологічні засоби безготівкового платежу можна виділити :
банківські телексні переведення (використовуються тільки в СНД);
інструкції системи віддаленого керування коррахунками в банках - кореспондентах (нерезидентах) SWIFT (у основному числі банків світу, що є учасниками системи).
клієнтські пластикові карти керування корпоративними рахунками через систему коррахунків банків і міжнародні центри авторизації операцій банків-членів пластикових платіжних систем;
документальні (акредитиви, інкасо, чеки, переказні векселі) системи віддаленого керування коштами банків на кореспондентських рахунках в банках-нерезидентах.
Основою технологічних міжнародних платіжних систем між банками країни-резидента і нерезидентів є системи взаємних кореспондентських рахунків банків-резидентів і банків-нерезидентів, за допомогою яких відбувається керування платіжними активами при проплаті експортно-імпортних контрактів.
Вибір способу платежу - важлива задача, оскільки він визначає схему руху коштів і товару . Кожний зі способів платежу має свої переваги і може бути найбільш вигідний кому-небудь з партнерів.
Міжнародні торгівельні розрахунки, ліцензування валютних операцій, купівля-продаж валюти для проведення розрахунків та застосування банківських валютних розрахунково-платіжних інструментів в Україні регулюється двома основними Законами та десятками інструкцій Національного банку України.
Згідно Закону України “Про порядок здійснення розрахунків в іноземній валюті” :
- виручка резидентів у іноземній валюті підлягає зарахуванню на їх валютні рахунки в уповноважених банках у терміни виплати заборгованостей, зазначені в контрактах, але не пізніше 90 календарних днів з дати митного оформлення (виписки вивізної вантажної митної декларації) продукції, що експортується, а в разі експорту робіт (послуг), прав інтелектуальної власності - з моменту підписання акта або іншого документа, що засвідчує виконання робіт, надання послуг, експорт прав інтелектуальної власності. Перевищення зазначеного терміну потребує індивідуальної ліцензії Національного банку України.
- імпортні операції резидентів, які здійснюються на умовах відстрочення поставки, в разі, коли таке відстрочення перевищує 90 календарних днів з моменту здійснення авансового платежу або виставлення векселя на користь постачальника продукції (робіт, послуг), що імпортується, потребують індивідуальної ліцензії Національного банку України.
- при застосуванні розрахунків щодо імпортних операцій резидентів у формі документарного акредитиву термін строку розрахунків діє з моменту здійснення уповноваженим банком платежу на користь нерезидента.
Аналіз діяльності ТОВ “АНТ” в 2002 – 2004 році на зовнішньоекономічному ринку показав, що :
основні експортно-імпортні операції проводяться на основі комерційного кредиту з відстрочкою платежів до 60 –70 днів після фактичної поставки товарів, тобто підприємство працює в зоні ризику порушення строків зовнішньоекономічних розрахунків по законодавству України (до 90 днів);
підприємство не використовує банківські кредити, оскільки кредитування під зовнішньоекономічні контракти з комерційним кредитом для банків є неприйнятним;
в результаті підприємство має нестачу коштів для розрахунків і не виконує нормативи строкової та абсолютної ліквідності, а також норматив покриття запасів власними коштами та довгостроковими кредитами;
Як показує аналіз типових експортних та імпортних контрактів ТОВ “АНТ” вони заключаються на умовах комерційного кредитування експортера чи імпортера з боку підприємства на 30 –70 днів. За цей час для поповнення обігових коштів, ТОВ “АНТ” повинно використовувати короткострокові комерційні кредити банків під надходження коштів по експортним договорам, чи реалізацію продукції по імпортним договорам.
Оскільки схеми оплати, використовуємі ТОВ “АНТ” в умовах жорсткої конкуренції та бажання пробитися на зовнішньоекономічний ринок, для чого необхідно імпортувати якісну західну технологію та обладнання обробки граніту, мають самий високий зовнішньоекономічний ризик, комерційні банки відмовляються кредитувати ці операції чи кредитують під підвищені кредитні ставки.
Вказані недоліки потрібно “вилікувати” впровадженням схем факторингу та форфейтингу :
- замінити умови оплати банківським переводом експортера через 60-70 днів на видачу авальованого векселя зі строком погашення 60-70 днів;
- використати авальовані векселі для рефінансування підприємства на умовах факторингової чи форфейтингової операції;
- замінити передоплату у імпортних контрактах на видачу підприємством авальованого векселя експортеру-нерезиденту, що дозволить компенсувати недостачу оборотних коштів до моменту реалізації імпортної продукції та отримання коштів для оплати векселя, навіть і з додатковими витратами на вексельний обіг.
Як показує аналіз результатів розрахунків при впровадженні факторинго-вих та форфейтингових схем :
- впровадження факторингових та форфейтингових схем суттєво знижує ризик можливих втрат за рахунок авансового отримання коштів на початку імпортної операції та дострокового часткового чи повного погашення кредиту, або направлення отриманих коштів на інші короткострокові фінансові операції;
суттєвий виграш підприємства очікується при ризику затягування строків поставки продукції при 100% передоплаті (індекс виграшу фактор-схеми імпорту підвищується з 1,26 при 30 днях до 1,62 при 90 днях);
форфейтингова схема з безоборотною продажею векселя характеризується виграшем перед факторинговою схемою особливо при зриву строків поставки продукції вище 90 днів, коли додатковими витратами є штрафи за порушення правил розрахунків при зовнішньоекономічних операціях в Україні (індекс виграшу форфейтингової схеми при 120 днях становить 2,63 у порівнянні з індексом 2,22 для факторингової схеми);
основний виграш факторингової та форфейтингової схеми включає дострокове погашення банківського кредиту за рахунок надання фактор-фірмой (форфейтор-фірмой) часткового(чи повного) платежу за перекупку дебіторської заборгованості, що дає виграш на процентах за кредит, а також витратах на розтаможуванні та транспортирові продукції за рахунок фактор-фірми (форфейтер-фірми);
вплив підвищення ставки кредитування особливо відчувається при зниженні коефіцієнту проектного виторгу (сума продажу імпортної продукції відносно ціни контракту на імпорт з 1,5 до 1,3), коли затягування строків поставки продукції з 30 до 90 днів та строків реалізації з 5 до 45 днів приводить до збиткових результатів імпортної операції, захистом від чого є форфейтинг при продажу з більшим, ніж при факторингу, дисконтом векселя на дебіторську заборгованість на умовах безоборотності векселя.
Таким чином, проведений в дипломному проекті аналіз показує практичні управлінські рішення для підприємства при імпортних контрактах:
- при прогнозуванні середніх строків поставки продукції при імпорті найбільш вигідною є схема імпортного факторингу (виграш від 25% до 60% по підвищенню рівня рентабельності імпортної операції), яка на 10 – 15% краща ніж форфейтингова схема з більшим початковим дисконтом перекупки дебіторської заборгованості;
- при прогнозуванні граничних строків поставки імпортної продукції (до 90 днів та вище) більш вигідною є схема імпортного форфейтингу, яка в цій зоні строків дає більший виграш (на 30 – 40%) по підвищенню рівня рентабельності імпортної операції , ніж факторингова схема;
Аналогічний аналіз проектування схем експортних контрактів з впровадженням дисконтних форфейтингових схем показує, що вигідність форфейтинга наступає при граничних строках надходження коштів від експортної поставки ( 90 днів) :
- штрафні санкції за перевищення строків надходження виручки перевищують збитки на дисконтному продажі векселів форфейтеру;
- форфейтинг при дисконті менше 10% буде невигідний для форфейтинг-фірми;
- форфейтинг при дисконтах вище 15% буде невигідний експортеру навіть при граничних строках надходження коштів;
виграш фірми-експортера при проведенні форфейтингової операції – це зниження частки прибутку за рахунок перекладання ризику несвоєчасного надходження коштів від імпортера;
основний виграш фірми – експортера – це 20% відшкодування ПДВ з повної суми експортної поставки, оскільки права форфейтора на відшкодування ПДВ не переходять;
Враховуючи вищенаведене дипломній роботі виконане прогнозування результатів діяльності ТОВ “АНТ” при впровадженні факторингово-форфейтингових схем, тобто отримання коштів часткового рефінансування на період виконання розрахунків за зовнішньоекономічними контрактами.
Проведене прогнозування на ПЕОМ підвищення характеристик діяльності дочірнього ТОВ “АНТ” при впровадженні факторингових та форфейтингових схем розрахунків на базі фактичних матеріалів 2004 року показало, що впровадження запропонованих моделей факторингових та форфейтингових розрахунків позитивно впливає на прогнозовані результати діяльності :
прогнозована рентабельність активів по валовому реалізаційному прибутку підвищується з фактичного рівня 2004 року – 29% до рівней 37-39,8%;
прогнозована рентабельність власного капіталу по чистому прибутку після оподаткування підвищується з фактичного рівня 2004 року – 4,4% до рівней 20 –24,3 %;
прогнозована рентабельність реалізованої продукції по чистому доходу після оподаткування підвищується з фактичного рівня 2004 року – 1,76% до рівней 9 –11,3 %;
прогнозований рівень дивідендної прибутковості 1 грн. статутного фонду товариства підвищується з фактичного рівня 2004 року – 46 % до рівней 249 –320 % річних;
прогнозований період одного обороту запасів зкорочується з фактичного рівня 2004 року – 59,9 днів/оборот до рівней 49 – 52,6 днів /оборот;
прогнозований період одного обороту(погашення) дебіторської заборгованості зкорочується з фактичного рівня 2004 року – 10,2 днів/ оборот до рівней 8 – 8,46 днів /оборот;
прогнозований період одного обороту (погашення) кредиторської заборгованості зкорочується з фактичного рівня 2004 року – 29,1 днів/ оборот до рівней 16,3 – 20,2 днів /оборот;
прогнозоване співвідношення поточної дебіторської заборгованості до поточної кредиторської заборгованості підвищується з фактичного рівня 2004 року – 0,43 до рівней 0,52- 0,65, що з врахуванням більшої ніж в 2 рази швидкості обертання дебіторської заборгованості ніж кредитроської, забезпечує стійкий графік платоспроможності підприємства;
прогнозований рівень загальної ліквідності підприємства підвищується з фактичного рівня 2004 року – 1,653 до рівней 2,17 – 2,44, що при нормативному значенні цього показника не менше 1,0 свідчить про стійкий запас ліквідності підприємства;
прогнозований рівень швидкої (строкової) ліквідності підприємства підвищується з фактичного рівня 2004 року – 0,369 до рівней 0,78 – 1,00, що при нормативному значенні цього показника 0,7 – 0,8 свід-чить про перехід підприємства в зону стійкої строкової ліквідності;
прогнозований рівень моментальної ліквідності підприємства підвищується з фактичного рівня 2004 року – 0,119 до рівней 0,53 – 0,72, що при нормативному значенні цього показника 0,2-0,35 свідчить про перехід підприємства в зону стійкого запасу моментальної ліквідності ;
Список використаної літератури
1. ЗАКОН УКРАЇНИ «Про банки і банківську діяльність» // від 7 грудня 2000 року N 2121-III (Із змінами і доповненнями, внесеними Законами України станом на 20 листопада 2003 року N 1294-IV)
2. Закон України “Про Національний банк України” // від 20 травня 1999 року N 679-XIV (Із змінами і доповненнями, внесеними Законами України станом на 10.01. 2002 року N 2922-III)
3. ЗАКОН УКРАЇНИ «Про Митний тариф України» // від 5 квітня 2001 року N 2371-III (Із змінами і доповненнями, внесеними Законами України станом на 7 березня 2002 року N 3114-III)
4. Закон України «Про регулювання товарообмінних (бартерних) операцій у сфері зовнішньоекономічної діяльності» від 23.12.98 р. № 351-XIV, зі змінами та доповненнями
5. Закон України “ Про операції з давальницькою сировиною у зовнішньоекономічній діяльності” // від 15 вересня 1995 року N 327/95-ВР ( із змінами станом на 21 червня 2001 року N 2555-III)
6. Закон України “Про оподаткування прибутку підприємств” // від 28.12.1994 N 334/94-ВР( із змінами та доповненнями станом на 27.11.2003 N 1344-IV)
7. Закон України “Про господарські товариства” / від 19 вересня 1991 року N 1576-XII/ від 17 травня 2001 року N 2409-III
8. ЗАКОН УКРАЇНИ „Про податок на додану вартість „// від 3 квітня 1997 року N 168/97-ВР (Із змінами і доповненнями, внесеними Законами України від 7 березня 2002 року N 3118-III)
9. Закон України “ Про зовнішньоекономічну діяльність” // від 16 квітня 1991 року N 959-XII (від 8 червня 2000 року N 1807-III).
10. Закон України “Про порядок виконання розрахунків в іноземній валюті”// № 185/94-ВР від 23.09.1994 (Із змінами і доповненнями, внесеними Законами України станом на 5 лютого 2004 року N 1454-IV)
11. ЗАКОН УКРАЇНИ «Про обіг векселів в Україні» //від 5 квітня 2001 року N 2374-III (Із змінами і доповненнями, внесеними Законом України від 25 грудня 2002 року N 364-IV)
12. КОНВЕНЦІЯ, якою запроваджено Уніфікований закон про переказні векселі та прості векселі //ДАТА ПІДПИСАННЯ: 07.06.30 р., ДАТА ПРИЄДНАННЯ УКРАЇНОЮ: 06.07.99 р. ,ДАТА НАБУТТЯ ЧИННОСТІ УКРАЇНОЮ: 06.01.2000 р.
13. Декрет Кабміну України “ Про систему валютного регулювання і валютного контролю” // № 15-93 від 19.02.1993 в редакції змін від від 16 січня 2003 року N 436-IV
14. Господарський кодекс України // від 16 січня 2003 року N 436-IV(діє з 01.01.2004)
15. Кодекс України про адміністративні правопорушення //від 7 грудня 1984 року № 8073-Х(Із змінами і доповненнями станом на 24 червня 2004 року N 1876-IV)
16. КРИМІНАЛЬНИЙ КОДЕКС УКРАЇНИ // від 5 квітня 2001 року N 2341- III (Із змінами і доповненнями, внесеними Законами України на 15 травня 2003 року N 744-IV, ОВУ, 2003 р., N 23, ст. 1016)
17. МИТНИЙ КОДЕКС УКРАЇНИ // від 11 липня 2002 року N 92-IV
18. ЦИВІЛЬНИЙ КОДЕКС УКРАЇНИ // 16 січня 2003 року N 435-IV ( Із змінами і доповненнями, внесеними законами України станом на 12 травня 2004 року N 1713-IV, ОВУ, 2004 р., N 25, ст. 1629)
19. МІЖНАРОДНА ТОРГОВЕЛЬНА ПАЛАТА Міжнародні правила по тлумаченню термінів "Інкотермс" (редакція 2000 р.) // Надруковано: "Урядовий кур'єр", N 63, 3 квітня 2000 р., "Урядовий кур'єр", N 68, 10 квітня 2002 р.
20. МТП “Уніфіковані правила та звичаї для документарних акредитивів” (редакція 1993 р., публікація Міжнародної Торговельної Палати N 500)
21. МЕЖДУНАРОДНЫЕ ПРАВИЛА ПО ИНКАССО* // (редакция 1995 года, публикация Международной торговой палаті № 522
22. “Женевская Конвенция, устанавливающая единообразний закон о переводном и простом векселе” (1930 г. о единообразном Законе о переводном и простом векселе от 07.06.30 г.) N 358 (ДЛЯ УКРАИНЫ: 06.01 2000 г )
23. Інструкція “ Правила здійснення операцій на міжбанківському валютному ринку України” // Постанова Правління НБУ № 127 від 18.03.1999 (в редакції змін Постанови НБУ від 17 вересня 2003 року N 400)
24. Інструкція про порядок відкриття, використання і закриття рахунків у національній та іноземних валютах //Постанова Правління Національного банку України від 12 листопада 2003 року N 492 (станом змін на 23 червня 2004 року N 295
25. Інструкція “ Про переміщення валюти України, іноземної валюти, банківських металів, платіжних документів та платіжних карток через митний кордон України” // Постанова Правління НБУ № 283 від 12.07.2000 (в редакції змін Постанови НБУ від 12 липня 2004 року N 319);
26. Інструкція про порядок регулювання діяльності банків в Україні // Постанова Правління Національного банку України від 28 серпня 2001 року N 368 (Із змінами і доповненнями, внесеними постановами Правління Національного банку України станом від 10 серпня 2004 року N 377)
27. Положення про валютний контроль // Постанова Правління Національного банку України від 8 лютого 2000 року N 49 (станом змін на 29 січня 2003 року N 30)
28. Положення про порядок видачі банкам банківських ліцензій, письмових дозволів та ліцензій на виконання окремих операцій //Постанова Правління Національного банку України від 17 липня 2001 року N 275 (Із змінами і доповненнями, внесеними постановами Правління Національного банку України станом на 17 березня 2004 року N 112)
29. Положення “Про порядок здійснення операцій з чеками в іноземній валюті на території України”(Постанова Правління НБУ № 520 від 29.12.2000 )
30. Положення “ Про порядок реєстрації договорів в іноземній валюті між резидентами та нерезидентами України” (Постанова Правління НБУ № 12 від 15.01.2001) ;
31. Положення про вантажну митну декларацію //постанова Кабінету Міністрів України від 9 червня 1997 р. N 574 / від 28 березня 2001 року N 287
32. Положення (стандарт) бухгалтерського обліку 1 "Загальні вимоги до фінансової звітності", Наказ Мінфіна України № 87 від 31.03.1999 + № 304 від 30.11.2000.
33. Положення (стандарт) бухгалтерського обліку 2 "Баланс", Наказ Мінфіна України № 87 від 31.03.1999 + № 304 від 30.11.2000.
34. Положення (стандарт) бухгалтерського обліку 3 " Звіт про фінансові результати «, Наказ Мінфіна України № 87 від 31.03.1999 + № 304 від 30.11.2000.
35. “Про типові платіжні умови зовнішньоекономічних договорів (контрактів) і типові форми захисних застережень до зовнішньоекономічних договорів (контрактів), які передбачають розрахунки в іноземній валюті” // КАБІНЕТ МІНІСТРІВ УКРАЇНИ І НАЦІОНАЛЬНИЙ БАНК УКРАЇНИ ПОСТАНОВА від 21 червня 1995 р. N 444
36. Про переказування коштів у національній та іноземній валюті на користь нерезидентів за деякими операціями //Постанова Правління Національного банку України від 30 грудня 2003 року N 597 (Із змінами і доповненнями, внесеними постановою Правління Національного банку України від 17 червня 2004 року N 270)
37. Положення про оформлення та подання клієнтами платіжних доручень в іноземній валюті або банківських металах, заяв про купівлю або продаж іноземної валюти або банківських металів до уповноважених банків і інших фінансових установ та порядок їх виконання //Постанова Правління Національного банку України від 5 березня 2003 року N 82 (Із змінами і доповненнями, внесеними постановами Правління Національного банку України станом на 12 листопада 2003 року N 493)
38. Положення про відкриття та функціонування в уповноважених банках України рахунків банків-кореспондентів в іноземній валюті та в гривнях // Постанова Правління Національного банку України від 26 березня 1998 року N 118 (в редакції змін Постанови НБУ станом на 10 листопада 2003 року N 485)
39. Положення про порядок здійснення банками операцій з векселями в національній валюті на території України // Постанова Правління Національного банку України від 16 грудня 2002 року N 508
40. Положення про порядок здійснення уповноваженими банками операцій за документарними акредитивами в розрахунках за зовнішньоекономічними операціями // Постанова Правління Національного банку України від 3 грудня 2003 року N 514
41. Баканов М.И., Шеремет А.Д. Теория экономического анализа: учебник. – М.: Финансы и статистика, 1996.
42. Банківські операції. Під ред. А.М.Мороз, М.І.Савлук, М.Ф.Пудовкіна та інші - Київ: КНЕУ, 2000 .
43. Бойчук І.М. Харів П.С., Хопчан М.І. Економіка підприємств. – Львів: В-во “Сполом”, 1998.
44. Грачев Ю. Н. Внешнеэкономическая деятельность. Организация и техника внешнеэкономических операций: Учеб.-практ. пособие. - М., 2000.
45. Ганна Негода Операції з простим векселем //«Вісник податкової служби України», жовтень 2002 р., № 39 с. 39
46. Д. Винокуров Вексельний обіг в Україні: нове та узаконене старе // «Податки та бухгалтерський облік», 10 травня 2001 р., № 38 (387), с. 22
47. Дегтярева О. И., Полякова Т. Н., Саркисов С. В. Внешнеэкономическая деятельность. Учеб. пособие. - М., 1999.
48. Економіка підприємств / За ред. Покропивного С. Ф.– К.: Хвиля-Прес, 1995.
49. Ефимова М.Р., Ганченко О.И., Петрова Е.В. Практикум по общей теории статистики: Учебное пособие. – Москва: Финансы и статистика, 2000.
50. Єршов А.Д. Міжнародні митні відносини - Товариство “Знання”,Санкт-Петербург, 2000
51. Ізмайлова К.В. Фінансовий аналіз: Навч. посібник – К.: МАУП,2000.
52. Козик В.В., Панкова Л.А., Даниленко Н.Б. Міжнародні економічні відносини: навч. посібник – Київ, “Знання Прес-2000”, 2000.
53. Ковалев В.В. Финансовый анализ: Управление капиталом. Выбор инвестиций. Анализ отчётности. - М.: Финансы и статистика, 1996г.
54. Кириченко О.А. Менеджмент зовнішньоекономічної діяльності: Навч. посіб. - 3-тє вид., перероб. і доп. - К.: Знання-Прес, 2002. - 384 с.
55. Коцовська Р., Ричаківська В та інш. Операції комерційних банків – Львів : ЛБІ НБУ, 2001
56. Лизинговые, факторинговые, форфейтинговые операции банков/под ред. Абалкин Л.И., Аболихина Г.Л., Адибеков М.Г. - Москва, "ДеКА" 1995г.
57. Международные расчеты по коммерческим операциям. Часть 1:Аккредитив. Перевод под ред. Носко А.П., АО "Консалтбанкир", М.: 1994 .
58. Международные расчеты по коммерческим операциям. Часть 2: Инкассо. Перевод. Перевод под ред. Носко А.П., АО "Консалтбанкир", М.: 1994 .
59. Международные валютно-кредитные и финансовые отношения / под. редакцией Л.Н.Красавиной – М.: «Финансы и статистика», 2001
60. Папінова О. Відображення операцій з векселями в бухгалтерському обліку// «Баланс», 22 серпня 2000 р., № 34 (315), с. 29
61. Рогач О.І., Філіпенко А.С., Шемет Т.С. Міжнародні фінанси. Підручник. Київ: Либідь, 2003, 784 с.
62. Стровский Л.Е., Казанцев С.К., Паршина Е.А. и др. Внешнеэкономическая деятельность предприятия: Учеб. для вузов / Под ред. проф. Л.Е. Стровского. - 2-е изд., перераб. и доп. - М., 1999.
63. Управління зовнішньоекономічною діяльністю: Навч.посібник: 2-ге вид., випр. і доп. / За заг. ред. А. І. Кредісова. - К.: ВІРА-Р, 2002. - 552 с.
64. SWIFT – Руководство пользователя по форматированию телекоммуникационных сообщений, Бельгия, 1994.
Додаток А
Структура умов зовнішньоекономічних договорів по ІНКОТЕРМС-2000
| Група E |
Відправлення |
|
| EXW |
Франко-завод (... назва місця) |
|
| Група F |
Основне перевезення не оплачено |
|
| FCA |
Франко-перевізник (... назва місця призначення) |
|
| FAS |
Франко вздовж борту судна (... назва порту відвантаження) |
|
| FOB |
Франко-борт (... назва порту відвантаження) |
|
| Група C |
Основне перевезення оплачено |
|
| CFR |
Вартість і фрахт (... назва порту призначення) |
|
| CIF |
Вартість, страхування та фрахт (... назва порту призначення) |
|
| CPT |
Фрахт/перевезення оплачені до (... назва місця призначення) |
|
| CIP |
Фрахт/перевезення та страхування оплачені до (... назва місця призначення) |
|
| Група D |
Прибуття |
|
| DAF |
Поставка до кордону (... назва місця поставки) |
|
| DES |
Поставка з судна (… назва порту призначення) |
|
| DEQ |
Поставка з причалу (… назва порту призначення) |
|
| DDU |
Поставка без сплати мита (... назва місця призначення) |
|
| DDP |
Поставка зі сплатою мита (... назва місця призначення) |
|
Додаток Б
Додаткові поля – інструкції повідомлень SWIFT
| Скорочення |
Значення |
Тип повідомлення |
| ACC |
Інструкції для банку кінцевого одержувача коштів (бенефіціара) |
100, 200, 202 |
| BENONLY |
Платіж має бути здійснено виключно для бенефіціара |
100 |
| BNF |
Інструкції для бенефіціара |
202 |
| CHEQUE |
Платити чеком |
100 |
| CORPTRAD |
Платіж здійснено при торговельних розрахунках, наприклад, при валютних угодах, угодах з цінними паперами |
100 |
| HOLD |
Бенефіціар буде виходити на зв'язок. Платити після з'ясування |
100 |
| INS |
Установа, яка доручила відправнику виконання операції |
100, 202 |
| INT |
Інструкції для банку-посередника |
100, 200, 202 |
| INTRACOM |
Платіж є внутрішньофірмовим, тобто - платіж між двома компаніями, що належать до однієї групи |
100 |
| PHON |
Повідомте банк кінцевого одержувача коштів (бенефіціара) по телефону |
100, 200, 202 |
| PHONBEN |
Повідомте/зв'яжіться з бенефіціаром по телефону |
100, 202 |
| PHONIBK |
Повідомте банк-посередник по телефону |
100, 200, 202 |
| RCB |
Філія банку-одержувача або інший банк, через який кошти будуть доступними банку-одержувачу |
100 |
| REC |
Інструкції для одержувача |
100, 200, 202 |
| REJT |
Відмова |
100, 200, 202 |
| RETN |
Повернення |
100, 200, 202 |
| TELE |
Повідомте банк кінцевого одержувача коштів (бенефіціара) найбільш ефективним засобом зв'язку |
100, 200, 202 |
| TELEBEN |
Повідомте бенефіціара найбільш ефективним засобом зв'язку |
100, 202 |
| TELEIBK |
Повідомте банк-посередник найбільш ефективним засобом зв'язку |
100, 200, 202 |
Додаток В
Схеми застосування основних розрахунових інструментів в зовнішній торгівлі

Рис. В.1 Схема операційних етапів розрахунків чеками при проведенні імпортної операції

Рис. В.2 Схема операційних етапів розрахунків векселями при проведенні імпортної операції

Рис. В.3 Схема операційних етапів розрахунків банківськими переказами при проведенні імпортної операції з частковим попереднім авансуванням

Рис.В.4 Схема акредитивної операції зовнішньоекономічного банківського переказу з документальними умовами виконання платіжного доручення
1. Експортер і імпортер укладають угоду купівлі-продажу, що передбачає акредитивну форму розрахунків.
2. Після укладання угоди експортер готує товар до відвантаження, про що сповіщає імпортера.
3. Одержавши таке повідомлення , імпортер направляє своєму банку заяву на відкриття акредитива, у якій відзначає всі необхідні його умови.
4. Банк-емітент відкриває акредитив і просить банк у країні продавця авізувати і в ряді випадків підтвердити акредитив.
5. Одержавши акредитив від банку-емітента, авізуючий банк сповіщає продавця про відкриття акредитива.
6. Одержавши акредитив від авізуючего банку і переконавшись , що умови акредитива цілком відповідають угоді, продавець відвантажує товар на адресу покупця.
7. Після відвантаження товару продавець одержує від перевізника транспортні документи.
8. Продавець надає передбачені акредитивом документи у свій банк.
9. Банк бенефіціара перевіряє і відсилає документи банку-емітенту для оплати.
10. Одержавши документи банк-емітент перевіряє їх, після чого переводить суму платежу банку експортера.
11. Банк-емітент дебетує рахунок імпортера.
12. Банк експортера зараховує виторг бенефіціару.
13. Імпортер, за допомогою отриманих документів, одержує товар.
Таблиця В.1
Види акредитивів та їх класифікація
| № п/п |
Класифікація |
Вид |
Підвид |
| 1. |
За способом використання |
а) документарні (товарні) б) грошові (циркулярні) |
|
| 2. |
За формою |
а) документарні акредитиви б) акредитивні комерційні листи |
|
| 3. |
За способом повідомлення бенефіціара (експортера) про відкриття акредитива на його користь |
а) прямо авізовані акредитиви б) акредитиви, авізовані через авізуючий банк в) попередньо авізовані акредитиви |
|
| 4. |
Залежно від виду зовнішньоекономічної діяльності суб’єктів господарювання |
а) акредитиви на імпорт б) акредитиви на експорт |
транзитні акредитиви |
| 5. |
За ступенем гарантованої оплати сум, які мають бути сплачені експортеру |
а) відкличні б) безвідкличні |
|
| 6. |
За наявністю або відсутністю підтвердження за акредитивом з боку авізу-ючого чи іншого банку |
а) підтверджені б) непідтверджені |
|
| 7. |
За характером платежу у зв’язку з можливістю чи неможливістю здійснювати часткові поставки продукції |
а) подільні б) неподільні |
|
| 8. |
За валютою платежу |
а) в національній валюті бенефіціара (експортера) б) в національній валюті імпортера (наказодавця акредитива) в) у третій валюті |
|
| 9. |
За місцем та суб’єктом виконання |
а) виконуються банком-емітентом у країні імпортера б) виконуються авізуючим або підтверджуючим банком, який знаходиться у країні бенефіціара (експортера) в) виконуються за участю третього банку |
|
| 10. |
За способом виконання |
а) шляхом платежу за пред’явленням б) шляхом платежу з відстрочкою в) шляхом акцепту г) шляхом негоціації |
обмежені вільні |
| 11. |
Залежно від наявності інших бенефіціарів |
а) переказні (трансферабельні) б) не переказні |
|
| 12. |
Залежно від наявності депонованих коштів у підтверджуючому банку |
а) покриті б) непокриті |
|
| 13. |
Спеціальні форми акредитивів |
а) компенсаційні б) зустрічні в) резервні (“стенд-бай”) г)відновлювальні (револьверні) д.) з червоною смугою |
кумулятивні не кумулятивні |
Додаток Г
Тарифи АППБ «Аваль» на обслуговування міжнародних операцій по документарних акредитивах та банківських переказах
| Види операцій |
Ставки |
Примітки |
||
| Експортні акредитиви |
||||
| 1 |
Попереднє авізування акредитиву бенефіціару |
50 USD |
||
| 2 |
Авізування акредитиву* |
0,1% min 40 USD max 500 USD |
||
| 3 |
Підтвердження акредитиву: |
|||
| без грошового покриття |
5% річних, або згідно з окремим договором |
|||
| з грошовим покриттям в АППБ «Аваль» |
0,2% за квартал min 50 USD max 1000 USD |
|||
| 4 |
Перевірка документів на відповідність умовам акредитиву** |
0,3% min 50 USD max 1000 USD |
За кожний пакет документів |
|
| 5 |
Платіж на користь бенефіціара |
0,2% min 20 USD max 500 USD |
||
| 6 |
Авізування змін умов акредитиву |
40 USD |
За кожне повідомлення |
|
| 7 |
Обробка документів, що мають розбіжності з умовами акредитиву |
30 USD |
||
| 8 |
Анулювання акредитиву до терміну його закінчення |
40 USD |
||
| 9 |
Перевірка документів на відповідність умовам акредитиву, якщо АППБ «Аваль» не є виконавчим банком |
0,1% min 40 USD max 250 USD |
||
| 10 |
Відстеження платежу з відстрочкою |
0,1% max 50 USD |
||
| 11 |
Переказ трансферабельного акредитиву на користь іншого бенефіціара |
0,25% min 50 USD max 1000 USD |
||
| 12 |
Негоціація акредитиву |
Згідно з окремим договором |
||
| Імпортні акредитиви |
||||
| 1 |
Попереднє авізування акредитиву |
1 |
Попереднє авізування акредитиву |
|
| 2 |
Відкриття акредитиву/збільшення суми акредитиву |
2 |
Відкриття акредитиву/збільшення суми акредитиву |
|
| Залежно від суми: від 0 до 400 000 USD від 400 000,01 до 800 000 USD від 800 000,01 до 1 500 000 USD від 1 500 000,01 USD і більше |
Залежно від суми: від 0 до 400 000 USD від 400 000,01 до 800 000 USD від 800 000,01 до 1 500 000 USD від 1 500 000,01 USD і більше |
|||
| 3 |
Забезпечення акредитиву, що відкривається, підтвердженням іншого банку з використанням кредитної лінії |
3 |
Забезпечення акредитиву, що відкривається, підтвердженням іншого банку з використанням кредитної лінії |
|
| 4 |
Інші зміни |
4 |
Інші зміни |
|
| 5 |
Перевірка отриманих документів** |
5 |
Перевірка отриманих документів** |
|
| 6 |
Обробка документів з розбіжністю за умовами акредитиву |
6 |
Обробка документів з розбіжністю за умовами акредитиву |
|
| 7 |
Анулювання акредитиву до строку його закінчення |
7 |
Анулювання акредитиву до строку його закінчення |
|
| 8 |
Платіж на користь бенефіціара |
8 |
Платіж на користь бенефіціара |
|
| 9 |
Акцепт витрат |
9 |
Акцепт витрат |
|
Обслуговування операцій за допомогою SWIFT, TELEX, FAX —20 USD.
Поштові витрати — за фактом.
* Банк залишає за собою право стягувати додаткову комісію у розмірі 100 USD тоді, коли отриманий акредитив містить складні умови чи велику кількість умов.
** Банк залишає за собою право стягувати додаткову комісію в розмірі 100 USD тоді, коли акредитив передбачає надання складних документів чи великої кількості документів (більше 7).
Комісії не повертаються у разі анулювання акредитиву або по закінченні строку дії акредитиву чи його частини.
Тарифи АППБ „Аваль” за обслуговування операцій по міжнародному документарному інкасо та банківським переказам
| Види операцій |
Ставки |
Примітки |
|
| Експортне інкасо |
|||
| 1 |
Обробка і підготовка до відправлення документів по інкасо |
0,25% min 50 USD max 500 USD |
Тариф включає контроль зарахування коштів з інкасо та телекомунікаційні витрати |
| 2 |
Запити за інкасовою операцією / внесення змін |
50 USD |
Тариф включає телекомунікаційні витрати |
| Імпортне інкасо |
|||
| 3 |
Одержання й авізування документів по інкасо |
0,15% min 50 USD max 500 USD |
|
| 4 |
Передача документів по інкасо на платіж з використанням останнього згідно з умовами інкасо / повернення документів по інкасо без виконання. |
0,2% min 50 USD max 500 USD |
|
| 5 |
Запити за інкасовою операцією / внесення змін |
50 USD |
Тариф включає телекомунікаційні витрати |
| Виконання операцій з пересилки документів |
|||
| 1 |
Для документів, що пересилаються на території України |
30 грн. |
За кожну операцію з пересилки документів |
| 2 |
Для документів, що пересилаються поза меж території України |
300 грн. |
За кожну операцію з пересилки документів |
Обслуговування операцій за допомогою SWIFT, Telex, Fax — 20 USD.
Поштові витрати — за фактом.
Комісійна винагорода в іноземній валюті, що виплачується іноземним банкам по документарних операціях, відшкодовується у відповідній валюті за рахунок коштів клієнтів.
Додаток Д
Основні реєстраційні та організаційні дані ТОВ “АНТ” – дочірнього підприємства ВАТ “Янцівський гранітний кар’єр”
| КОДИ |
|||||
| Територія |
|||||
| Форма власновті |
Колективна власність |
КФВ |
20 |
||
| СПОДУ |
06024 |
||||
| Галузь (вид діяльності) |
виготовлення нерудних та будівельних матеріалів |
ЗКГНГ |
16180 |
||
| Зареєстрований статутний капітал (грн.) |
57 070,00 |
||||
| Найменування банка , обслуговуючого підприємство національній та іноземній валютах |
АКБ "Укрсоцбанк" |
||||
| Код по ЗКГНГ |
Зареєстровані види діяльності по статуту |
||||
| 16180 |
Промисловість нерудних будівельних матеріалів |
||||
| 71250 |
Роздрібна торгівля недержавних організацій, крім споживчої кооперації |
||||
| 71130 |
Оптова торгівля недержавних організацій, крім споживчої кооперації |
||||
| 72200 |
Зовнішня торгівля недержавних організацій |
||||
| Кількість засновників - юридичних осіб |
5 |
||||
| Доля акцій, які належать юридичним особам ( в %) |
77.17 |
||||
| Кількість засновників – фізичних осіб |
25 |
||||
| Доля акцій, які належать фізичним особам ( в %) |
22.83 |
||||
| Середнєспискова чисельність працівників за 2002 –2004 роки (осіб) |
333 |
||||
Інформація про власників 5%-ї та більшої долі дочірнього ТОВ “АНТ” ВАТ “Янцівський гранітний кар’єр”
| Найменування юридичної особи |
Код ЕДРПОУ |
Місцезнаходження |
Дата внесення в реєстр |
Кількість акцій (штук) |
Від загальної кількості акцій (%) |
Кількість акцій по видах |
|||||
| Звичайні іменні |
Звичайні на пред’явника |
Привілегіровані іменні |
Привіле-гіровані на пред’явника |
||||||||
| ВАТ "Янцівський гранітний кар’єр" |
30801647 |
м.Запоріжжя, бул.Вітчизняний, 2 |
02.04.2001 |
2989426 |
52.38 |
2989426 |
|||||
| ВАТ "Міжрегіональний фондовий союз" (ном.утримувач) |
24917996 |
м.Київ, вул.О.Гончара, 3 |
20.04.2001 |
677525 |
11.87 |
677525 |
|||||
| ЗАТ "Інвестиційна компанія "Тект" (ном.утримувач) |
20393384 |
м.Київ, вул.Солом'янська, 3 |
18.12.2001 |
560000 |
9.81 |
560000 |
|||||
| ПІБ фізичної особи |
Дата внесення в реєстр |
Кількість акцій (штук) |
Від загальної кількості акцій (%) |
Кількість акцій по видах |
|||||||
| Звичайні іменні |
Звичайні на пред’явника |
Привіле-війовані іменні |
Привіле-гіровані на пред’явника |
||||||||
| Трофименко Вадим Всеволодович |
27.12.2001 |
350000 |
6,30 |
350000 |
|||||||
| Усього: |
4576951 |
80,36 |
4576951 |
- |
- |
- |
|||||
| Дата реєстрації емісії |
Номер свідоцтва |
О Орган реєстрації емісії |
Вид акцій |
Форма випуску |
Номінальна вартість (грн.) |
Кількість акцій (штук) |
Сума по номіналу (грн.) |
Доля в статутному капіталі |
|||
| 15.02.1999 |
43/08/1/99 |
Київське управління ДКЦПФР |
обычные именные |
документарная |
0.01 |
5 707 000 |
57 070.00 |
100.00 |
|||
Додаток Е
Прайс-лист ТОВ "ГАЛАТР" (м. Москва, Росія) на модульні гранітні плити з Росії і СНД для будівельних фірм Москви і Підмосков'я в USD/м2 з урахуванням ПДВ, тари і навантаження. (Розміри: 300х300, 300х400, 300х600, 400х400, 400х600)
| № |
Найменування |
Колір |
Фактура обробки при товщині плити, мм |
|||||
| Полірована |
Термооброблена |
|||||||
| 20 |
30 |
40 |
20 |
30 |
40 |
|||
| 1 |
Амфіболіт гранат. |
64 |
78 |
87 |
- |
- |
- |
|
| 4 |
Відродження |
60 |
72 |
80 |
60 |
72 |
80 |
|
| 5 |
Габро (Карелія) |
75 |
89 |
99 |
75 |
89 |
99 |
|
| 7 |
Дидковический |
72 |
82 |
95 |
72 |
82 |
95 |
|
| 8 |
Джиль-Тау |
65 |
75 |
85 |
65 |
77 |
87 |
|
| 10 |
Емельяновский |
72 |
82 |
98 |
72 |
82 |
98 |
|
| 13 |
Калгуваара |
60 |
70 |
80 |
60 |
70 |
80 |
|
| 15 |
Капустинский |
70 |
80 |
96 |
70 |
80 |
98 |
|
| 16 |
Кашина Гора |
67 |
78 |
90 |
67 |
78 |
90 |
|
| 22 |
Ковальський |
65 |
75 |
82 |
65 |
75 |
82 |
|
| 24 |
Курдайский |
65 |
75 |
85 |
65 |
75 |
85 |
|
| 25 |
Куртинский |
65 |
75 |
85 |
65 |
76 |
88 |
|
| 26 |
Лабрадорит |
75 |
85 |
95 |
- |
- |
- |
|
| 27 |
Лезниковский |
69 |
82 |
98 |
70 |
85 |
98 |
|
| 32 |
Междуреченский |
70 |
85 |
95 |
70 |
85 |
95 |
|
| 33 |
Олоновский |
65 |
75 |
90 |
65 |
75 |
90 |
|
| 34 |
Ореховский |
72 |
80 |
90 |
72 |
80 |
90 |
|
| 38 |
Танский |
65 |
78 |
92 |
65 |
78 |
94 |
|
| 40 |
Токовский |
72 |
82 |
95 |
72 |
82 |
97 |
|
| 42 |
Южно-Султаевский |
60 |
70 |
75 |
60 |
75 |
81 |
|
| 14 |
Каменогорский |
(Сірий граніт) |
62 |
75 |
82 |
- |
75 |
80 |
| 12 |
Исетский |
(Сірий граніт) |
59 |
75 |
80 |
60 |
75 |
80 |
| 18 |
Константиновский |
(Сірий граніт) |
72 |
82 |
98 |
72 |
82 |
98 |
| 35 |
Покостовский |
(Сірий граніт) |
68 |
78 |
89 |
68 |
78 |
92 |
| 36 |
Суховязский |
(Сірий граніт) |
62 |
75 |
85 |
62 |
75 |
85 |
| 37 |
Сибирский |
(Сірий граніт) |
65 |
76 |
87 |
61 |
77 |
87 |
| 43 |
Янцевский |
(Сірий граніт) |
65 |
75 |
88 |
65 |
76 |
92 |
Примітки: 1. Постачання каменю в будь-якій фактурі (пиленій, шліфованої, термообработаній, бучардованій, полірованій) здійснюється протягом10 днів з моменту внесення передоплати за замовлення (70%). Термін виготовлення замовлення обсягом > 300 м2 протягом 30 робочих днів. Діє гнучка система знижок: від обсягу більш 100м2 до 300м2 – 2-3%; від 300м2 до 600м2 – 3-5%, від 600м2 до 1500м2 – 5-7%; від 1500м2 знижки договірні.
6. Вартість плит пиляної фактури - 80-90% вартості полірованої, шліфованої - 95%.
ТОВ "АНТ" (Україна 04073,Київ-73, вул.Вербова,8-а) пропонує продукцію з гранітів українських родовищ, зроблену на устаткуванні фірм: "Pedrini", "Barsanti" (Італія) Плитка лицювальна розміром: 300x300, 300x600, 400x400, 400x600, 500x500, 600x600мм
| Назва природного каменю |
Фактура лицьової поверхні |
Ціна 1 кв.м $США Товщина, мм |
|||
| 15 мм |
20 мм |
30 мм |
|||
| Blue Volga /Головинський/ |
/Лабрадорит/ Dobryn Blue |
Шліфований Полірований |
40 46 |
44 50 |
53 60 |
| Irina Blue/Осникивський/ |
/Лабрадорит/ Dobryn Blue |
Шліфований Полірований |
41 47 |
44 50 |
53 60 |
| Dobryanske/Добринський/ |
/Лабрадорит/ Dobryn Blue |
Шліфований Полірований |
41 55 |
46 59 |
52 71 |
| Nebigsky/Небіжський/ |
/Лабрадорит/ Dobryn Blue |
Шліфований Полірований |
40 46 |
44 50 |
53 60 |
| Kamyanobrodsky/Каменобродський/ |
/Лабрадорит/ Dobryn Blue |
Шліфований Полірований |
40 46 |
44 50 |
53 60 |
| Blue Night/Кам'яна піч/ |
/Лабрадорит/ Dobryn Blue |
Шліфований Полірований |
40 46 |
44 50 |
53 60 |
| Blue Volga/Синій камінь/ |
/Лабрадорит/ Dobryn Blue |
Шліфований Полірований |
40 46 |
44 50 |
53 60 |
| Pervomaysky/Першотравневий/ |
Червоний граніт |
Шліфований Полірований |
34 40 |
37 43 |
45 52 |
| Rosso Santiago/Капустинський/ |
Червоний граніт |
Шліфований Полірований |
36 42 |
39 45 |
47 54 |
| Brown Santiago/Войновський/ |
Червоний граніт |
Шліфований Полірований |
36 42 |
39 45 |
47 54 |
| Moon's Night/Місячна ніч/ |
Темно-коричне-вий граніт |
Шліфований Полірований |
36 42 |
39 45 |
47 54 |
| Maple Red/Лезниковський/ |
Червоний граніт |
Шліфований Полірований |
40 47 |
43 50 |
54 63 |
| Star of Ukraine/Дидковичський/ |
Червоний граніт |
Шліфований Полірований |
38 45 |
41 48 |
49 58 |
| Karmin/Крупський/ |
Червоний граніт |
Шліфований Полірований |
37 43 |
40 46 |
48 55 |
| Rosso Pink/Ореховський/ |
Червоний граніт |
Шліфований Полірований |
35 41 |
38 44 |
46 52 |
| Flower of Ukraine/Межиричський/ |
Червоний граніт |
Шліфований Полірований |
35 42 |
38 45 |
47 53 |
| Carpazi/Токовський/ |
Червоний граніт |
Шліфований Полірований |
36 43 |
39 46 |
48 55 |
| Withered/Новоданилівський/ |
Червоний граніт |
Шліфований Полірований |
35 42 |
39 45 |
48 54 |
| Rosso Toledo/Емельянівський/ |
Червоний граніт |
Шліфований Полірований |
35 42 |
39 45 |
48 54 |
| Grey Ukraine/Покостовський/ |
Сірий граніт |
Шліфований Полірований |
36 42 |
39 45 |
48 54 |
| Real Grey/Янцевський/ |
Сірий граніт |
Шліфований Полірований |
36 42 |
39 45 |
47 54 |
| Tansky/Танський/ |
Сірий граніт |
Шліфований Полірований |
36 42 |
39 45 |
48 54 |
| Rosso Toledo/Евдокимивський/ |
Сірий граніт |
Шліфований Полірований |
36 42 |
39 45 |
48 54 |
| Verde Oliva/Масловський/ |
Кольоровий граніт |
Шліфований Полірований |
40 47 |
43 50 |
53 60 |
| Chovnovsky/Човновський/ |
Кольоровий граніт |
Шліфований Полірований |
37 43 |
40 46 |
49 55 |
| Leopard/Корнинський/ |
Кольоровий граніт |
Шліфований Полірований |
35 41 |
38 44 |
47 53 |
| Neryazhsky/Неряжський/ |
Темно-сірий |
Шліфований Полірований |
34 40 |
37 43 |
46 52 |
| Shadurovsky/Шадуровський/ |
/Габро/Black Prince |
Шліфований Полірований |
39 45 |
42 48 |
52 58 |
| Pivnichno-slobodsky/Північнослободський/ |
/Габро/Black Prince |
Шліфований Полірований |
39 45 |
42 48 |
52 58 |
| Horbulivske/Горбулевське/ |
/Габро/Black Prince |
Шліфований Полірований |
39 45 |
42 48 |
52 58 |
| Verkholuzhske/Верхолужське/ |
/Габро/Black Prince |
Шліфований Полірований |
39 45 |
42 48 |
52 58 |
| Rakhny-polivsky/Рахни-Полевське/ |
Шліфований Полірований |
34 40 |
37 43 |
46 52 |
|
| Khotyzhsky/Хотижське/ |
Zelenytsya |
Шліфований Полірований |
37 43 |
40 46 |
49 55 |
| Brown Ukraine/Мирнянське/ |
Dark Brown |
Шліфований Полірований |
37 43 |
40 46 |
49 55 |
| Konstyantynivsky/Константиновське/ |
Шліфований Полірований |
36 42 |
39 45 |
48 54 |
|
| Tuman/Болтишське/ |
Сірий граніт |
Шліфований Полірований |
34 40 |
37 43 |
46 52 |
| Rosa Azova/Стильське/ |
Шліфований Полірований |
34 40 |
37 43 |
46 52 |
|
| Pivnichno-Tanske/Северо-Танське/ |
GreenishTansky |
Шліфований Полірований |
36 42 |
39 45 |
48 54 |
| Osmalinsky/Осмалинський/ |
Коричневий |
Шліфований Полірований |
39 45 |
42 48 |
52 58 |
| Kamyanobridske/Каменобродське/ |
/Габро/Black Prince |
Шліфований Полірований |
39 45 |
42 48 |
52 58 |
| Kudashivsky/Кудашівське/ |
Сіро-коричн. граніт |
Шліфований Полірований |
37 43 |
40 46 |
48 55 |
| Zhezhelivske/Жежелівське/ |
Cardinal Grey |
Шліфований Полірований |
36 42 |
39 45 |
48 54 |
Додаток Ж
Баланс дочірнього ТОВ “АНТ” ВАТ “Янцівський гранітний кар'єр” за 2002 – 2004 роки

Фінансові результати дочірнього ТОВ “АНТ” ВАТ “Янцівський гранітний кар'єр” у 2002 - 2004 роках

Додаток З
Вертикально-горизонтальний аналіз балансу дочірнього ТОВ “АНТ” у 2002 - 2003 роках

1
Вертикально-горизонтальний аналіз балансу ВАТ “Янцівський гранітний кар'єр” у 2003 - 2004 роках


Додаток І
Вертикально-горизонтальний аналіз фінансових результатів за 2002-2003 р.р.

Вертикально-горизонтальний аналіз фінансових результатів за 2003 - 2004 р.р.

Додаток К
Алгоритми розрахунку показників рентабельності
| № п/п |
Показник |
Умовн. поз-ня |
Формула для розрахунку |
Джерела інформації з форм фінзвітності |
| ПОКАЗНИКИ РЕНТАБЕЛЬНОСТІ |
||||
| 1 |
Рентабельність активів за прибутком від звичайної діяльності |
Rзв |
Прибуток від звичайної діяльності / Валюта активів |
Форма 2(190) / Форма1 (280) |
| 2 |
Рентабельність капіталу (активів) за чистим прибутком |
Rа |
Чистий Прибуток / Валюта активів |
Форма 2(220) / Форма1 (280) |
| 3 |
Рентабельність власного капіталу |
Rвк |
Чистий Прибуток / Власний капітал |
Форма 2(220) / Форма1 (380) |
| 4 |
Рентабельність виробничих фондів |
Rвф |
Чистий Прибуток / Виробничі фонди |
Форма 2(220) /Фор-ма1 (030+100+120) |
| 5 |
Рентабельність реалізо-ваної продукції за прибутком від реалізації |
Rq |
Прибуток від реалізації / Виручка |
Форма 2(050-070-080) /Форма 2 (035) |
| 6 |
Рентабельність реалізованої продукції за прибутком від операційної діяльності |
Rqоп |
Прибуток від операційної діяльності / Виручка |
Форма 2(100) / Форма 2 (035) |
| 7 |
Рентабельність реал. продукції за прибутком |
Rqч |
Чистий прибуток / Виручка |
Форма 2(220) / Форма 2 (035) |
| .8 |
Коефіцієнт стійкості економічного зростання |
Ксез |
Реінвестований прибуток / Власний капітал |
Форма 2(100 - 335)* Ф.2(220)/100 /Форма 1 (380) |
| 9 |
Коефіцієнт реінвестування |
Кр |
Реінвестований прибуток / Чистий прибуток |
Форма 2(100 - 335)* Ф.2(220)/100 /Форма 2 (220) |
| 10 |
Період окупності капіталу |
Тк |
Активи/Чистий прибуток |
Форма 1(280) / Форма 2 (220) |
| 11 |
Період окупності власного капіталу |
Твк |
Власний капітал / Чистий прибуток |
Форма 1(380) / Форма 2 (220) |
Алгоритми розрахунку показників ділової активності
| № п/п |
Показник |
Умовне позначення |
Формула для розрахунку |
Джерела інформації з форм фінзвітності |
| ПОКАЗНИКИ ДІЛОВОЇ АКТИВНОСТІ |
||||
| 1 |
Коефіцієнт трансформації |
Кт |
Чиста виручка від реалізації / Валюта активів |
Форма 2(035) /Форма1 (280) |
| 2 |
Фондовіддача |
Фоф |
Чиста виручка від реалізації / Основні виробничі фонди |
Форма 2(035) /Форма1 (030) |
| 3 |
Коефіцієнт оборотності обігових коштів (обороти) |
Ко |
Чиста виручка від реалізації / Обігові кошти |
Форма 2(035) /Форма1 (260+270) |
| 4 |
Період одного обороту обігових коштів (днів) |
Чо |
365/ Ко |
365 / Ко |
| 5 |
Коефіцієнт оборотності запасів ( обороти) |
Коз |
Собівартість реалізації / Середні запаси |
Форма 2(040) /Форма1 (100+120+130+140 +150) |
| 6 |
Період одного обороту запасів(днів) |
Чз |
365 / Коз |
365 / Коз |
| 7 |
Коефіцієнт оборотності дебіторської заборгованості (обороти) |
Кдз |
Чиста виручка від реалізації / Середня дебіторська заборгованість |
Форма 2(035) /Форма1 (050+170+180+190+200+210) |
| 8 |
Період погашення дебіторської заборгованості (днів) |
Чдз |
365 / Кдз |
365 / Кдз |
| 9 |
Коефіцієнт оборотності готової продукції |
Кгп |
Чиста виручка від реалізації / Готова продукція |
Форма 2(035) /Форма1 (130) |
| 10 |
Період погашення кредиторської заборгованості (днів) |
Чкз |
Середня кредиторська заборгованість *360/ Собівартість реалізації |
Форма 1(500+520+530 +550+580) /Форма 2 (040) |
| 11 |
Період фінансового циклу (днів) - період обороту коштів |
Чфц |
Чфц= Чоц - Чкз |
Чфц= Чоц – Чкз |
| 12 |
Коефіцієнт оборотності власного капіталу (оборотність) |
Квк |
Чиста виручка від реалізації / Власний капітал |
Форма 2(035) /Форма1 (380+430+630) |
Алгоритми розрахунку показників майнового стану
| № п/п |
Показник |
Умовне позначення |
Формула для розрахунку |
Джерела інформації з форм фін звітності |
| ПОКАЗНИКИ МАЙНОВОГО СТАНУ |
||||
| 1. |
Частка оборотних виробничих фондів в обігових коштах |
Ч овф |
Оборотні виробничі фонди/ Оборотні активи |
Форма 1 (100+120+270) /Форма1 (260+270) |
| 2 |
Частка основних засобів в активах |
Ч оз |
Залишкова вартість основних засобів / Валюта активів |
Форма 1(030) / Форма1 (280) |
| 3 |
Коефіцієнт зносу основних засобів |
К зн |
Знос основних засобів/ Первісна вартість основних засобів |
Форма 1(032) / Форма1 (031) |
| 4 |
Коефіцієнт оновлення основних засобів |
К он |
Збільшення за звітний період первісної вар-тості основних засобів/ Первісну вартість основних засобів |
Форма 1((031к)-(031п)) / Форма1 (031п) |
| 5 |
Частка довгострокових фінансових інвестицій в активах |
Ч дф |
Довгострокові фінансові інвестиції / валюта активів |
Форма 1(040+045) /Форма1 (280) |
| 6 |
Частка оборотних виробничих активів |
Ч ова |
Оборотні виробничі фонди/ Валюта активів |
Форма 1(100+120+270) /Форма1 (280) |
| 7 |
Коефіцієнт мобільності активів |
К моб |
Мобільні активи / Немобільні активи |
Форма 1(260+270) /Форма1 (080) |
Алгоритми розрахунку показників фінансової стійкості
| Показник |
Умов. позн. |
Формула для розрахунку |
Джерела інформації з форм фінзвітності |
|
| ПОКАЗНИКИ ФІНАНСОВОЇ СТІЙКОСТІ |
||||
| 1 |
Власні обігові кошти (робочий, функціонуючий капітал) |
Рк |
Оборотні активи – короткострокові зобов'язання |
Форма 1(260+270-620-630) |
| 2 |
Коефіцієнт забезпечення оборотних активів власними коштами |
Кзвк |
Власні обігові кошти / оборотні кошти |
Форма 1(380+430-080) /Форма1 (260+270) |
| 3 |
Маневреність робочого капіталу |
Мрк |
Запаси / Робочий капітал |
Форма 1(100+120 +130+140+150) /Форма1 (260+270-620-630) |
| 4 |
Маневреність власних обігових коштів |
Мвок |
Грошові Кошти / Власні обігові кошти |
Форма 1(230+240) /Форма1 (380+430-080) |
| 5 |
Коефіцієнт забезпечення власними обіговими коштами запасів |
Кзап |
Власні обігові кошти / Запаси |
Форма 1(380+430-080) /Форма1 (100+120 +130+140+150) |
| 6 |
Коефіцієнт покриття запасів |
Кпз |
"Нормальні" джерела покриття запасів / Запаси |
Форма 1(380+430 +480-080+500+520+530+540) /Форма1 (100+120 +130+140+150) |
| 7 |
Коефіцієнт фінансової незалежності (автономії) |
Кавт |
Власний капітал / Валюта Пасивів балансу |
Форма 1(380+430+630) /Форма1 (640) |
| 8 |
Коефіцієнт маневреності власного капіталу |
Км |
Власні обігові кошти / Власний капітал |
Форма 1(380+430+630-080) /Форма1 (380+430+630) |
| 9 |
Коефіцієнт концентрації позикового капіталу |
Кпк |
Позиковий капітал/Валюта пасивів |
Форма 1(480+620) /Форма1 (640) |
| 10 |
Коефіцієнт фінансової стабільності ( фінансування) |
Кфс |
Власні кошти / позикові кошти |
Форма 1(380+430+630) /Форма1 (480+620) |
| 12 |
Коефіцієнт фінансової стійкості |
Кфст |
Власний капітал + довгострокові зобов ' язання / Валюта пасивів |
Форма 1(380+430+480 +630) /Форма1 (640) |
Додаток Л
Результати розрахунків фінансових коефіцієнтів діяльності





Платіжне доручення в іноземній валюті або банківських металах від "___" ____________ 200_ р. [ ]
Додаток Н
Фактичний та прогнозовані баланси ТОВ “АНТ” у 2004 році

Фактичний та прогнозований звіти про фінансові результати ТОВ “АНТ”
Фактичні та прогнозовані показники фінансового стану ТОВ “АНТ” у 2004 році
Додаток О
![]()
Рис.О.1 Схема операцій при імпортному контракті на умовах 100% передоплати банківським переказом при його страхуванні письмовою гарантією банка експортера

Рис.О.2 Схема операцій при експортному контракті на умовах відстрочки оплати банківським переказом при видачею авальованого векселя (страхування авалем банку імпортера)

Рис.О.3 Схема факторингової схеми операцій при імпортному контракті на умовах 100% передоплати банківським переказом при його страхуванні письмовою гарантією банка експортера

Рис.О.4 Схема форфейтингової схеми операцій при експортному контракті на умовах відстрочки оплати банківським переказом при видачі авальованого векселя (страхування авалем банку імпортера)
Додаток П
Рис.П.1 Динаміка показників розрахункової рентабельності продажу при варіації строків поставки (30 –120 днів) та стабільних строках транспортировки та реалізації (7днів) для варіантів продажної маржі в 50% та 30% від суми контракту (стандартний імпортний контракт)
Рис.П.2 Динаміка показників розрахункової рентабельності продажу при варіації строків реалізації (5 – 45 днів) та стабільних строках поставки (90 днів) для варіантів продажної маржі в 50% та 30% від суми контракту (стандартний імпортний контракт)
Рис.П.3 Динаміка показників розрахункової рентабельності продажу при варіації ставки кредитування (20-28)% та мінімальних (30+5днів) і максимальних (90+45днів) строках поставки та реалізації (стандартний імпортний контракт)
![]()
Рис.П.4 Динаміка показників розрахункової рентабельності продажу при варіації строків поставки (30 –120 днів) та стабільних строках транспортировки та реалізації (7днів) для варіанту продажної маржі в 50% від суми контракту при стандартний імпортний контракті та схемі імпортного факторинга