| Скачать .docx |
Реферат: Модель процесса с помощью DFD
Создать информационную модель процесса с помощью DFD. Для построения использовать построения модели использовать программу BPwin.
Процесс управления отделом сбыта.
В качестве схемы управления процессами сбыта продукции можно рассматривать схему DFD, включающую, кроме процессов продуцирования выходных данных из входных и потоков данных, также хранилища данных.
Внешними сущностями будут
- клиент;
- производство;
- сотрудники отдела сбыта;
- начальник отдела сбыта;
- Склады, транспортные средства и продукция
У каждой из них будут либо входные, либо выходные данные, или входные и выходные, указанные в таблице 1.1.
Таблица 1.1.
| Внешняя сущность |
Входные данные |
Выходные данные |
| Клиент |
Накладная, Документы на оплату |
Договор или заявка, Общие данные о клиенте, Оплаченные документы |
| Производство |
План производства продукции, Заявки на продукцию |
Данные о произведённой продукции |
| Сотрудники |
Данные о сотрудниках |
|
| Начальник |
Отчёты о деятельности сбыта |
|
| Транспортные средства, склады и продукция |
Данные о транспортных средствах, Данные о складах и о имеющейся продукции, Данные о продукции |
Хранилища данных:
- сведения о клиентах;
- сведения о заказах;
- сведения об отгруженной продукции;
- сведения об оплате;
- сведения о произведённой продукции;
- сведения о сотрудниках;
- сведения о транспортных средствах;
- сведения о продукции и складах;
- планы на производство;
Потоки данных связывают внешние сущности с функциями продуцирования выходных данных. Необходимо заметить, что здесь рассматривается оперативное управление без связи с финансовым отделом. Хотя все данные для финансового отдела должны быть предусмотрены (ему передаются данные о работах сотрудников и их заработных платах, сведения об оплатах, сведения о необходимых денежных средствах для реализации функций, например, для осуществления отгрузки). То есть каждая функция должна предоставлять данные о необходимых ей денежных средствах, а финансовый отдел должен по возможности выполнять эти требования.
То же касается отдела закупок, который работает на основании составления стратегического плана производства продукции.
Схема информационной структуры приведена в виде DFD-модели на рисунок. 1.1.

Рисунок 1.1. DFD диаграмма процесса «Управления отелом сбыта» Уровень А-0.

Рисунок 1.2. DFD диаграмма процесса «Управления отелом сбыта» Уровень А-1.
Спроектировать базу данных, обеспечивающую хранение информации для процесса из контрольной работы №1, методом сущность-связь.
Формализация концептуального проектирования.
Определение сущностей.
Согласно построенной выше DFD диаграмме БД будет состоять из следующих сущностей:
1. Employee (Сотрудник).
2. Product (Продукция).
3. Warehouse (склад).
4. Order (Заказ).
Из соображений, что возможные способы оплаты и доставки ограничены, выделим два справочника:
4.1.Payment (Способ оплаты)
4.2.Delivery_method (Метод доставки)
5. Otgruzka (Отгрузка)
5.1.справочник водителей Driver.
6. Klient (Клиент).
Итак, мы определили основные сущности базы данных.
Определение связей между сущностями.
Связи между сущностями показаны в таблице 1.2.
Таблица №1.2.
| Наименование сущности |
Тип связи |
Наименование сущности |
| Product |
m:m (продукция поступает на склад) |
Warehouse |
| Product |
m:m (какая продукция содержится в заказе) |
Order |
| Employee |
1:m (сотрудник выполняет заказ) |
Order |
| Klient |
1:m (клиент делает заказ) |
Order |
| Payment |
1:m (типичная связь справочника) |
Order |
| Delivery_method |
1:m (типичная связь справочника) |
Order |
| Order |
1:m (на один заказ выписывается одна или более ТТН) |
Otgruzka |
| Driver |
m:1 (водитель осуществляет доставку) |
Otgruzka |
Для реализации связи многие-ко-многим:
| Product |
m:m (продукция поступает на склад) |
Warehouse |
Введем дополнительную сущность Product_warehouse (Продукция на складе). Тогда:
| Product |
1:m |
Product_warehouse |
| Warehouse |
1:m |
Product_warehouse |
Для реализации связи многие-ко-многим:
| Product |
m:m (какая продукция содержится в заказе) |
Order |
Введем дополнительную сущность Product_order (Продукция в заказе). Тогда:
| Product |
1:m |
Product_order |
| Order |
1:m |
Product_order |
На основании вышесказанного построим инфологическую модель БД (рисунок 1.3. ).
Построение инфологической модели БД.
Рисунок 1.3
. Инфологическая модель БД
Построение даталогической модели БД.
Опишем поля сущностей БД с точки зрения типов данных.
| Payment |
||
| Payment_code |
Числовой |
Код оплаты |
| Method_payment |
Текстовый |
Метод оплаты |
| Delivery_method |
||
| Delivery_code |
Числовой |
Код доставки |
| Delivery_method |
Текстовый |
Метод доставки |
| Warehouse |
||
| Warehouse_number |
Числовой |
Номер склада |
| Volume_warehouse |
Числовой |
Объем склада |
| Product |
||
| Product_code |
Числовой |
Код продукции |
| Product_name |
Текстовый |
Наименование продукции |
| Product_size |
Текстовый |
Размер |
| Zena |
Денежный |
Числовой |
| Product_ Warehouse |
||
| Product_code (FK) |
Числовой |
Код продукции |
| Warehouse_number (FK) |
Числовой |
Номер склада |
| Product_quantity |
Числовой |
Количество продукциир |
| Shop_number |
Числовой |
Номер цеха-изготовителя |
| Receiving_date |
Дата/время |
Дата поступленя на склад |
| Employee |
||
| Employeet_code |
Числовой |
Код сотрудника |
| Name |
Текстовый |
ФИО |
| Telephone |
Числовой |
Рабочий телефон |
| Driver |
||
| Atomobile_code |
Текстовый |
Номер автомобиля |
| Driver_name |
Текстовый |
ФИО водителя |
| Atomobile_mark |
Текстовый |
Марка автомобиля |
| Klient |
||
| Klient_code |
Числовой |
Код клиента |
| Organization_name |
Текстовый |
Наименование организации |
| INN |
Числовой |
Номер ИНН |
| Address |
Текстовый |
Адрес организации |
| Telephone |
Числовой |
Телефон |
| Director |
Текстовый |
ФИО директора |
| Contact_person |
Текстовый |
Доверенное лицо |
| Number_doverennost |
Текстовый |
Номер доверенности |
| Order |
||
| Order_ID |
Числовой |
Номер заказа |
| Klient_code (FK) |
Числовой |
Код клиента |
| Order_date |
Дата/время |
Дата заказа |
| Delivery_date |
Дата/время |
Дата доставки |
| Delivery_place |
Текстовый |
Место доставки |
| Payment_day |
Дата/время |
Дата оплаты |
| Employeet_code (FK) |
Числовой |
Код сотрудника |
| Payment_code (FK) |
Числовой |
Код оплаты |
| Number_nakladnoi |
Числовой |
Номер накладной на отпуск |
| Delivery_code (FK) |
Числовой |
Код доставки |
| Product_ Order |
||
| Product_code (FK) |
Числовой |
Код продукции |
| Order_ID (FK) |
Числовой |
Номер заказа |
| Quantity |
Числовой |
Количество продукции в заказе |
| Otgruzka |
||
| Number_TTN |
Числовой |
Номер товарно-транспортной накладной |
| Order_ID (FK) |
Числовой |
Номер заказа |
| Atomobile_code (FK) |
Текстовый |
Номер автомобиля |
| Quantity_auto |
Числовой |
Количество отгруженного |
| Otgrujeno |
Логический |
Отгружено (логический тип) |
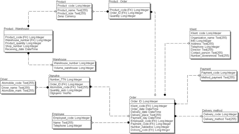
Таким образом даталогическая модель будет иметь вид (рисунок 1.4 )

Рисунок 1.4. – даталогическая модель БД.

Рисунок 1.5. Пример реализованной БД на СУБД Access