| Скачать .docx |
Реферат: Валютный рынок 4
Содержание
Введение……………………………………………………………………3
1. Понятие валютного рынка и его особенности………………………..6
2. Динамика валютных курсов, ее последствия для
национальной экономики………………………………………………...14
3. Проблема конвертируемости национальной валюты……………….20
4. Государственное регулирование валютных курсов………………...25
Заключение………………………………………………………………..33
Список используемой литературы………………………………………37
Введение
Экономика любого государства не может существовать без развитого финансового рынка. Составной частью финансового рынка является валютный рынок.
Валютный рынок - это сфера экономических отношений, проявляющихся при осуществлении операции по купли-продажи иностранной валюты и ценных бумаг в иностранной валюте, а также операций по инвестированию валютного капитала.
Его участниками являются крупные коммерческие банки, финансовые и инвестиционные компании, фондовые биржи, ТНК, Центробанки, посреднические организации и отдельные лица, международные финансовые организации.
Валютный рынок обеспечивает своевременное осуществление международных расчетов, страхование от валютных рисков, диверсификацию валютных резервов, валютную интервенцию, получение прибыли их участниками в виде разницы курсов валют.
Валютный рынок подразделяется: по сфере распространения, по отношению к валютным ограничениям, по степени организованности [6].
Валютные операции - банковские операции на валютных рынках, связанные с куплей-продажей иностранной валюты. Валютная операция осуществляется на условиях немедленной поставки валют ("спот") и в форме срочных сделок, т.е. поставка валюты в будущем по курсу, существовавшему на момент заключения сделки ("форвард"). Срочные валютные операции проводятся как для страхования от валютных рисков, так и для спекуляции на разнице между фактическими и ожидаемыми курсами. Ряд валютных операций представляет собой сочетание сделок "спот" и "форвард" [13].
Основное назначение валютного рынка заключается в обеспечении его участников иностранной валютой и регулирование валютного курса. Валютный курс – цена (котировка) денежной единицы одной страны, выраженная в денежной единице другой страны. Валютные отношения экономически развитых стран основываются на "плавающих" валютных курсах, зависящих от спроса и предложения на национальные валюты на соответствующих рынках [10].
В современном мире лишь ограниченное число стран имеют полностью конвертируемые валюты: США, ФРГ, Великобритания, Япония, Канада, Дания, Нидерланды, Австрия, Новая Зеландия, Саудовская Аравия, ОАЭ, Оман, Малайзия, Сингапур, Гонконг, Бахрейн, Сейшельские Острова. Это преимущественно либо крупнейшие индустриальные страны, либо основные нефтеэкспортеры, либо страны с развитой и очень открытой экономикой. Даже Франция и Италия не достигли еще полной конвертируемости, сохраняя некоторые ограничения по движению капиталов и кредитов и требования о сдаче экспортных поступлений [4].
Конвертируемость национальной валюты требует рыночного типа экономики, так как она основана на свободном волеизъявлении всех владельцев денежных средств. Кроме того, рыночная экономика должна быть достаточно зрелой для противостояния иностранной конкуренции, полноправного участия в международном разделении труда.
Конвертируемость, или обратимость, национальной денежной единицы - это возможность для участников внешнеэкономических сделок легально обменивать ее на иностранные валюты и обратно без прямого вмешательства государства в процесс обмена. Степень конвертируемости обратно пропорциональна объему и жесткости практикуемых в стране валютных ограничений. Под ограничениями понимаются любые действия официальных инстанций, непосредственно ведущие к сужению возможностей, повышению издержек и появлению неоправданных затяжек в осуществлении валютного обмена и платежей по валютным сделкам.
Обратимость валюты не есть чисто техническая категория возможности ее обмена. По сути, это особый характер связи между национальным и мировым хозяйствами, глубокое интегрирование первого во второе. Обратимость национальной денежной единицы обеспечивает стране долгосрочные выгоды от участия в многосторонней мировой системе торговли и расчетов [9].
Целью данной работы является: показать сущность валютного рынка, рассмотреть понятие валютного курса, а также изучить проблему конвертируемости национальной валюты.
1. Понятие валютного рынка и его особенности.
В сделках внутри страны люди используют национальную валюту, но для проведения операций за границей им нужна иностранная валюта. Для этих целей существуют специальные рынки, на которых может быть куплена или продана иностранная валюта и которые называются валютными рынками. Валютный рынок по своим масштабам значительно превосходит рынок товаров и услуг, международного движения капитала, рабочей силы и технологий. На этих рынках частные лица, компании, банки, государственные учреждения взаимодействуют друг с другом с целью обмена одной валюты на другую, которая может быть нужна им по самым разным причинам. Также имеется возможность “спекулировать”, приобретая или продавая валюту, то есть, играя на ее будущей цене. Следует отметить, что высокая эффективность работы этих рынков достигается в условиях высокой конкуренции. С институциональной точки зрения валютный рынок представляет собой множество крупных коммерческих банков и других финансовых учреждений, связанных друг с другом сложной сетью современных коммуникационных средств связи, с помощью которых осуществляется торговля валютами. В этом смысле валютный рынок не является конкретным местом сбора продавцов и покупателей валют.
К важнейшим функциям валютного рынка можно отнести следующие:
- Своевременное осуществление международных расчетов;
- Регулирование валютных курсов;
- Диверсификация валютных резервов;
- Страхование валютных рисков;
- Получение прибыли участников валютного рынка в виде разницы курсов валют;
- Проведение валютной политики, направленной на государственное регулирование национальной экономики, и согласованной политики в рамках мирового хозяйства.
Чтобы любой рынок мог достигнуть объемов валютного, он должен предоставлять его участникам различные виды необходимых им услуг. В качестве предпосылок существования и роста валютного рынка можно назвать три причины:
Первая причина, объясняющая существование валютного рынка, он является удобным механизмом переноса покупательной способности от лиц, имеющих дело с одной валютой, на других людей, которые обычно используют при ведении своего бизнеса другую денежную единицу.
Вторая причина, позволяющая эффективно функционировать валютным рынкам состоит в том, что валютные рынки предлагают инструменты, с помощью которых можно переложить риски, связанные с изменением обменных курсов, на плечи профессиональных участников рынка. Эта "страхующая" функция особенно важна в наше время, отмеченное нестабильностью обменных курсов.
Третья причина продолжающегося процветания валютных рынков состоит в предоставлении ими возможности получения кредита. Валютный рынок является одним из тех инструментов, с помощью которого может быть эффективно и с низкими издержками выполнено финансирование экспортно-импортных сделок и проведены связанные с ними операции конвертирования валют [4].
Валютный рынок представляет собой официальный финансовый центр, где сосредоточена купля-продажа валют и ценных бумаг в валюте на основе спроса и предложения на них. С организационно - технической точки зрения валютный рынок представляет собой совокупность коммуникационных систем, связывающих между собой банки разных стран, осуществляющих международные расчеты и другие валютные операции.
Валютный рынок можно представить следующим образом (рис. 1).
Валютная биржа

Рис. 1. Валютный рынок.
Трейдерами, то есть торговцами, называют всех, кто что-то покупает и продает в целях извлечения прибыли. Применительно к валютному рынку трейдеров называют также дилерами, если они не осуществляют брокерские функции.
Дилер – это трейдер, который проводит торговые операции на свой собственный страх и риск. Брокер является посредником между продавцами и покупателями. Обычно он отвечает лишь за процедурную часть сделки, а торговые решения и всю ответственность за финансовые последствия по ним принимает на себя владелец финансовых средств.
Вне валютной биржи находятся следующие участники валютного рынка:
- хозяйствующий субъект;
- гражданин;
- уполномоченный банк Российской Федерации;
- инвестиционная компания;
- брокерская контора;
- иностранный банк.
Фактически, валютный рынок является внебиржевым (неорганизованным), подобным рынку краткосрочных финансовых обязательств. Говоря более конкретно, валютный рынок состоит из ряда формально не определенных рынков, соединенных между собой посредством системы международных банковских связей. Участники этого рынка могут поддерживать между собой контакты с помощью различных средств связи. Покупка-продажа валюты может происходить ежедневно в любое время дня и ночи. На валютных рынках не существует письменных правил, регулирующих их деятельность, однако все проводимые на них сделки должны осуществляться в соответствии со сложившимися негласными процедурными и этическими нормами. Активность, с которой денежная единица продается и покупается на мировом рынке валют, зависит в определенной мере от принятого в этой стране внутреннего законодательства. На практике каждая страна в большей или меньшей степени является участником валютного рынка [12].
Валютные рынки можно классифицировать по целому ряду признаков: по сфере распространения, по отношению к валютным ограничениям, по видам валютных ресурсов, по степени организованности.
По сфере распространения, т.е. по широте охвата, можно выделить международный и внутренний валютные рынки. В свою очередь, как международный, так и внутренний рынки состоят из ряда региональных рынков, которые образуются финансовыми центрами в отдельных регионах мира или данной страны.
Международный валютный рынок охватывает валютные рынки всех стран мира. Под международным валютным рынком понимается цепь тесно связанных между собой (системой кабельных и спутниковых коммуникаций) мировых региональных валютных рынков. Между ними существует перелив средств в зависимости от текущей информации и прогнозов ведущих участников рынка относительно возможного положения отдельных валют.
Внутренний валютный рынок - это валютный рынок одного государства, т.е. рынок, функционирующий внутри данной страны. Внутренний валютный рынок состоит из внутренних региональных рынков. К ним относятся валютные рынки с центрами в межбанковских валютных биржах.
По отношению к валютным ограничениям можно выделить свободный и несвободный валютные рынки.
Валютные ограничения - это система государственных мер (административных, законодательных, экономических, организационных) по установлению порядка поведения операций с валютными ценностями. Валютные ограничения включают в себя меры по целевому регулированию платежей и переводов национальной и иностранной валюты за границу.
Валютный рынок с валютными ограничениями называется несвободным рынком, а при отсутствии их - свободным валютным рынком.
По видам применяемых валютных курсов валютный рынок может быть с одним режимом и с двойным режимом.
Рынок с одним режимом - это валютный рынок со свободными валютными курсами, т.е. с плавающими курсами валют, котировка которых устанавливается на биржевых торгах. Например, официальный валютный курс рубля устанавливается с помощью фиксинга.
В России фиксинг осуществляется Центральным банком России на Московской межбанковской валютной бирже (ММВБ) и представляет собой определение курса доллара США к рублю.
Курс фиксинга является единым курсом Центрального банка России. Через него, используя информацию о кросс-курсах агентства “Рейтер”, он выводит курс рубля к остальным валютам. Валютный фиксинг происходит два раза в неделю. В день валютного фиксинга Центральный банк России сообщает курсы ведущих свободно конвертируемых валют к рублю через публикацию в СМИ.
Валютный рынок с двойным режимом - это рынок с одновременным применением фиксированного и плавающего курса валюты. Введение двойного валютного рынка используется государством как мера регулирования движения капиталов между национальным и международным рынком ссудных капиталов. Эта мера призвана ограничить и контролировать влияние международного рынка ссудных капиталов на экономику данного государства. Например, в настоящее время Внешэкономбанк Российской Федерации для иностранных инвестиций по блокированным счетам, по которым еще не полностью завершены расчеты, применяет фиксированный валютный курс рубля, а именно коммерческий валютный курс, установленный Центральным банком России [3].
По степени организованности валютный рынок бывает биржевой и внебиржевой.
Биржевой валютный рынок - это организованный рынок, который представлен валютной биржей. Валютная биржа - предприятие, организующее торги валютой и ценными бумагами в валюте. Биржа не является коммерческим предприятием. Ее основная функция заключается не в получении высокой прибыли, а в мобилизации временно свободных денежных средств через продажу валюты и ценных бумаг в валюте и в установлении курса валюты, т.е. ее рыночной стоимости.
Биржевой валютный рынок имеет ряд достоинств: является самым дешевым источником валюты и валютных средств; заявки, выставляемые на биржевые торги, обладают абсолютной ликвидностью.
Ликвидность валюты и ценных бумаг в валюте означает способность их быстро и без потерь в цене превращаться в национальную валюту.
Внебиржевой валютный рынок организуется дилерами, которые могут быть или не быть членами валютной биржи и ведут его по телефону, телефаксу, компьютерным сетям.
Биржевой и внебиржевой рынки в определенной степени противоречат друг другу и в то же время взаимно дополняют друг друга. Это связанно с тем, что, выполняя общую функцию по торговле валютой и обращению ценных бумаг в валюте, они применяют различные методы и формы реализации валюты и ценных бумаг в валюте.
Достоинства внебиржевого валютного рынка заключаются в:
· достаточно низкой себестоимости затрат на операции по обмену валют дилеры банков часто используют очные валютные аукционы на бирже для снижения собственных затрат на валютную конверсию путем заключения договоров купли-продажи валюты по биржевому курсу до начала торгов на бирже. На бирже с участников торгов снимаются комиссионные, сумма которых находится в прямой зависимости от суммы проданных валютных и рублевых ресурсов. Кроме того, законом установлен налог на биржевые сделки. Во внебиржевом рынке для уполномоченного банка после того, как был найден контрагент по сделке, операция валютной конверсии осуществляется практически бесплатно;
· более высокой скорости расчетов, чем при торговле на валютной бирже. Это связано прежде всего с тем, что внебиржевой валютный рынок позволяет проводить сделки в течении всего операционного дня, а не в строго определенное время биржевой сессии.
При классификации валютных рынков следует выделить рынки евровалют, еврооблигаций, евродепозитов, еврокредитов, а также “черный” и “серый” рынки.
Рынок евровалют - это международный рынок валют стран Западной Европы, где осуществляются операции в валютах этих стран. Функционирование рынка евровалют связано с использованием валют в безналичных депозитно-ссудных операциях за пределами стран-эмитентов данных валют.
Рынок еврооблигаций выражает финансовые отношения по долговым обязательствам при долгосрочных займах в евровалютах, оформляемых в виде облигаций заемщиков. Облигация содержит данные о сумме долга, условиях и сроках его погашения, порядка получения процентов в соответствии с купонами.
Купон - часть облигационного сертификата, которая при отделении от него дает владельцу право на получение процента.
Рынок евродепозитов выражает устойчивые финансовые отношения по формированию вкладов в валюте в коммерческих банках иностранных государств за счет средств, обращающихся на рынке евровалют.
Рынок еврокредитов выражает устойчивые кредитные связи и финансовые отношения по предоставлению международных займов в евровалюте коммерческими банками иностранных государств [19].
2. Динамика валютных курсов, ее последствия для национальной экономики.
Валютный (обменный) курс - цена одной национальной денежной единицы, выраженная в денежных единицах других стран.
В западной экономической науке проблема определения валютного курса была формально возведена в ранг теории только в 70-х гг. XX в. До этого времени отсутствовали объективные предпосылки формирования данной области знаний. Причиной возросшего интереса к проблематике валютных курсов явилось следующее:
· постепенная либерализация рынков товаров и капиталов и, как следствие, переход от анализа замкнутых экономических систем открытым экономическим системам в 60-70-х гг. XX в.;
· введение системы плавающих валютных курсов с 1971 г.
Валютная сделка представляет собой обмен денег одной страны на деньги другой. Для проведения операций на валютном рынке проводится котировка, т.е. пересчет валюты одной страны на валюту другой [17].
Используют два метода котировки: косвенная (стоимость национальной денежной единицы выражается в иностранных денежных единицах) и прямая (стоимость единицы иностранной валюты выражается в национальной денежной единице). По официальным данным ежедневный мировой объем сделок с валютой превышает 1 трлн. долларов, что в пересчете на год составляет сотни триллионов долларов. Валюта – это не новый вид денег, а особый способ их функционирования, когда национальные деньги опосредуют международные торговые и кредитные отношения. Таким образом, деньги, используемые в международных экономических отношениях, становятся валютой.
Валюта может быть свободно конвертируемой (без ограничений обменивается на любые иностранные валюты); частично конвертируемой (валюты стран, где сохраняются количественные ограничения или специальные разрешительные процедуры на обмен валюты по отдельным видам операций или для различных субъектов валютных сделок) и неконвертируемые (замкнутые) (валюты стран, где для резидентов и нерезидентов введен запрет обмена валют). Однозначно одно: чем меньше ограничений, тем более "рыночным" является механизм формирования спроса и предложения на валютном рынке, тем более совершенна институциональная организация этого рынка. Категория "валюта" обеспечивает связь и взаимодействие национального и мирового хозяйства. Для обмена валют при торговле товарами и услугами, движении капиталов и кредитов; для сравнения цен на мировых товарных рынках, а также стоимостных показателей разных стран; для периодической переоценки счетов в иностранной валюте фирм, банков, правительств и физических лиц необходим валютный курс.
Размеры спроса и предложения на валютном рынке зависят от трех факторов:
1. От объемов взаимной торговли между странами. Чем больше торговый обмен с Германией, например, тем больше спрос на марку.
2. От масштабов инфляции и состояния экономики страны.
3. От покупательной способности каждой национальной валюты.
Покупательная способность валюты определяется количеством одинаковых товаров и услуг, которые можно купить на стандартную сумму различных национальных валют (потребительская корзина). Например, на 100 долларов, франков, рублей и т.д. Но соотношение валют по их покупной способности в разных странах различно по различным товарам. Поэтому в мировой практике в настоящее время валютный курс определяется на основе так называемого паритета покупательной способности. Этот паритет есть результат сопоставления количества тех благ, которые можно приобрести на рынках различных стран в национальной валюте. В этом случае в корзину отбирают одинаковый набор товаров и определяют сумму денег, необходимую для приобретения этого набора в различных странах.
Объективность сравнения может быть достигнута только при использовании очень большого числа товаров и услуг, входящих в условную потребительскую корзину двух стран. Так, если например, в России такая корзина стоит 815 рублей, а в США 100 долларов, то цена одного доллара (валютный курс) будет равна 8 рублей 15 копеек, а цена одного рубля 19 центов. Поэтому если в России цены удвоятся, а в США останутся прежними, то при прочих равных условиях обмена курс доллара к рублю вырастет в два раза. Однако валютный курс в действительности может значительно отклоняться в ту или другую сторону в зависимости от многих причин. Например, чем больше спрос на данную валюту, тем больше будет повышаться курс обмена этой валюты на денежную единицу другой страны и наоборот.
Но самая большая сложность заключается в том, что не существует единого способа определения состава потребительской корзины. В разных странах структура потребления разных товаров и услуг, входящих в корзину, весьма различна.
Но, тем не менее, другого способа определения валютного курса, чем корзинный, не существует [8].
Как любая цена, валютный курс отклоняется от стоимостной основы - покупательной способности валют - под влиянием спроса и предложения валюты. Соотношение такого спроса и предложения зависит от ряда факторов. Многофакторность валютного курса отражает его связь с другими экономическими категориями - стоимостью, ценой, деньгами, процентом, платежным балансом и т.д. Причем происходит сложное их переплетение и выдвижение в качестве решающих то одних, то других факторов. Среди них можно выделить следующие:
1. Темп инфляции. Соотношение валют по их покупательной способности (паритет покупательной способности), отражая действие закона стоимости, служит своеобразной осью валютного курса. Поэтому на валютный курс влияет темп инфляции. Чем выше темп инфляции в стране, тем ниже курс ее валюты, если не противодействуют иные факторы. Инфляционное обесценение денег в стране вызывает снижение покупательной способности и тенденцию к падению их курса к валютам стран, где темп инфляции ниже. Данная тенденция обычно прослеживается в средне - и долгосрочном плане. Выравнивание валютного курса, приведение его в соответствие с паритетом покупательной способности происходят в среднем в течение двух лет. Это объясняется тем, что ежедневная котировка курса валют не корректируется по их покупательной способности, а также действуют иные курсообразующие факторы.
2. Состояние платежного баланса. Активный платежный баланс способствует повышению курса национальной валюты, так как увеличивается спрос на нее со стороны иностранных должников. Пассивный платежный баланс порождает тенденцию к снижению курса национальной валюты, так как должники продают ее на иностранную валюту для погашения своих внешних обязательств. Нестабильность платежного баланса приводит к скачкообразному изменению спроса на соответствующие валюты и их предложение. В современных условиях возросло влияние международного движения капиталов на платежный баланс и, следовательно, на валютный курс.
3. Разница процентных ставок в разных странах. Влияние этого фактора на валютный курс объясняется двумя основными обстоятельствами. Во-первых, изменение процентных ставок в стране воздействует при прочих равных условиях на международное движение капиталов, прежде всего краткосрочных. В принципе повышение процентной ставки стимулирует приток иностранных капиталов, а ее снижение поощряет отлив капиталов, в том числе национальных, за границу. Движение капиталов, особенно спекулятивных "горячих" денег, усиливает нестабильность платежных балансов. Во-вторых, процентные ставки влияют на операции валютных рынков и рынков ссудных капиталов. При проведении операций банки принимают во внимание разницу процентных ставок на национальном и мировом рынках капиталов с целью извлечения прибылей. Они предпочитают получать более дешевые кредиты на иностранном рынке ссудных капиталов, где ставки ниже, и размещать иностранную валюту на национальном кредитном рынке, если на нем процентные ставки выше.
4. Деятельность валютных рынков и спекулятивные валютные операции. Если курс какой-либо валюты имеет тенденцию к понижению, то фирмы и банки заблаговременно продают ее на более устойчивые валюты, что ухудшает позиции ослабленной валюты. Валютные рынки быстро реагируют на изменения в экономике и политике, на колебания курсовых соотношений. Тем самым они расширяют возможности валютной спекуляции и стихийного движения "горячих" денег.
5. Степень использования определенной валюты на еврорынке и в международных расчетах. Например, тот факт, что 60% операций евробанков осуществляются в долларах, определяет масштабы спроса и предложения этой валюты. На курс валюты влияет и степень ее использования в международных расчетах. Так, в 90-х годах на долю доллара приходилось 50% международных расчетов, 70% внешней задолженности, в частности развивающихся стран. Поэтому периодическое повышение мировых цен, растущие выплаты по долгам государств способствуют повышению курса доллара даже в условиях падения его покупательной способности.
6. На курсовое соотношение валют воздействует также ускорение или задержка международных платежей. В ожидании снижения курса национальной валюты импортеры стремятся ускорить платежи контрагентам в иностранной валюте, чтобы не нести потерь при повышении ее курса. При укреплении национальной валюты, напротив, преобладает их стремление к задержке платежей в иностранной валюте. Такая тактика, получившая название "лидз энд лэгз", влияет на платежный баланс и валютный курс.
7. Степень доверия к валюте на национальном и мировом рынках. Она определяется состоянием экономики и политической обстановкой в стране, а также рассмотренными выше факторами, оказывающими воздействие на валютный курс. Причем дилеры учитывают не только данные темпы экономического роста, инфляции, уровень покупательной способности валюты, соотношение спроса и предложения валюты, но и перспективы их динамики. Иногда даже ожидание публикации официальных данных о торговом и платежном балансах или результатах выборов сказывается на соотношении спроса и предложения и курсе валюты. Порой на валютном рынке происходит смена приоритетов в пользу политических новостей, слухов об отставке министров и т.д.
8. Валютная политика. Соотношение рыночного и государственного регулирования валютного курса влияет на его динамику. Формирование валютного курса на валютных рынках через механизм спроса и предложения валюты обычно сопровождается резкими колебаниями курсовых соотношений. На рынке складывается реальный валютный курс - показатель состояния экономики, денежного обращения, финансов, кредита и степени доверия к определенной валюте. Государственное регулирование валютного курса направлено на его повышение либо снижение исходя из задач валютно-экономической политики. С этой целью проводится определенная валютная политика [11].
Таким образом, формирование валютного курса - сложный многофакторный процесс, обусловленный взаимосвязью национальной и мировой экономики и политики. Поэтому при прогнозировании валютного курса учитываются рассмотренные курсообразующие факторы и их неоднозначное влияние на соотношение валют в зависимости от конкретной обстановки.
3. Проблема конвертируемости национальной валюты.
Что же такое конвертируемость валют в ее нынешнем понимании? Конвертируемость валюты это способность валюты обмениваться на другие иностранные валюты. Режим обратимости валют может различаться для резидентов и нерезидентов, может распространяться на текущие операции, связанные с повседневной внешнеэкономической деятельностью, и операции, отражающие движение капиталов [2].
К резидентам в сфере валютных отношений относятся:
а) физические лица, постоянно проживающие в России, независимо от гражданства, и граждане России, временно находящиеся вне её территории в течение срока менее одного года;
б) юридические лица, созданные в соответствии с российским законодательством, с местонахождением в России (включая их филиалы и представительства);
в) предприятия и организации, не являющиеся юридическими лицами, созданные в соответствии с российским законодательством, с местонахождением в России (включая их филиалы и представительства);
г) дипломатические и иные официальные представительства Российской Федерации, находящиеся за ее пределами.
Нерезидентами с точки зрения валютного законодательства являются:
а) физические лица, постоянно проживающие за границей, независимо от гражданства, и иностранные граждане, находящиеся на территории России менее одного года;
б) юридические лица, созданные в соответствии с законодательством иностранных государств, с местонахождением за пределами России (включая их филиалы и представительства);
в) предприятия и организации, не являющиеся юридическими лицами, созданные в соответствии с законодательством иностранных государств, с местонахождением за пределами России (включая их филиалы и представительства);
г) находящиеся в России иностранные дипломатические и иные официальные представительства, а также международные организации, их филиалы и представительства [14].
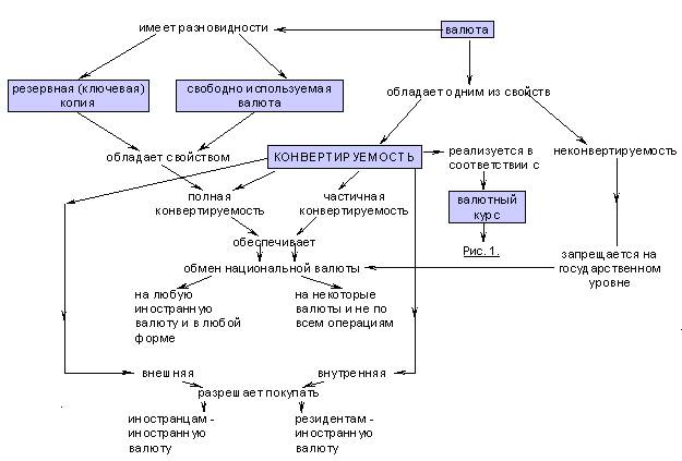
В зависимости от допускаемой свободы выбора и действий для участников внешнеэкономического оборота существует множество разновидностей и вариантов режима обратимости. В научной литературе и международной практике сложилась достаточно четкая классификация этих форм, которая графически может быть проиллюстрирована следующей схемой (рис. 2):

Рис. 2. Конвертируемость валюты.
При режиме полной обратимости все юридические и физические лица, как отечественные, так и зарубежные, располагая той или иной суммой денег данной страны, независимо от источников и времени их происхождения, имеют возможность совершенно свободно, по своему выбору и усмотрению использовать эти средства на любые нужды и цели дома или за границей, в том числе путем беспрепятственного обмена (купли- продажи) на любые иностранные денежные единицы. Другими словами, полная обратимость охватывает все виды внешнеэкономических операций, действует в равной степени в отношении всех категорий юридических и физических лиц, распространяется на все регионы и валюты мира.
Частичная конвертируемость валюты - это национальная валюта стран, в которых применяются валютные ограничения для резидентов и по отдельным видам обменных операций. Обычно частично конвертируемая валюта обменивается только на некоторые иностранные валюты и функционирует как средство платежа по отдельным видам международного платежного оборота.
В свою очередь, в зависимости от места постоянного проживания и деятельности владельца валюты, обратимость может быть внешней или внутренней. При внешней обратимости полная свобода обмена заработанных в данной стране денег для расчетов с заграницей предоставляется только иностранцам (нерезидентам), тогда как граждане и юридические лица этой страны (резиденты) подобной свободой не обладают.
Как показывает мировой опыт, переход к конвертируемости обычно начинается с внешней обратимости. Потому что, как правило, внешняя обратимость стимулирует активность иностранных инвесторов, снимая проблему репатриации ввезенных капиталов и вывоза полученных прибылей; складывается более или менее устойчивый спрос на данную валюту с соответствующим благоприятным воздействием на валютный курс и валютное положение страны; создается и укрепляется престиж валюты в глазах деловой мировой общественности. Вместе с тем установление и поддержание подобной ограниченной формы обратимости требует значительно меньших экономических и финансовых преобразований и валютных издержек, поскольку контингент нерезидентов обычно невелик по сравнению с отечественными собственниками валюты.
При режиме внутренней конвертируемости есть возможность покупки и продажи иностранной валюты в обмен на национальную, и на оборот, внутри страны, но пользуются этим правом лишь резиденты данной страны, тогда как нерезиденты им не обладают.
Имеются и другие модели частичной конвертируемости, обусловленные тем или иным сочетанием свобод и ограничений в отношении различных видов внешнеэкономической деятельности и ее участников. В каждом отдельном случае они определяются местом страны в системе международных хозяйственных связей, ее конкретными экономическими и валютно-финансовыми возможностями [18].
Возможность обмена национальной валюты на валюту другого государства и валюты этого государства на валюту первого государства или третьей страны решается по национальному законодательству. Решающим критерием в этих операциях является конвертируемость валюты, то есть отсутствие ограничений. Ограничения конвертируемости валюты – есть правовые препятствия, связанные с особенностями национального денежного и валютного регулирования. Данные ограничения заключаются в нормативном запрещении, лимитировании или регламентации операций резидентов и нерезидентов с валютой и другими валютными ценностями. Цель таких ограничений – перераспределение валютных ценностей в пользу государства, но, возможно, и в пользу крупных предпринимателей. По тому, как решен этот вопрос в праве страны, валюта может быть:
· Конвертируема по текущим операциям – отсутствие ограничений на платежи по текущим валютным операциям;
· Конвертируема по валютным операциям капитального характера — отсутствие ограничений на платежи по валютным операциям, связанным с движением капитала;
· Полная конвертируемость – отсутствие, какого бы то ни было контроля и каких-либо ограничений проведения любых валютных операций.
Банк России при регулировании сделок конвертации иностранной валюты использует разные термины: «валютно-обменные операции», «купля-продажа иностранной валюты», «обмен (конверсия) иностранной валюты», что обусловлено спецификой объекта регулирования. Иностранная валюта, с одной стороны, может рассматриваться как товар. С другой стороны, она не имеет собственной стоимости, ее покупательная способность обусловлена правовым статусом законного платежного средства в соответствующем иностранном государстве [15].
4. Государственное регулирование валютных курсов.
В зависимости от стоящей цели и от того, установлен в той или иной стране режим фиксированных или плавающих курсов, для их регулирования будет применяться различный набор экономических рычагов. Среди них особое значение имеет девальвация и ревальвация национальных валют.
Девальвация - целенаправленные действия правительства по снижению обменного курса валюты своей страны. Если на определенном этапе экономического развития необходимо девальвировать (обесценить) национальную валюту, то государство увеличивает предложение своей валюты на международном рынке. Часто это делается за счет дополнительной эмиссии денежных знаков.
Ревальвация - действия правительства, направленные на повышение обменного курса национальной валюты. Если нужно поднять в цене денежную единицу, центральный банк скупает на международном валютном рынке свою собственную валюту. Такое приобретение собственной валюты происходит за счет имеющейся у банка иностранной валюты.
Девальвация и ревальвация в принципе являются атрибутами системы фиксированных курсов, поскольку предполагают одномоментный, резкий скачок с одного валютного соотношения на другое и фиксацию его на новом уровне. Однако в современных условиях часто говорят о девальвации или ревальвации и в отсутствии фиксированных курсов, имея в виду любое понижение или повышение курсов.
Корректировку национального курса можно осуществлять также с помощью валютной интервенции, т.е. воздействия на курс национальной валюты путем купли-продажи иностранной валюты. Одним из методов регулирования валютных курсов являются операции, вмешательства центрального банка в функционирование валютного курса в целях воздействия на курс национальной валюты. В этом случае, если на валютном рынке предложение иностранной валюты избыточно, то центральные банки осуществляют ее скупку и продают, когда произошло снижение предложения иностранной валюты. При этом центральный банк уравновешивает спрос и предложение на иностранную валюту и ограничивает пределы колебания ее курса [1].
Валютные интервенции связаны с резким выбросом или столь же резким изъятием значительных объемов валюты с международного рынка. Выход центрального банка на валютный рынок происходит через коммерческие банки. Поскольку объемы очень большие (миллиарды долларов), то валютные интервенции приводят к значительным движениям валютных курсов.
Девальвация, ревальвация, валютная интервенция, а также дисконтная политика и введение валютных ограничений являются мерами прямого валютного регулирования. К косвенным методам регулирования валютного курса относят практически все мероприятия фискальной и монетарной политики [16].
Рубль в условиях мирового финансового кризиса .
Мировой финансовый кризис заставляет экономистов, экспертов и государственных деятелей не только искать пути выхода из него, но и задуматься о состоятельности мировой финансовой системы вообще. Кризис стал не только выражением перегрева финансовой системы и фондовых рынков. Все чаще слышатся мнения о глобальном системном кризисе, выходом из которого может стать только пересмотр принципов функционирования современной экономики.
Разговоры о необходимости реформы МВФ и мировой валюты как таковой становятся все громче. И в рамках этой дискуссии в России поднимается вопрос о том, сможет ли рубль стать мировой валютой. В Финакадемии состоялся круглый стол, посвященный валютным проблемам инновационного развития экономики России. Сможет ли рубль стать мировой валютой? Как повлияет кризис на мировую экономическую, финансовую и валютную систему? И какова роль валюты в воплощении, так называемой, Концепции 2020, пропагандирующей инновационное развитие России? В ходе круглого стола на эти вопросы пытались ответить эксперты в области экономики и финансов.
Мировой кризис произошел в результате эгоизма отдельных стран и слабого осознания их ответственности за развитие мировой экономики. Такое мнение высказала Татьяна Валовая, руководитель Департамента аппарата Правительства РФ. "Мировая валюта – это не столько благо для страны, сколько огромная ответственность", - считает она. Страна, чьи деньги становятся резервами мировой валюты, вынуждена отдать часть суверенитета, так как от нее зависит развитие мировой экономики. Поэтому, несмотря на экономические выгоды от повышения статуса национальной валюты на мировом рынке, возникает и много сопутствующих проблем и обязанностей.
В принципе, для того, чтобы стать финансовым центром, не обязательно обладать мировой резервной валютой. В доказательство Татьяна Валовая привела пример Люксембурга, который успешно справился с этой задачей, не обладая даже собственной национальной валютой. И все же, выход рубля на наднациональный уровень, безусловно, станет полезным, причем не столько для России, сколько для мировой экономики и развития евразийского региона, сказала докладчица. Для этого рубль должен сначала стать региональной валютой, чему может способствовать укрепление экономических связей в рамках СНГ и ЕврАзЭС. Затем уже российская валюта может выходить на мировой рынок.
Заместитель директора Института народнохозяйственного прогнозирования РАН Вячеслав Панфилов считает разговоры о переходе рубля на мировой уровень преждевременными. "Мы должны смотреть на мир и пытаться понять, каков он есть, а не придумывать мир", - прокомментировал он чрезмерный оптимизм коллег по поводу перспектив российского рубля. В настоящий момент, по его мнению, существует единственная мировая валюта – доллар США.
Действительно, экономика России развивается, однако не в сторону укрепления национальной валюты, так как она основана на экспорте сырья. Рост экономики в последние 2 года был около 8%, а в некоторых отраслях даже показал двукратные темпы. Однако импорт при этом рос на 40% в год. Из-за высоких цен на экспортное сырье рубль укреплялся, а доходы населения росли. Но на что тратили люди, появившиеся в экономике деньги? При слаборазвитом отечественном производстве потребители, что вполне естественно, покупали импортные товары. Таким образом, деньги, которые получала Россия за счет сырьевого экспорта, в итоге уходили за рубеж. Поэтому достаточно высокий курс рубля по отношению к доллару, по мнению Панфилова, был искусственным. Он считает, что реальный курс в настоящее время должен составлять в лучшем случае 32 рубля за доллар.
В этих условиях Россия должна как можно скорей переходить на инновационный путь развития экономики. И валютная политика должна соответствовать развитию инноваций. Вячеслав Панфилов уверен, что пока наша экономика не достигнет достаточного уровня высокотехнологичного производства, для блага экономики курс рубля должен постепенно падать, иначе в перспективе может случиться повторение 1998года.
В России, по мнению Зверева, должен быть создан финансовый центр, в результате чего должна повыситься инвестиционная привлекательность нашей страны, и может произойти интернационализация российской валюты. Пока становлению рубля в качестве мировой валюты мешают некоторые факторы, главным из которых является высокий уровень инфляции, который сдерживает его признание на мировом рынке.
По поводу курса рубля, считает Зверев, надо найти четкую грань между усиленным укреплением рубля и его ослаблением, так как гиперболизация того или другого может привести к серьезным негативным последствиям для российской экономики. Также он озвучил прогноз по поводу дальнейшего изменения курса рубля и доллара. "Рост доллара ненадолго продлится, но, думаю, что в конце года или к началу следующего тенденция изменится", - сказал Зверев.
Участники круглого стола заявили, что России не хватает некой генеральной линии в области инноваций и продвижение рубля на мировой рынок. Директор Центра фундаментальных и прикладных исследований Института финансовых рынков и прикладной экономики Лидия Красавина полагает, что необходимо четкое размежевание обязанностей и ответственности экономических ведомств за осуществление валютной политики. А вице-президент Ассоциации российских банков Олег Прексин считает необходимым создание единого института для осуществления валютной политики и создания продуманной программы, посвященной продвижению рубля на мировой арене [7].
Прямые котировки.
В большинстве стран курсы иностранных валют выражаются в национальной валюте. Это так называемая система прямых котировок.
Косвенные котировки.
Великобритания является одной из немногих стран, применяющих систему косвенных котировок. Косвенной (обратной) котировкой называется котировка, показывающая, какое количество долларов США содержится в единице национальной валюты.
Кросс-курсы.
Это соотношение между двумя валютами, которое вытекает из их курса по отношению к курсу третьей валюты. При операциях на мировом рынке часто используются кросс-курсы с долларом США, так как доллар США является не только основной резервной валютой, но и валютой сделки в большинстве валютных операций.
Спот-курс.
Цена валюты одной страны, выраженная в валюте другой страны, установленная на момент заключения сделки, при условии обмена валютами банками-контрагентами на второй рабочий день со дня заключения сделки. Спот-курс отражает, насколько высоко оценивается национальная валюта на момент проведения операции за пределами данной страны.
Множество валютных курсов можно классифицировать по различным признакам (табл. 1).
| КРИТЕРИЙ |
ВИДЫ ВАЛЮТНОГО КУРСА |
| 1. Способ фиксации |
Плавающий Фиксированный Смешанный |
| 2. Способ расчета |
Паритетный Фактический |
| 3. Вид сделок |
Срочных сделок Спот-сделок Своп-сделок |
| 4. Способ установления |
Официальный Неофициальный |
5. Отношение к паритету покупательной способности валют |
Завышенный Заниженный Паритетный |
| 6. Отношение к участникам сделки |
Курс покупки Курс продажи Средний курс |
| 7. По учету инфляции |
Реальный Номинальный |
| 8. По способу продажи |
Курс наличной продажи Курс безналичной продажи Оптовый курс обмена валют Банкнотный |
Табл. 1. Классификация видов валютного курса
Рассмотрим общие принципы функционирования двух основных видов валютных курсов, которые являются конструктивной основой различных смешанных вариантов: гибкие или плавающие валютные курсы и фиксированные валютные курсы.
Гибкие валютные курсы - это система, при которой курсы обмена национальных валют определяются беспрепятственной игрой спроса и предложения. Рынок уравновешивается (например, английского фунта стерлингов к доллару) через ценовой, т.е. курсовой механизм. При увеличении предложения фунта стерлингов, цена фунта или его курс начинает падать. Фунт обесценивается. Это означает, что для покупки одного фунта требуются уже меньше долларов. Британские товары становятся для американцев дешевле, что стимулирует их покупать больше этих товаров. Для покупок нужны фунты и спрос на них возрастает. Вместе с этим падает спрос на доллары со стороны англичан, т. к. американские товары становятся для них дороже. Предложение фунта уменьшатся. Курс фунта начинает повышаться, приближаясь к равновесной точке. Таким образом, взаимодействие импортного спроса экспортного предложения (спрос ведет к повышению, предложение - к снижению свободного валютного курса) определяет уровень равновесия валютных курсов (равновесный валютный курс).
Свободное колебание валютных курсов под воздействием изменений в спросе и предложении иностранной валюты и автоматическая корректировка, на этой основе, дефицитов и активов платежных балансов рассматривается как главное достоинство системы гибких или плавающих валютных курсов. К недостаткам относят риск и неопределенность условий торговой и инвестиционной деятельности, связанных со свободными колебаниями валютных курсов.
Фиксированные валютные курсы - это система, при которой валютный курс фиксируется, а его изменения под воздействием колебаний спроса и предложения, устраняются проведением государством стабилизационных мероприятий. В принципе ФВК является элементом системы "золотого стандарта", когда каждая страна устанавливает золотое содержание своей денежной единицы. Валютные курсы при этом представляют фиксированное соотношение золотого содержания валют. Система ФВК уменьшает риск и неопределенность международной торговой, кредитной и инвестиционной деятельности, способствует ее расширению. Одним из наиболее важных понятий, используемых на валютном рынке, является понятие реального и номинального валютного курса.
Реальный валютный курс можно определить как отношение цен товаров двух стран, взятых в соответствующей валюте.
Номинальный валютный курс показывает обменный курс валют, действующий в настоящий момент времени на валютном рынке страны.
Валютный курс, поддерживающий постоянный паритет покупательной силы: это такой номинальный валютный курс, при котором реальный валютный курс неизменен.
Кроме реального валютного курса, рассчитанного на базе отношения цен, можно использовать этот же показатель, но с другой базой. Например, приняв за нее отношение стоимости рабочей силы в двух странах [11].
Курс национальной валюты может изменяться неодинаково по отношению к различным валютам во времени. Так, по отношению к сильным валютам он может падать, а по отношению к слабым – подниматься. Именно поэтому для определения динамики курса валюты в целом рассчитывают индекс валютного курса. При его исчислении каждая валюта получает свой вес в зависимости от доли приходящихся на нее внешнеэкономических сделок данной страны. Сумма всех весов составляет единицу (100%). Курсы валют умножаются на их веса, далее суммируются все полученные величины и берется их среднее значение.
Заключение
В моей работе были рассмотрены такие понятия как "Валютный рынок", "Валютный курс" и "Конвертируемость валюты", определены их функции, особенности, участники.
Валютный рынок - это специальные рынки, на которых может быть куплена или продана иностранная валюта. Этот рынок самый молодой, но уже один крупнейших рынков. По масштабам производства он превосходит рынок товаров и услуг, международного движения капитала, рабочей силы и технологий.
Валютный рынок выполняет множество функций, среди них можно выделить основные функции валютного рынка:
- Своевременное осуществление международных расчетов.
- Регулирование валютных курсов.
- Диверсификация валютных резервов.
- Страхование валютных рисков.
- Получение прибыли участниками валютного рынка в виде разницы курсов валют.
Валютный рынок можно классифицировать по следующим критериям:
- По территории;
- По применяемой валюте;
- По степени организованности.
При классификации рынков необходимо отдельно обозначит такие рынки как: евровалют, еврооблигаций, евродепозитов, еврокредитов, а также “черный” и “серый” рынки [6].
Таким образом, классификацию валютного рынка схематически можно представить в виде (табл. 2).
Признаки |
ВИДЫ ВАЛЮТНОГО РЫНКА |
| 1. По сфере распространения |
Международный валютный рынок Внутренний валютный рынок |
| 2. По отношения к валютным ограничениям |
Свободный валютный рынок Несвободный валютный рынок |
| 3. По видам применения валют |
Рынок с одним режимом Рынок с двумя режимами |
| 4. По степени организации |
Биржевой валютный рынок Внебиржевой валютный рынок |
Табл. 2. Классификация валютного рынка.
Каждый из рынков играет определённую роль в организации валютных процессов, например, деятельность международного валютного рынка представляет собой совокупность различных операций по купле-продаже иностранных валют. Это позволило ему в наше время превратиться в самый крупный и одновременно емкий рынок. Такая ситуация обусловлена тем, что на сегодняшний день рынок FOREX обслуживает не только внешнюю торговлю, но и международное движение капиталов, а также выступает ареной для всяческих спекулятивных операций.
В каждом рынке существует товар и эту роль в валютном рынке играет валюта. Валютный курс – это цена денежной единицы одной страны, выраженная в денежных единицах другой страны, при сделках купли-продажи. Валюта необходима для проведения операций на рынке и для этого используется котировка валют - пересчет валюты одной страны на валюту другой.
Валюта бывает нескольких видов:
· свободно конвертируемой (без ограничений обменивается на любые иностранные валюты);
· частично конвертируемой (валюты стран, где сохраняются количественные ограничения или специальные разрешительные процедуры на обмен валюты по отдельным видам операций или для различных субъектов валютных сделок);
· неконвертируемые (замкнутые).
Значение валюты очень существенно. Она используется для обмена валют при торговле товарами и услугами, движении капиталов и кредитов; для сравнения цен на мировых товарных рынках, а также стоимостных показателей разных стран; для периодической переоценки счетов в иностранной валюте фирм, банков, правительств и физических лиц необходим валютный курс [16].
Валютный курс бывает следующих видов:
- фиксированный - способствует торговле и усилении капитала;
- плавающий - поддерживает конкурентоспособность;
- реальный;
- номинальный.
Однако эти курсы кроме преимуществ имеют и недостатки.
В современных условиях валютный курс формируется, как и любая рыночная цена, под воздействием спроса и предложения.
Размер спроса на иностранную валюту определяется потребностями страны в импорте товаров и услуг, расходами туристов, разного рода платежами, которые обязана производить страна.
Размеры предложения валюты будут определяться объемами экспорта страны, займами, которые страна получает и т.п.
На спрос и предложение иностранной валюты, а, следовательно, на валютный курс прямо или косвенно влияет вся совокупность экономических отношений страны, как внутренних, так и внешних.
На изменения курса рубля влияют такие факторы как:
- Темп инфляции;
- Состояние платежного баланса;
- Разница процентных ставок в разных странах;
- Деятельность валютных рынков и спекулятивные валютные операции;
- Степень использования определенной валюты на еврорынке и в международных расчетах;
- Ускорение или задержка международных платежей.
- Степень доверия к валюте на национальном и мировом рынках;
- Валютная политика [7].
Валютный курс регулируется с помощью различных методов, таких как девальвация, ревальвация, валютная интервенция. Девальвация-это процесс снижения курса национальной валюты по отношению к твердым валютам других стран. Ревальвация - официальное повышение золотого содержания денежной единицы страны или фактическое повышение её валютного курса.
Валютная интервенция - вмешательство центральных банков или казначейств отдельных стран в операции на валютном рынке с целью воздействия на динамику курса национальной или иностранной валюты.
Валютные операции являются необходимым условием для функционирования работы валютного рынка. Валютные операции – это урегулированные национальным законодательством или международными соглашениями сделки, предметом которых являются валютные ценности.
Необходимо так же учитывать важный элемент в валютных операциях, такой как сделка. Сделка – это коммерческий обмен ценностями между двумя сторонами.
Валютный рынок, валютный курс и валютные операции являются взаимозависимыми и необходимыми друг для друга, без одного элемента не может существовать и другие.
Список использУЕМой литературы
1. Камаева В.Д. Экономическая теория: Учебник для вузов. – М.: Владос, 2004.
2. Макконнелл К.Р. Экономикс: Учебник. – М.: Инфра - М, 2005.
3. Боткин О.И. Основы экономического анализа: Курс лекций. – Ижевск: Издательство Удмурсткого Университета, 2006.
4. Международные валютно-кредитные и финансовые отношения. / Под ред. Л.Н. Красавиной. - М.: Финансы и статистика, 2004. – 266 с.
5. www. finance. rich4you. ru: статья "Валютный режим в России: прошлое и настоящее", автор Плетенев А., 2004.
6. www. alexdl. ru/articles_23: "Виды валютных рынков", 2005.
7. www. light. finam. ru/news/article1D5E3: "Рубль хочет стать мировой валютой", 23.10. 2008.
8. Белова Т.А. - Текущие валютные счета организаций - М. – Консалтбанкир, 2005.
9. Борисов С.М. - Азбука обратимости или что надо знать о конвертируемости валют. - М. - Финансы и статистика, 2001.
10. Бункина М.К. - Деньги, банки, валюта. - М. – АО «ДИС» - 2004.
11. Валовая Т.Д. - Валютный курс и его колебания - М. – Финстатинформ, 2005.
12. Внешнеэкономический бизнес в России - Справочник - М. – Республика Беларусь, 2007.
13. Коровкин В.В. - Оформление валютных операций - М. – ПРИОР, 2005.
14. Носкова И.Я. - Финансовые и валютные операции. - М. – Консалтбанкир, 2006.
15. Баранова Т.М., Буданова Д.А. - О регулировании операций нерезидентов на российском финансовом рынке. - Деньги и кредит, 2008 - №1.
16. Борисов С.М. - Деньги и кредит, 2005 - №5.
17. Миклашевская Н. - Платежный баланс - Мировая экономика и международные отношения, 2008 - №1.
18. Шагалов Г., Маневич В., Перламутров В. - Переход к внешней конвертируемости рубля. - Российский экономический журнал, 2007.
19. Степанян М.Г., начальник юридического отдела, ООО «КБ «Фундамент Банк» - Правовые вопросы использования иностранной валюты во внешнеторговой деятельности Российской Федерации, 2003.