| Скачать .docx |
Реферат: Актуальные проблемы развития региональных социально-экономических систем
Актуальные проблемы развития региональных социально-экономических систем
Е.В. Сибирская, д-р экон. наук, профессор, Орловский государственный университет
О.А. Строева, канд. экон. наук, доцент, Орловский государственный
В статье изучены особенности региональных экономических систем, субъекты, объекты, составляющие экономики, как единой системы, показатели привлекательности инвестиций, которые позволили разработать два методических подхода: первый, углубленный, описывающий все этапы создания и распределения инновационной продукции, второй - расширенный, раскрытый в цепочке действий соответствующих органов власти и их уполномоченных органов. Два разработанных подхода являются дополнением друг друга и на практике могут применяться эффективно, принося высокие результаты и как следствие инвариантность.
В данном исследовании под инвариантностью будем понимать некоторую устойчивость региональных экономических систем. Это устойчивое состояние характеризует функционирование элементов региональных экономических систем и условия сохранения целостности, ее относительной стабильности в процессе непрерывных и инновационных изменений.
В связи с происходящими экономическими тенденциями в мире, Россия нуждается в поднятии экономики и поддержании её конкурентоспособности через непрерывные и инновационные изменения (инвариантность). Из этого следует, что Правительство Российской Федерации должно изыскивать резервы для улучшения экономических показателей изнутри. Основу государства составляют его федеральные центры (регионы), следовательно, поднятие экономики будет происходить за счет резервов и потенциальных сил данных субъектов. Следовательно, Правительство должно разрабатывать комплекс теоретических положений и практических рекомендаций по формированию инвариантного содержания методологии развития региональных экономических систем. В свою очередь, регионы должны разрабатывать новые системы и механизмы развития региональных экономических систем, основанных на последних достижениях науки и техники. Данный подход предусматривает рассмотрение его с позиций системности [2,3]. Это означает, что все вышеназванные процессы будут происходить с позиций экономики региона в целом (единой системы). Итак, в составе экономики региона участвуют рынки услуг, факторов производства, капиталов и товаров, они взаимодействуют между собой и являются частью региональной экономической системы и составляют основу её стабильности.
Функционирование единой региональной экономической системы представляет собой процесс и осуществляется в зоне общих интересов пяти его участников: инвестора, источника инноваций, государства, региона, хозяйствующих субъектов и населения регионов.
По мнению авторов, определяющую роль при взаимодействии участников региональных экономических систем играет государство, которое задает ход инновационной политике и инвестиционному развитию регионов, Правительство (уполномоченные органы) создает инвестиционный климат для привлечения инвесторов в ту или иную область, при этом тесно взаимодействуя с территориальными органами власти, оценивая разработанные инвестиционные проекты или бизнес-планы, так называемые источники инноваций в регионе, которые позволят в будущем принести прибыль. Источники инноваций в регионе появляются благодаря исследованиям, проведенным научно-исследовательскими институтами (центрами), они являются основными инструментами, привлекающими капиталы инвесторов для финансирования инновационных идей и замыслов по разработке усовершенствованных продуктов, технологий.
Инвестор может быть не одним из основных источников средств для инвариантного развития трансформирующихся региональных экономических систем, им также частично может являться территориальный орган (выделять средства из бюджета). Региональные экономические системы должно стимулировать само государство, в лице уполномоченных органов, позволяя развиваться экономической системе Российской Федерации более прогрессивно. Таким образом, государство должно создавать благоприятную обстановку для работы хозяйствующих субъектов, научно-исследовательских центров и населения в целом.

Рис. 1. Инновационный процесс, приводящий в действие механизм региональных экономических систем
Регион как владелец местных ресурсов и как распорядитель заинтересован в повышении уровня удовлетворения потребностей данной территории. Критериями достижения этих интересов служат: приумножение регионального богатства, улучшение экологической ситуации, создание новых рабочих мест, обеспечение конкурентоспособности региона, обеспечение структурной перестройки и сбалансированного развития экономики.
Поэтому возникает необходимость инвариантного развития региональных экономических систем, которое бы обеспечило отбор и реализацию инновационных проектов с максимальным мультипликативным эффектом в рамках территории для всех участников. Реализация инвариантного развития позволит региональным экономическим системам задействовать конкурентные преимущества, максимально привлечь на территорию внешние инвестиции, на этой основе увеличить доходную часть регионального бюджета и обеспечить социальную направленность инновационного процесса.
Если развивать мысль, о том, что, инновационный процесс проявляется в природе экономической среды только в том случае, когда присутствуют признаки системы (субъект, объект инновации и связь между ними), то можно построить рисунок 1.
Исследуя рисунок 1, можно сказать, что в нем присутствуют субъект (источник инноваций), объект инновации (хозяйствующий субъект), связь между ними (инвестирование с целью получения определенного эффекта для всех участников процесса) и среда (внутренняя и внешняя), которая даёт определенные знания для реакции региональных экономических систем на происходящие изменения (инвариантность). При этом связь выступает системообразующим фактором, поскольку объединяет все остальные элементы в единое целое.
Учитывая, что региональные экономические системы функционируют, как единый механизм, необходимо стремиться к реализации управленческих действий, позволяющих:
выработать приоритетные направления развития региона в рыночной ситуации;
сформировать портфель инновационных проектов исходя из потребностей территории;
привлечь в регион внешние источники инвестиций;
сформировать имидж территории;
привлечь на территорию государственные и иные, внешние по отношению к региону, заказы;
расширить участие территории и ее субъектов в международных, федеральных и региональных программах.
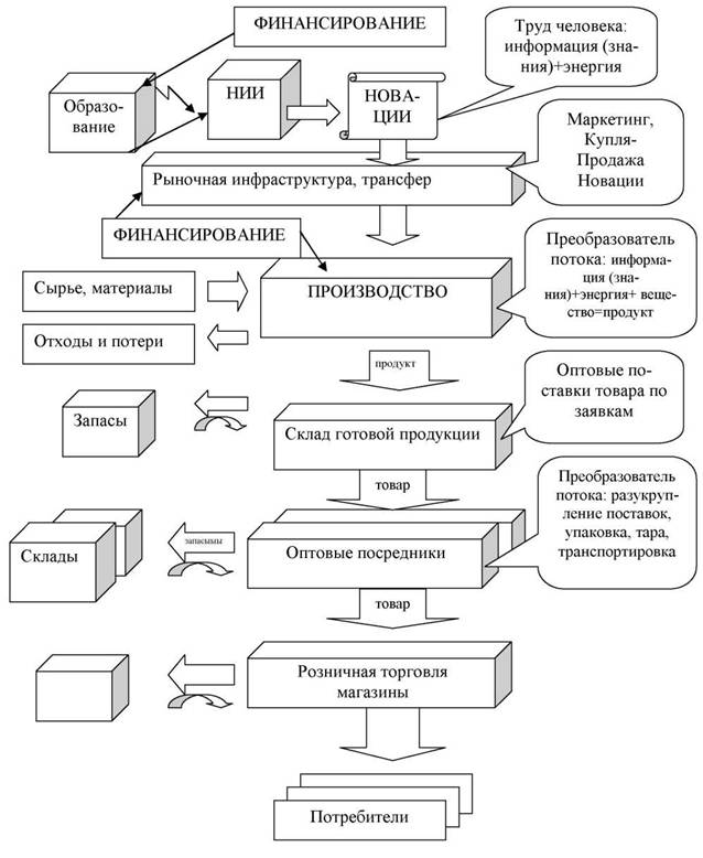
Проведя анализ всех аспектов функционирования региона, как единого целого своеобразной экономической системы, можно разработать несколько методических подходов управления инновационным развитием региональных экономических систем. Первый их них будет представлен на рисунке 2.
Рисунок 2 построен по принципу вовлечения всех субъектов региональной экономической системы в процесс создания и распределения инновационной продукции.
Итак, из рисунка 2 видно, что должно быть организовано финансирование на всех этапах инновационной деятельности, также выполнен комплекс научноисследовательских, опытно-конструкторских, технологических работ по созданию новой или усовершенствованной продукции, нового или усовершенствованного технологического процесса, предназначенных для практического применения. Следующим этапом в представленной схеме подразумеваются испытания новой или усовершенствованной продукции и, если, необходимо, технологическое переоснащение, подготовка производства и переподготовка кадров (повышение квалификации) для выпуска новой усовершенствованной продукции или внедрения технологического процесса.
В данном процессе должно быть соблюдено условие, выпуск или применение нового усовершенствованного продукта, технологии доводится до окупаемости затрат. После преодоления всех этапов специалистами проводится экспертиза, консультационные, информационные, иные услуги по созданию, практическому применению новой усовершенствованной продукции или процесса, а также происходит передача либо приобретение прав на результаты интеллектуальной деятельности или конфиденциальную научно-техническую информацию, организуется деятельность по продвижению на рынки новой продукции.
Инновационный проект должен быть поддержан за счет реализации инновационной политики, комплексного решения проблем активизации инновационной деятельности в производственнотехнологической и научно-технической сферах по следующим направлениям [5]:
законодательное, нормативноправовое обеспечение инновационной деятельности;
институциональные преобразования и развитие инфраструктуры инновационной деятельности;
экономические и финансовые механизмы активизации инновационной деятельности;
комплекс мер по содействию инновационной деятельности малых предприятий;

Рис. 2. Методический подход развития региональной экономической системы с учетом создания и
распределения инновационной продукции
- меры по активизации инновационной деятельности в отраслях промышленности;
- развитие инновационной деятельности в субъектах Российской Федерации.
Из вышеизложенного можно сказать, что для развития региональных экономических систем уполномоченным лицам необходимо проделать объемную работу для получения результата от комплекса видов деятельности по созданию новшеств, организации их производства и реализации на рынке на основе последовательного финансирования инвестиционного процесса на всех стадиях экономической деятельности.

Рис. 3. Алгоритм развития региональных экономических систем
В современных условиях единый подход к развитию региональных экономических систем должен учитывать все особенности (факторы) внутренней и внешней среды в экономическом, социальном и политических аспектах центров федерального округа и государства в целом (например, уровень инфляции, возможность вывоза капитала, макроэкономические показатели, обеспеченность природными ресурсами, наличие на региональном уровне механизмов понижения рисков вложения капитала, прозрачность бюджета и внебюджетных фондов, доступность информации о сильных и слабых сторонах региона, высокая покупательная способность населения). Итак, в связи с вышеизложенным, в рамках данного исследования разработан ещё один методический подход развития региональных экономических систем, он изображен на рисунке 3, это алгоритм, который представлен, как взаимосвязанная цепочка действий (мероприятий).
Таким образом, из рисунка 3 можно увидеть, что развитие региональных экономических систем зависит от правильно построенной политики руководства в сфере развития инноваций. Каждое звено в этой системе является дополнением к работе данного алгоритма. Так, на первоначальном уровне изучается характеристика и потенциал каждой региональной экономической системы, которое даёт положительные показатели (получает прибыль, является рентабельным и конкурентоспособным в своей отрасли), также привлекаются научно-исследовательские институты, необходимые для участия в разработках или усовершенствованиях инновационной продукции или технологий. Затем изучаются потребности определенных сегментов рынка внутри региона и за его пределами, на данном этапе подключаются маркетологи, не только предприятия, но и сторонней организации, которая сохранит лояльность и неприкосновенность в изучении потребительских предпочтений в совершенствовании того или иного продукта или видения совершенно нового товара.
На втором этапе происходит оценка затрат на финансирование экономических систем с новой инновационной продукцией или технологиями. На данном этапе разрабатываются бизнес-планы и бюджеты инновационных проектов совместно с руководством экономических систем, заинтересованном в выпуске новой продукции или технологии. Этот этап необходим для того, чтобы уполномоченные лица могли располагать достаточной информацией при принятии решения: финансирования из бюджета определенного федерального центра или из сторонних источников инвестируемых средств.
Если второй пункт дает возможность выявить, что финансирование будет из бюджета федерального центра, то, должны предусматриваться на будущий год и вноситься в бюджет определенные статьи затрат, так называемые резервные статьи, и, в тот же момент - прогнозироваться показатели прибыли, рентабельности и окупаемости инвестиционного проекта, для подтверждения затрат на инновации, потому как бюджет утверждается на более высоком уровне и может быть урезан из-за недостаточности представленных доводов и фактов [4].
Из вышеизложенного можно сделать вывод: если бюджетных средств недостаточно для финансирования инновационного проекта, то должностные лица, отвечающие за развитие региональных экономических систем, обязаны приложить все усилия по поиску достойных инвесторов для реализации того или иного проекта. На этом этапе может корректироваться бизнес-план.
На последующем этапе происходит разработка мероприятий, предупреждающих появление форс-мажорных обстоятельств, прогнозирование будущих тенденций в развитии экономики региона.
Уполномоченные лица, отвечающие за инновации должны постоянно искать новые пути развития в данном направлении, пытаться наладить связь с близлежащими экономическими системами для продвижения инновационной продукции далее по территории (рынкам) России, а также за её пределы.
Эффективная работа алгоритма, будет приводить к повышению конкурентоспособности государства, улучшению экономической ситуации и роста валового внутреннего продукта, вот поэтому, должна проявляться заинтересованность вышестоящих органов, в лице Правительства и уполномоченных на это лиц к стимулированию и помощи региональным экономическим системам в инновационной работе.
Таким образом, правильно построенная инновационная деятельность региональных экономических систем позволяет быть конкурентным регионом и занимать лидирующие позиции. В основе инновационной деятельности заложена идея, имеющая своей целью обрести экономическое содержание и быть востребованной в обществе. Й. Шумпетер, писал, что, когда инновации внедряются в экономику, теряется равновесие прежней экономической системы за счет ухода с рынка устаревших технологий и отживших организационных структур. На их месте появляются жизнеспособные отрасли, в результате чего происходит рост экономики [6].
Таким образом, в процессе исследования изучены особенности региональных экономических систем, субъекты, объекты, составляющие экономики, как единой системы, показатели привлекательности инвестиций, которые позволили разработать два методических подхода: первый, углубленный, описывающий все этапы создания и распределения инновационной продукции, второй - расширенный, раскрытый в цепочке действий соответствующих органов власти и их уполномоченных органов. Два разработанных подхода являются дополнением друг друга и на практике могут применяться эффективно, принося высокие результаты.
Но, есть вариант соединения двух методических подходов и выработки единого подхода к развитию региональных экономических систем, который представляет собой систему с механизмами взаимодействия органов государственной власти (государство), местного самоуправления (региональная экономическая система), инвесторов, НИИ, КБ, промышленных организаций, товарных рынков и других участников через систему показателей. В данном методе показано, как совокупность различных институтов, которые совместно и каждый в отдельности вносят свой вклад в создание и распространение новых технологий, образуя основу, служащую Правительству для формирования и реализации политики, влияющей на развитие экономики в целом.
Итак, государство намечает тенденцию развития региональных экономических систем, которые, в свою очередь, наделены достаточными полномочиями, чтобы координировать все взаимодействия (взаимосвязи) для их развития, так экономическая система оценивает потенциал своей территории, который раскрывается в системе показателей:
формирование идеи создания продуктовой или технологической инновации на основе маркетинговых исследований рынка, развитие её в ходе научных или научно-технических исследований и разработок, получение результата интеллектуальной собственности;
создание объекта интеллектуальной собственности путем оформления прав на результат интеллектуальной деятельности;
реализация объекта интеллектуальной собственности на рынке интеллектуальной собственности;
использование приобретенного объекта интеллектуальной собственности или результата собственных разработок для создания продуктовых и технологических инноваций, и конечный этап - реализация инновационной продукции.
Если в рассматриваемой региональной экономической системе есть достаточный инновационный потенциал и органы власти хотят привлечь в экономику региона больше финансовых средств, то в инновационный процесс вовлекаются инвесторы, которые всегда заинтересованы в прибыльном деле. Территориальными органами власти создается бизнес-план с описаниями преимущественных характеристик от проекта и делается прогноз реагирования региональной экономической системы при выпуске инновационной продукции (технологии) с учетом влияния различных факторов внешней и внутренней среды.
Следовательно, инновационный процесс можно представить как цепь, звеньями которой являются перечисленные этапы от формирования идеи до её реализации в виде инновационного продукта и, которой управляет территориальный орган власти. Причем, каждый этап процесса может быть описан конкретными показателями работы субъектов инновационной деятельности.
Так, территориальные органы власти, вовлекая в процесс НИИ, КБ, промышленные предприятия как инноваторов, могут анализировать инновационную активность (наличие завершенных инноваций, степень участия организаций в разработке инноваций, объем инновационной продукции и затраты на её производство) в регионе по следующей системе показателей, в которые включены группы показателей:
для оценки инновационной деятельности организаций, выполняющих научные исследования и разработки, куда входят показатели, отражающие результаты научной деятельности: количество поданных заявок и полученных патентов и свидетельств, приобретенных и переданных новых технологий, показатели кадрового потенциала организаций, объем выполненных работ и затраты на их выполнение, степень интеграции организаций в сфере исследований и разработок;
для оценки инновационной деятельности производственных организаций. В эту группу входят показатели, отражающие количественные и качественные характеристики инновационной деятельности предприятий, затраты на технологические инновации (приобретение, создание собственных технологий) и эффективность использования новых технологий, динамические характеристики результатов инновационной деятельности;
для оценки инновационной деятельности в регионе в целом.
Группа показателей оценки инновационной деятельности в регионе содержит [1]:
показатели развития инновационной инфраструктуры. Это количество организаций инновационной инфраструктуры, в которую входят технологические парки, биржи интеллектуальной собственности, инновационные и венчурные фонды, организации, предоставляющие услуги субъектам инновационной деятельности;
показатели уровня интеллектуального потенциала, отражающие средний образовательный уровень, численность, выполняющих исследования и разработки, их качественный состав, количество организаций, ведущих исследования и разработки, а также бюджетные затраты на обучение, переподготовку и повышение квалификации;
производственно-финансовые показатели оценки инновационной деятельности включают в себя число инновационно-активных организаций, их долю в производстве и вывозе продукции за пределы территориального деления, в том числе на экспорт, затраты на технологические инновации;
показатели инновационной деятельности органов управления. В перечень показателей этой подгруппы входят бюджетные затраты на внедрение инноваций в рамках государственного заказа, грантов, мероприятий областных целевых программ и программ Правительства. Кроме того, в эту группу в качестве показателя деятельности органов управления включен объем бюджетных доходов от штрафов за выпуск и реализацию продукции, изготовленной с отступлением от требований технических регламентов.
Итак, территориальные органы власти, оценив инновационную привлекательность в регионе, вовлекают в инновационный процесс промышленные предприятия, деятельность которых можно оценить по системе показателей:
создание и освоение новой продукции, технологий, материалов, модернизацию оборудования и оснащения производства;
расширение производственных мощностей, диверсификацию производственной деятельности, изменение структуры производства;
изменение методов и способов планирования производственно-хозяйственной деятельности, что выражается снижением производственных затрат и улучшением конечных результатов деятельности предприятия;
рост экономического стимулирования и материальной заинтересованности работников;
изменение финансовых условий деятельности предприятия.
Показатели оценки инновационной деятельности предприятия по структурной характеристике инноваций включают показатели, характеризующие:
инновации на «входе» в предприятие (целевое качественное или количественное изменение в использовании материалов, сырья, оборудования, информации, трудовых ресурсов);
инновации на «выходе» предприятия (целевые качественные или количественные изменения продукции);
инновации структуры предприятия (целевые изменения производственных, обслуживающих и вспомогательных связей по качеству, количеству, организации или способу обеспечения).
Система показателей развития региональных экономических систем позволяет: оценить уровень развития инновационной деятельности в регионе, реальный инновационный потенциал территориальных образований, а также вовремя отреагировать на форс-мажорные обстоятельства, при этом, прогнозируя каждый из рассмотренных показателей, собирать подробную информацию обо всех изменениях, содействовать формированию конкурентоспособного сектора исследований и разработок, обладающего технологической базой мирового уровня.
Территориальные органы власти, имея достаточно сведений о субъектах инновационного процесса, об эффективности их работы запускают механизм функционирования экономической системы в полную мощность, следовательно, разработанный продукт (технология) в виде идеи передается промышленным предприятиям, которые вовлекают в инновационный процесс товарные рынки для поставок материалов и сырья, необходимых в изготовлении инновационного продукта. Произведенный инновационный товар выпускается на рынок пробной партией, службы маркетинга и представители территориальных органов власти четко следят за продажами и спросом на выпущенный инновационный товар, все недочеты учитываются и вносятся корректировки в структуру продукции (если необходимо), политику ценообразования, стратегию вывода инновационного товара на рынок и другие направления, позволяющие больше привлечь потенциальных покупателей. За всеми действиями инновационного процесса региона осуществляется контроль со стороны государства, если это большой инновационный проект с привлечением инвесторов.
Итак, государство рассматривается как экономическая система, в котором есть регионы, которые, в свою очередь, являются также экономическими системами. Государство, приводя в действие единый механизм, осуществляет инновационную политику, она подразумевает вовлечение в инновационную деятельность субъектов региона (территориального органа), который привлекает в инновационный процесс органы власти, инвесторов, НИИ, КБ, промышленные организации, товарные рынки и другие структуры. Разработан единый подход к развитию региональных экономических систем, который позволяет увидеть, как происходит взаимодействие субъектов экономической системы (региона) через системы связей, направленных на создание и реализацию нового усовершенствованного продукта. В данном подходе представлен комплекс показателей, позволяющих вовремя отреагировать на изменения в любом звене региональной экономической системы.
Список литературы
Крымов, В.Б. Инновационная экономика - стратегический курс развития регионов / [Электронный ресурс]. URL: http://ulitskaya.viperson.ru/wind.php?ID=63 8271&soch=1
Министерство экономического развития Российской Федерации [Электронный ресурс]. URL:http: //www.economy.gov.ru
Послание Федеральному собранию Российской Федерации от 12 ноября 2009 г. [Электронный ресурс]. URL: пре- зидент.рф
Строева О.А., Сибирская Е.В. Финансирование инноваций в регионе: формирование управленческих решений // Проблемы теории и практики управления. 2012. №1. С. 11-18.
Шумаев В., Захаров Д. Логистика инновационной деятельности, // РИСК. 2010. №3. С. 202-205
Шумпетер, И. Теория экономического развития. М.: Прогресс, 1982.